- Soluzioni
- Norme tecniche per le costruzioni implementate
- Norme indiane (IS)
Norme indiane (IS)
Regole e norme sono importanti. Dove pianificate il vostro progetto e a cosa dovete prestare attenzione? Con le normative internazionali, i programmi Dlubal sono affidabili compagni per clienti di tutto il mondo. Numerose norme sono integrate in RFEM e RSTAB, mentre gli add-on corrispondenti consentono il dimensionamento di strutture in acciaio, calcestruzzo armato e legno. Qui trovate una panoramica delle norme disponibili nei programmi per i rispettivi paesi.
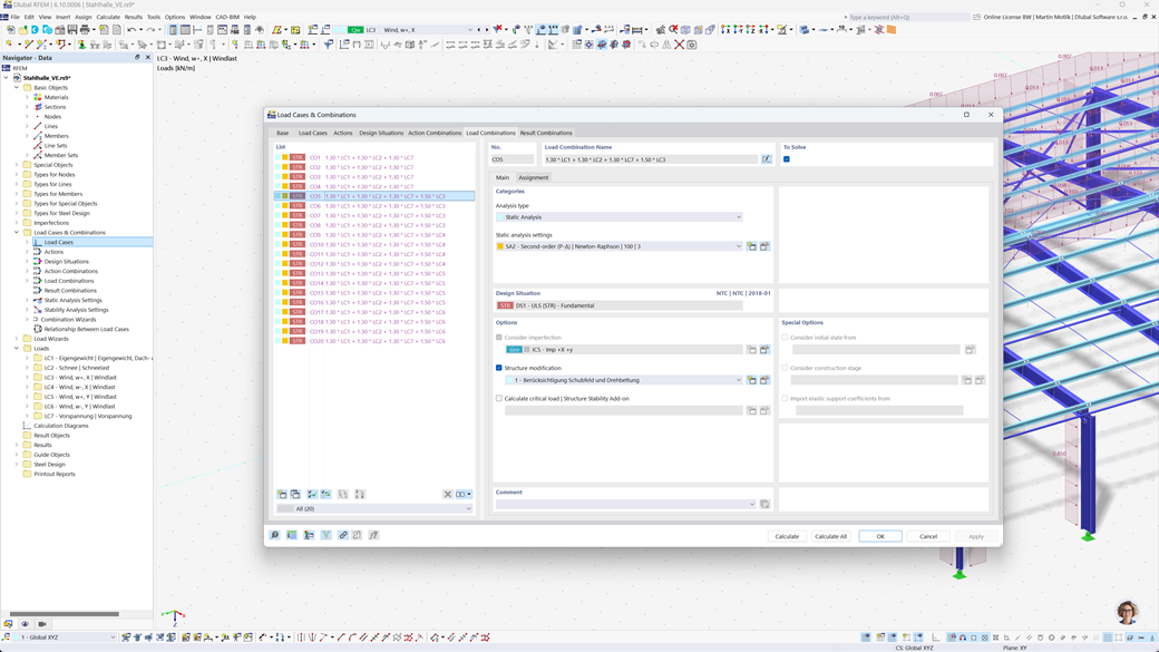
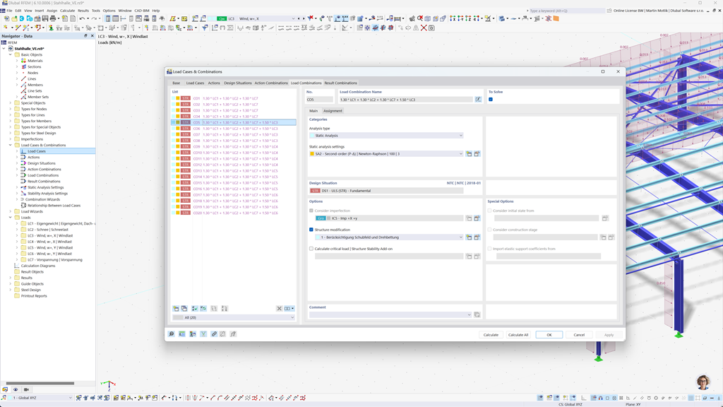
Generazione automatica delle combinazioni in RFEM 6 e RSTAB 9
I programmi statici RFEM 6 e RSTAB 9 offrono un notevole sollievo nella pianificazione. Con questi programmi è possibile creare automaticamente combinazioni di carichi e risultati in conformità alla norma indiana IS 800.
Questa funzione garantisce che tutti i requisiti rilevanti della norma siano implementati in modo efficiente e corretto, permettendo di eseguire i calcoli più rapidamente e conformemente alle normative.
Verifica acciaio secondo IS 800
L'add-on Stahlbemessung per RFEM 6 / RSTAB 9 non solo consente di eseguire verifiche agli stati limite ultimi e di esercizio per gli elementi, ma anche la progettazione e verifica completa secondo la norma indiana IS 800.
Con questo add-on, è possibile progettare e verificare le vostre strutture in acciaio in modo preciso secondo i requisiti specifici della IS 800, garantendo una pianificazione conforme alle norme e la massima sicurezza per i vostri progetti.
Progettazione sismica secondo IS 1893
Con il componente aggiuntivo Analisi modale per RFEM 6 / RSTAB 9, è possibile determinare facilmente le frequenze proprie e le forme modali delle vostre strutture per analizzare con precisione il loro comportamento dinamico.
Il componente aggiuntivo Metodo degli spettri di risposta per RFEM 6 / RSTAB 9 offre la possibilità di effettuare analisi sismiche utilizzando il metodo multimodale degli spettri di risposta. Considera, tra l'altro, la norma indiana IS 1893, consentendovi di verificare in modo efficiente e conforme alle norme le vostre strutture sotto carichi sismici. Questa soluzione vi aiuta a garantire in modo affidabile la sicurezza sismica delle vostre strutture.