- Solutions
- Normes de calcul des structures implémentées
- Normes indiennes (IS)
Normes indiennes (IS)
Les règlementations et les normes sont importantes. Où prévoyez-vous de réaliser votre projet et à quoi devez-vous faire attention ? Pour les normes internationales, les logiciels Dlubal sont des compagnons fiables pour les clients du monde entier. Vous trouverez de nombreuses normes intégrées dans RFEM et RSTAB, avec des modules complémentaires correspondants vous permettant le dimensionnement des structures en acier, en béton armé et en bois. Vous trouverez ici un aperçu des normes disponibles dans les logiciels pour les différents pays.
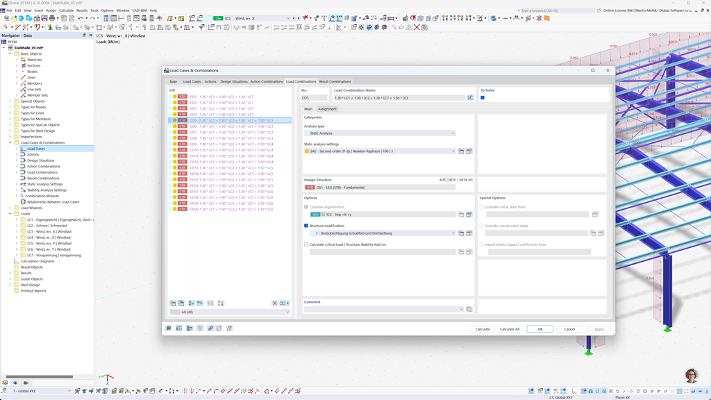
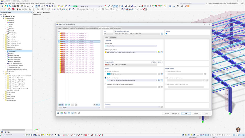
Génération automatique d’EE et de CO dans RFEM 6 et RSTAB 9
Les programmes de statique RFEM 6 et RSTAB 9 vous offrent une aide considérable lors de la planification. Avec ces programmes, vous pouvez créer automatiquement des combinaisons de charges et de résultats selon la norme indienne IS 800.
Cette fonctionnalité garantit que toutes les exigences pertinentes de la norme sont mises en œuvre de manière efficace et correcte, ce qui permet d'effectuer vos calculs plus rapidement et conformément aux normes.
Vérification de l’acier selon l’IS 800
L'add-on Dimensionnement de l'acier pour RFEM 6 / RSTAB 9 vous permet non seulement d'effectuer des vérifications en état limite ultime et de service pour les barres, mais aussi le dimensionnement et l'examen complets selon la norme indienne IS 800.
Avec cet add-on, vous pouvez concevoir et vérifier vos constructions métalliques précisément selon les exigences spécifiques de l'IS 800, garantissant ainsi une planification conforme aux normes et une sécurité maximale pour vos projets.
Analyse sismique selon la norme IS 1893
Avec l'add-on Analyse modale pour RFEM 6 / RSTAB 9, vous pouvez facilement déterminer les fréquences propres et les formes modales de vos structures afin d'analyser précisément leur comportement dynamique.
L'add-on Méthode spectrale de réponse pour RFEM 6 / RSTAB 9 vous offre la possibilité de réaliser des analyses sismiques à l'aide de la méthode multimodale spectrale de réponse. Cela prend en compte, entre autres, la norme indienne IS 1893, afin que vous puissiez vérifier vos structures pour les charges sismiques de manière efficace et conforme aux normes. Cette solution vous aide à garantir de manière fiable la sécurité sismique de vos structures.