- Rozwiązania
- Zaimplementowane normy
- Normy indyjskie (IS)
Normy indyjskie (IS)
Zasady i normy są ważne. Gdzie planujesz swój projekt i na co musisz zwrócić uwagę? W przypadku norm międzynarodowych programy Dlubal są niezawodnymi partnerami dla klientów z całego świata. Wiele norm jest zintegrowanych w RFEM i RSTAB, a odpowiednie rozszerzenia umożliwiają Ci projektowanie konstrukcji stalowych, żelbetowych i drewnianych. Tutaj znajdziesz przegląd norm dostępnych w programach, dla poszczególnych krajów.
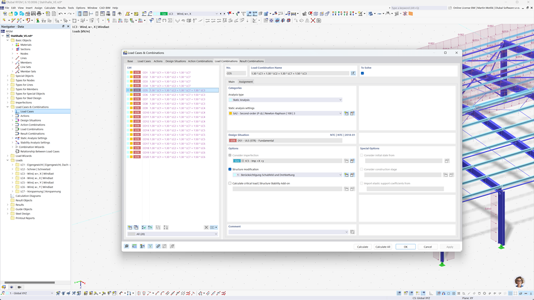
Automatyczne generowanie kombinacji w RFEM 6 i RSTAB 9
Programy statyczne RFEM 6 i RSTAB 9 oferują znaczne ułatwienie w planowaniu. Dzięki tym programom można automatycznie tworzyć kombinacje obciążeń i wyników zgodnie z indyjską normą IS 800.
Ta funkcja zapewnia, że wszystkie istotne wymagania normy są wdrażane w sposób efektywny i poprawny, co pozwala na szybsze i zgodne z normą przeprowadzanie obliczeń.
Projektowanie konstrukcji stalowych zgodnie z IS 800
Dodatek Stalowa analiza wymiarowa dla RFEM 6 / RSTAB 9 pozwala nie tylko na przeprowadzenie obliczeń w stanie granicznym nośności i użytkowalności dla prętów, ale także na pełną analizę i sprawdzenie zgodnie z indyjską normą IS 800.
Dzięki temu dodatkowi można precyzyjnie projektować i weryfikować konstrukcje stalowe zgodnie z konkretnymi wymaganiami normy IS 800, co zapewnia zgodność z normami i maksymalne bezpieczeństwo dla projektów.
Projektowanie trzęsieniowe zgodnie z IS 1893
W przypadku dodatku Analiza modalna dla RFEM 6 / RSTAB 9, można w prosty sposób określić częstotliwości własne i postacie drgań własnych konstrukcji, aby dokładnie przeanalizować ich zachowanie dynamiczne.
Dodatek Metoda spektrum odpowiedzi dla RFEM 6 / RSTAB 9 umożliwia przeprowadzanie analiz trzęsień ziemi przy użyciu multimodalnej metody spektrum odpowiedzi. Uwzględnia on między innymi indyjski standard IS 1893, co pozwala na efektywne i zgodne z normami sprawdzanie konstrukcji pod kątem obciążeń sejsmicznych. To rozwiązanie pomaga w zapewnieniu niezawodnego bezpieczeństwa sejsmicznego konstrukcji.