- Soluciones
- Normas de cálculo de estructuras implementadas
- Normas de India (IS)
Normas indias (IS)
Las normas y códigos son importantes. ¿Dónde planea su proyecto y en qué debe prestar atención? En cuanto a normas internacionales, los programas de Dlubal son compañeros confiables para clientes de todo el mundo. Numerosas normas están integradas en RFEM y RSTAB, donde los correspondientes complementos le permiten dimensionar estructuras de acero, hormigón (concreto) armado y madera. Aquí encontrará un resumen de qué normas están disponibles en los programas para los respectivos países.
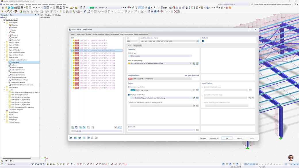
Formación automática de combinaciones en RFEM 6 y RSTAB 9
Los programas de estática RFEM 6 y RSTAB 9 le ofrecen un alivio considerable en la planificación. Con estos programas, puede crear automáticamente combinaciones de cargas y resultados según la norma india IS 800.
Esta función asegura que todos los requisitos relevantes de la norma se implementen de manera eficiente y correcta, para que sus cálculos se realicen más rápido y de acuerdo con las normas.
Cálculo de acero según IS 800
El complemento Dimensionamiento de Acero para RFEM 6 / RSTAB 9 le permite no solo realizar verificaciones en el estado límite último y de servicio para barras, sino también llevar a cabo el dimensionamiento y prueba completos según la norma india IS 800.
Con este complemento, puede diseñar y verificar sus estructuras de acero con precisión de acuerdo con los requisitos específicos de la IS 800, lo que garantiza una planificación conforme a las normas y la máxima seguridad para sus proyectos.
Análisis sísmico según IS 1893
Con el complemento Análisis modal para RFEM 6 / RSTAB 9, puede determinar fácilmente las frecuencias propias y las formas modales de sus estructuras para analizar con precisión su comportamiento dinámico.
El complemento Método de espectro de respuesta para RFEM 6 / RSTAB 9 le ofrece la posibilidad de realizar análisis sísmicos utilizando el método del espectro de respuesta multimodal. Incluye, entre otros, la norma india IS 1893, lo que le permite verificar sus estructuras de manera eficiente y conforme a las normas frente a cargas sísmicas. Esta solución le ayuda a garantizar de manera confiable la seguridad sísmica de sus estructuras.