2062x
002924
2022-07-15

Протокол результатов

Расчетные данные стали можно добавить в отчет о распечатке, который был создан в Части 1. Чтобы открыть этот документ, дважды щелкните элемент 1 в категории Распечатка отчетов окна ' Навигатор - Данные '.

В отчете о распечатке откройте ' Диспетчер отчетов о распечатках ', нажав кнопку Изменить протокол результатов на панели инструментов (вторая справа). Вы также можете выбрать Изменить распечатку отчета в меню Изменить .

Активируйте папку с элементами отчета Проектирование стали , чтобы включить в нее расчетные данные. Затем нажмите Сохранить и показать .

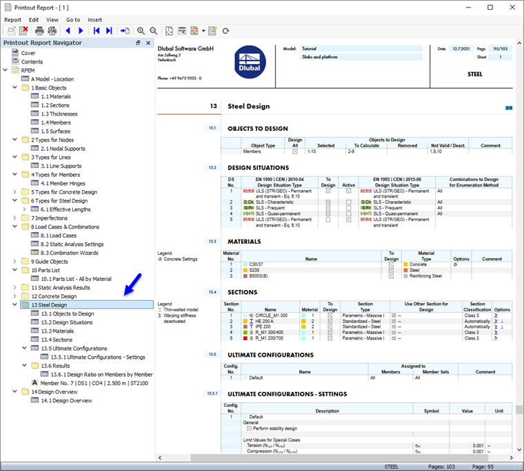
Глава 13 отчета о распечатке содержит данные по умолчанию для стальной конструкции.

Инфо

Если вы пропустили часть 2 руководства, нумерация глав будет другой.

Глава 13.6.1 содержит расчетные соотношения каждого стержня.

Детали дизайна, которые вы напечатали в таблице (см. # Extbookmark

== Регулировка содержания == Чтобы добавить или удалить главу, вы можете использовать ' Диспетчер отчетов ', как описано в Части 1. Щелкните правой кнопкой мыши главу ''' 13.6 Результаты ''', например (1), чтобы открыть контекстное меню этой главы. Там выберите опцию '''Изменить''' (2). В 'Диспетчере отчетов' категория 'Результаты' стальной конструкции задается в области ' Элементы отчета '. Активируйте флажки '''Расчетное соотношение стержней по сечениям''' и ''' Управляющие внутренние силы по стержням ''', например, чтобы добавить эти результаты в отчет о распечатке. Нажмите ''' Сохранить и показать ''', чтобы закрыть 'Диспетчер распечаток' и обновить распечатанный отчет. == Печать графиков == Чтобы добавить изображение в отчет о распечатке, сверните окно предварительного просмотра, нажав кнопку Сведение к минимуму в строке заголовка ' Отчет о распечатке '. Вновь появляется рабочее пространство RFEM, показывающее форму колебаний балки платформы (см. # Extbookmark 002970 manual |image030672 |Форма режима в разрезе # изображение). Поверните и увеличьте масштаб модели для лучшего обзора формы колебаний. Чтобы распечатать это изображение, нажмите кнопку Кнопка списка рядом с кнопкой Распечатка на панели инструментов. Откроется список опций печати. Нажмите ''' Печатать графику в распечатку отчета '''. image029875">

Предварительный просмотр изображения представлен с некоторыми вариантами настройки макета.

Установите флажок Пользовательское имя в области 'Настройки изображения' (1). Затем введите Балка платформы формы режима в текстовое поле справа, чтобы заменить заголовок по умолчанию. Убедитесь, что в области 'Графические изображения' (2) установлено значение Как вид экрана .

В области 'Размер и поворот графического изображения' выберите параметр Высота , чтобы можно было определить размер изображения по вертикали (3). Введите коэффициент высоты 50 %, что означает, что используется только половина страницы. Чтобы скрыть панель, снимите флажок Цветовая шкала в области 'Цветовая шкала' (4). Затем нажмите Сохранить и показать .

Отчет о распечатке создается снова с изображением на последней странице главы ' Проектирование стальных конструкций '.

Снова сверните распечатанный отчет. В рабочем пространстве RFEM выберите ' Навигатор - Результаты '. Отобразите диаграммы двух проверок конструкции ULS, установив флажок Проверки конструкции и активировав Проверка сечения и Устойчивость пунктов. Снимите флажок Дополнительные результаты , чтобы отключить формы колебаний.

Совет

При активации 'Видимости' в 'Навигаторе - Представления' для элементов, имеющих исключительно материал 2 - S235 , все остальные объекты будет тусклым.

Чтобы распечатать изображение проверки конструкции, снова нажмите кнопку панели инструментов Печать графики в протоколе результатов (см. Изображение image029875 'Печать графики' ). Появится предварительный просмотр, чтобы вы могли настроить макет.

Снимите флажок Пользовательское имя в области ' Настройки изображения ', чтобы применить заголовок по умолчанию (1). В области 'Графические изображения' выберите параметр Заполнение окна (2).

Чтобы использовать всю страницу для изображения, выберите Полная высота страницы (3). Установите флажок Цветовая шкала , чтобы отобразить панель с легендой (4). Затем нажмите Сохранить и показать , чтобы можно было проверить изображение в отчете о распечатке.

Наконец, закройте отчет о распечатке, нажав кнопку Закрыть .

Вы завершили часть учебного курса, посвященную конструкции стальных конструкций. Снимите флажок Активировать для 'Видимости' (см. Изображение image030706 Активация видимости только стальных стержней ), чтобы все объекты были отображается снова.

Сохраните данные, нажав кнопку Сохранить на панели инструментов.