2062x
002924
15. Juli 2022

Ausdruckprotokoll

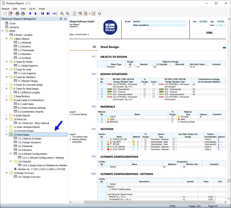
Die Daten der Stahlbemessung können dem Ausdruckprotokoll, das in Teil 1 erstellt wurde, beigefügt werden. Um dieses Dokument zu öffnen, wählen Sie den Eintrag 1 in der Kategorie Ausdruckprotokolle des 'Navigator - Daten' mit einem Doppelklick aus.

Öffnen Sie den 'Ausdruckprotokoll-Manager', indem Sie im Ausdruckprotokoll auf die Schaltfläche Ausdruckprotokoll bearbeiten in der Symbolleiste (zweite von rechts) klicken. Wählen Sie alternativ Ausdruckprotokoll bearbeiten im Menü Bearbeiten.

Aktivieren Sie das Protokollelement Stahlbemessung, um die Bemessungsdaten aufzunehmen. Klicken Sie anschließend auf Speichern und anzeigen.

Kapitel 13 des Ausdruckprotokolls beinhaltet die Standarddaten der Stahlbemessung.

Info

Falls Sie Teil 2 des Einführungsbeispiels übersprungen haben, fällt die Nummerierung der Kapitel unterschiedlich aus.

Kapitel 13.6.1 enthält die Ausnutzungen der einzelnen Stäbe.

Die Bemessungsdetails, die Sie in der Tabelle gedruckt haben (siehe Bild Nachweisdetails ) werden ans Ende von Kapitel 13 platziert. Wenn Sie möchten, können Sie diesen Eintrag auch an eine andere Stelle ziehen, z. B. nach Kapitel 13.6.1.

Inhalt anpassen

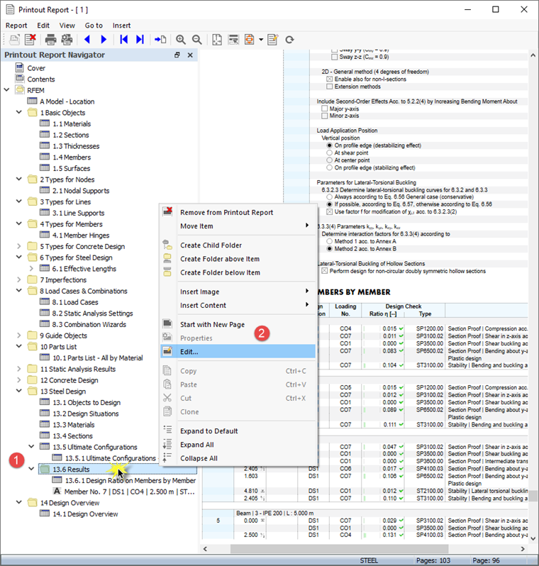
Um ein Kapitel hinzuzufügen oder zu entfernen, können Sie wie in Teil 1 beschrieben den 'Ausdruckprotokoll-Manager' verwenden. Mit einem Rechtsklick auf z. B. 13.6 Ergebnisse (1) gelangt man in das Kontextmenü des Kapitels. Wählen Sie dort die Option Bearbeiten aus (2).

Die Kategorie 'Ergebnisse' der Stahlbemessung wird im 'Ausdruckprotokoll-Manager' unter den 'Protokollelementen' eingestellt. Aktivieren Sie z. B. die Kontrollfelder Ausnutzungen an Stäben querschnittsweise und Maßgebende Schnittgrößen stabweise, um diese Ergebnisse in das Ausdruckprotokoll aufzunehmen.

Klicken Sie auf Speichern und anzeigen, um den 'Ausdruckprotokoll-Manager' zu schließen und das Ausdruckprotokoll zu aktualisieren.

Grafiken ausdrucken

Um dem Ausdruckprotokoll ein Bild hinzuzufügen, verkleinern Sie das Vorschaufenster mit der Schaltfläche Minimieren in der Titelleiste des 'Ausdruckprotokolls'. Der RFEM-Arbeitsbereich mit der Eigenform des Bühnenträgers (siehe Bild Eigenform in Querschnittsansicht ) erscheint wieder. Drehen Sie das Modell und zoomen Sie es heran, um eine gute Ansicht der Eigenform zu erhalten.

Um dieses Bild zu drucken, klicken Sie in der Symbolleiste auf die Schaltfläche Listenschaltfläche neben der Schaltfläche Drucken . Eine Liste mit Druckoptionen wird geöffnet. Klicken Sie auf In das Ausdruckprotokoll.

Die Bildvorschau mit Optionen zur Anpassung des Layouts wird angezeigt.

Aktivieren Sie bei den 'Bildeinstellungen' das Kontrollfeld Benutzerdefinierter Name (1). Geben Sie dann rechts im Eingabefeld Eigenform Bühnenträger ein, um den voreingestellten Titel zu ersetzen. Vergewissern Sie sich, dass bei 'Grafikbilder' Wie Bildschirm-Ansicht eingestellt ist (2).

Bei 'Grafikbild-Größe und -Drehung' wählen Sie die Option Höhe aus, sodass Sie die vertikale Größe des Bildes festlegen können (3). Geben Sie 50 % als Höhenverhältnis ein, was bedeutet, dass nur die Hälfte der Seite genutzt wird. Um das Panel auszublenden, deaktivieren Sie das Kontrollfeld Farbskala unter 'Farbskala' (4). Klicken Sie anschließend auf Speichern und anzeigen.

Das Ausdruckprotokoll wird erneut erstellt, mit dem Bild auf der letzten Seite des Kapitels 'Stahlbemessung'.

Minimieren Sie das Ausdruckprotokoll wieder. Gehen Sie im RFEM-Arbeitsbereich zum 'Navigator - Ergebnisse'. Stellen Sie die Anzeige zu den Diagrammen der beiden GZT-Bemessungsnachweise ein, indem Sie das Kontrollfeld Nachweise sowie die Einträge Querschnittsnachweis und Stabilität aktivieren. Deaktivieren Sie das Kontrollfeld Zusätzliche Ergebnisse, um die Eigenformen auszuschalten.

Tipp

Wenn Sie die 'Sichtbarkeiten' im 'Navigator - Ansichten' nur für die Stäbe mit dem Material 2 - S235 einschalten, werden alle anderen Objekte abgeblendet.

Um das Nachweisbild zu drucken, klicken Sie wieder auf die Schaltfläche Grafik in Ausdruckprotokoll drucken in der Symbolleiste (siehe Bild Optionen für Grafikdruck'). Es erscheint die Vorschau, in der Sie das Layout anpassen können.

Deaktivieren Sie bei den 'Bildeinstellungen' das Kontrollfeld Benutzerdefinierter Name, um den vorgegebenen Titel zu übernehmen (1). Wählen Sie bei 'Grafikbilder' die Option Fensterfüllend (2).

Um die ganze Seite für das Bild zu verwenden, wählen Sie Gesamte Seitenhöhe aus (3). Aktivieren Sie das Kontrollfeld Farbskala, um das Panel mit der Legende anzuzeigen (4). Klicken Sie anschließend auf Speichern und anzeigen, damit Sie das Bild im Ausdruckprotokoll überprüfen können.

Schließen Sie zum Schluss das Ausdruckprotokoll mit der Schaltfläche Schließen .

Sie haben damit den Teil zur Stahlbemessung des Einführungsbeispiels abgeschlossen. Deaktivieren Sie das Kontrollfeld Aktivieren bei den 'Sichtbarkeiten' (siehe Bild Aktivieren der Sichtbarkeit nur für Stahlstäbe), damit wieder alle Objekte angezeigt werden.

Speichern Sie die Daten mit einem Klick auf die Schaltfläche Speichern in der Symbolleiste.