2291x
002969
2022-08-25

таблицы результатов

Снова установите в списке категорию Конструкция стали . Отобразится таблица ' Недействительно/Деактивировано '. Он дает обзор сечений и материалов, которые не были учтены при расчете стали.

Чтобы проверить конкретные результаты проектирования каждого элемента, используйте категории в списке панели инструментов. Каждой категории соответствует набор таблиц.

Расчётные соотношения на стержнях

Выберите категорию Расчетные соотношения на стержнях (1). Расчетные соотношения каждого стержня перечислены по различным критериям на каждом листе таблицы. Задайте расчетные соотношения по таблице сечений (2).

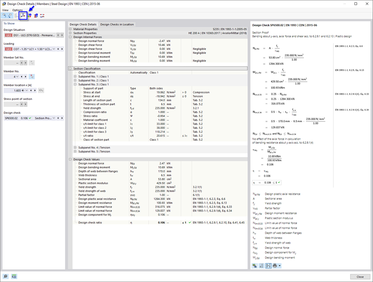
В этой таблице показаны максимальные результаты по каждому разделу. Значения, перечисленные в столбце ' Расчетное контрольное соотношение ', представляют собой отношения существующих расчетных значений к соответствующим расчетным сопротивлениям. Они включают в себя доказательства сечения, а также проверки устойчивости. Первые помечены как типы проверок 'SP ', вторые - как' ST '. Например, 'SP6500.02' представляет собой доказательство сечения на изгиб вокруг оси y, осевое усилие и сдвиг в соответствии с EN 1993-1-1, 6.2.9.1 и 6.2.10. Выберите эту строку в результатах HEA 200 (3). Наибольшее соотношение этого типа конструкции для данного сечения было рассчитано для каркасной балки (стержень № 4). Местоположение x отмечено стрелкой на графике.

Чтобы изучить детали конструкции этой проверки, нажмите кнопку Подробности расчётной проверки на панели инструментов таблицы (4). Откроется окно ' Детали проверки конструкции '.

В этом окне представлены все параметры расчета и соответствующие уравнения. Нажимая кнопку Переключить режим просмотра формулы в правом нижнем углу, вы можете переключаться между значениями или символами, отображаемыми в формулах расчета.

Когда вы открываете элемент дерева ' Классификация сечения ', вы также можете проверить классификацию сечения HEA.

Чтобы отобразить диаграмму результатов сечения, нажмите кнопку Эпюра в сечении на панели инструментов.

С помощью кнопки списка Диаграмма расчетного соотношения вы также можете отобразить напряжения или деформации сечения каркасной фермы. Нажмите Закрыть , чтобы закрыть это окно.

Чтобы проверить результаты расчета потери устойчивости при сдвиге этого стержня, выберите параметр SP3500 в списке ' Проверка конструкции '.

Поскольку гибкость стенки секции HEA ниже предельного значения, нет необходимости учитывать потерю устойчивости при сдвиге. Таким образом, поперечные ребра жесткости, которые были определены для балки каркаса, не влияют на этот тип конструкции.

Вернитесь к столам, нажав Закрыть .

Самый высокий общий коэффициент устойчивости конструкции у секции IPE 200. Выберите эту строку.

Нажмите кнопку Подробности расчётной проверки на панели инструментов таблицы, чтобы снова открыть окно ' Детали проверки конструкции '.

Вы можете еще раз проверить контрольные значения конструкции, такие как критический момент упругости, гибкость и т. Д.

Чтобы распечатать детали, нажмите кнопку Кнопка списка рядом с кнопкой Распечатка . Выберите опцию Печатать графику в отчете . Уравнения этой проверки проекта экспортируются в отчет, не открывая его.

Вернитесь к столам, нажав Закрыть .

Определяющие результаты

На панели инструментов таблицы выберите категорию Управляющие результаты (см. Изображение image030621 Категории результатов проектирования ). Внутренние силы и управляющая нагрузка каждого стержня перечислены в нескольких таблицах. Таблица Внутренние силы по стержням задана заранее.

В этой таблице для каждого стержня указаны внутренние силы, относящиеся к разным типам конструкции. Управляющие силы или моменты обозначены символами Максимум . Вы также можете проверить, какое сочетание нагрузок создает внутренние силы, соответствующие каждому типу конструкции.

Совет

Таблица 'Внутренние силы по концам стержней' содержит максимальные силы и моменты на концах каждого стержня. Вы можете использовать их для проектирования соединений.

Исходная глава