2051x
002924
15.7.2022

Tiskový protokol

Data pro posouzení oceli lze přidat do tiskového protokolu, který byl vytvořen v části 1. Tento dokument otevřeme dvojím kliknutím na položku 1 v kategorii Tiskové protokoly v 'Navigátoru - Data'.

V tiskovém protokolu otevřeme 'Správce tiskových protokolů' kliknutím na tlačítko Upravit tiskový protokol v panelu nástrojů (druhé zprava). Další možností je vybrat příkaz Upravit tiskový protokol z nabídky Úpravit .

Aktivujte složku položek protokolu Posouzení ocelových konstrukcí pro zahrnutí dat pro posouzení. Poté klikněte na Uložit a zobrazit.

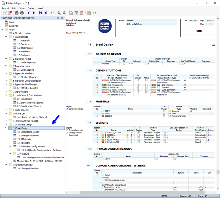
Kapitola 13 tiskového protokolu obsahuje standardní údaje o posouzení oceli.

Informace

Pokud jste vynechali Část 2 tutoriálu, číslování kapitol je jiné.

Kapitola 13.6.1 obsahuje využití pro každý prut.

Detaily posouzení, které jste vytiskli v tabulce (viz obrázek Detaily posudků ) se nacházejí na konci Kapitoly 13. Pokud chcete, můžete danou položku přetáhnout na jiné místo, např. do Kapitoly 13.6.1.

Úprava obsahu

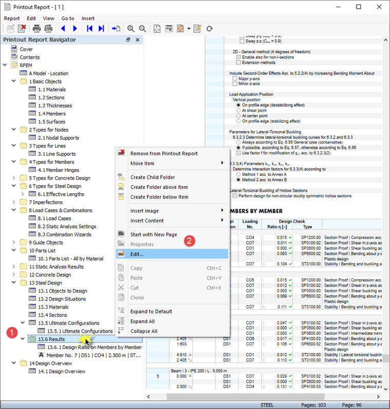
Chcete-li přidat nebo odstranit kapitolu, můžete použít 'Správce tiskových protokolů' podle popisu v Části 1. Kliknutím pravým tlačítkem myši například na kapitolu 13.6 Výsledky (1) otevřeme místní nabídku této kapitoly. Tam vyberte možnost Upravit (2).

V sekci 'Správce tiskových protokolů' je v části 'Parametry protokolu' nastavena kategorie 'Výsledky' posouzení oceli. Aktivujte například zaškrtávací políčka Využití na prutech po průřezech a Rozhodující vnitřní síly po prutech pro přidání výsledků do tiskového protokolu.

Kliknutím na tlačítko Uložit a zobrazit zavřete 'Správce tiskových protokolů' a aktualizujete tiskový protokol.

Tisk grafiky

Pro přidání obrázku do tiskového protokolu je třeba zmenšit okno náhledu kliknutím na tlačítko Minimalizace v titulkové liště 'Tiskového protokolu'. V pracovním prostoru RFEMu se znovu objeví vlastní tvar nosníku plošiny (viz obrázek Vlastní tvar v náhledu průřezu ). Otočení a zvětšení modelu umožňuje dobrý náhled na vlastní tvar.

Chcete -li tento obrázek vytisknout, klikněte na tlačítko Tlačítko Seznam vedle tlačítka Tisk v panelu nástrojů. Otevře se seznam možností tisku. Klikněte na tlačítko Tisk grafiky do tiskového protokolu.

V náhledu obrázku jsou k dispozici některé možnosti pro úpravu rozložení.

V sekci 'Nastavení pro obrázky' (1) zaškrtněte políčko Uživatelský název. Poté zadejte do textového pole na pravé straně Vlastní tvar nosník plošiny pro nahrazení výchozího názvu. Ujistěte se, že v sekci 'Obrázky' je nastavena volba Jako na obrazovce (2).

V oblasti 'Velikost obrázku a natočení' vyberte možnost Výška , abyste mohli definovat svislou velikost obrázku (3). Zadejte Výškový poměr 50 %, to znamená, že se použije pouze polovina stránky. Panel lze skrýt odškrtnutím políčka Stupnice barev v sekci 'Stupnice barev' (4). Poté klikněte na Uložit a zobrazit.

Tiskový protokol se opět vytvoří s obrázkem na poslední stránce kapitoly 'Posouzení ocelových konstrukcí '.

Znovu minimalizujte výstupní protokol. V pracovní ploše RFEMu vyberte položku 'Navigátor - Výsledky'. Zobrazte grafy dvou posudků pro MSÚ výběrem volby Posudky a aktivací položek Posouzení průřezu a Stabilita. Zrušení zaškrtnutí políčka Další výsledky slouží k vypnutí vlastních tvarů.

Tip

Pokud aktivujete 'Viditelnosti' v 'Navigátoru - Pohledy' pro pruty s materiálem 2 - S235, všechny ostatní objekty budou zašedlé.

Pro tisk obrázku s posudky znovu klikněte na tlačítko Tisk grafiky v tiskovém protokolu panelu nástrojů (viz obrázek Možnosti pro 'Tisk grafiky'). Zobrazí se náhled pro úpravu rozvržení.

Pro použití výchozího názvu (1) zrušte zaškrtnutí políčka Uživatelský název v sekci 'Nastavení pro obrázky'. V sekci 'Obrázky' vyberte možnost Výplň okna (2).

Chcete -li pro obrázek použít celou stránku, vyberte možnost Přes celou výšku stránky (3). Pokud zaškrtneme políčko Stupnice barev, zobrazí se panel s popisem (4). Poté klikněte na Uložit a zobrazit, abyste mohli obrázek zkontrolovat v tiskovém protokolu.

Nakonec tiskový protokol zavřeme tlačítkem Zavřít .

Tím jste dokončili tutoriál k posouzení ocelových konstrukcí. Zrušte zaškrtnutí políčka Aktivovat pro 'Viditelnosti' (viz obrázek Aktivace viditelnosti pouze ocelových prutů), aby se znovu zobrazily všechny objekty.

Uložte data kliknutím na tlačítko Uložit v panelu nástrojů.