1946x
002924
15.07.2022

Rapport d'impression

Les données de la vérification de l'acier peuvent être ajoutées au rapport d'impression créé dans la partie 1. Pour ouvrir ce document, double-cliquez sur l'élément 1 dans la catégorie Rapports d'impression du « Navigateur - Données ».

Dans le rapport d'impression, ouvrez le « Gestionnaire des rapports d'impression » en cliquant sur le bouton Modifier le rapport d'impression de la barre d'outils (deuxième à partir de la droite). Vous pouvez également sélectionner Modifier le rapport d’impression dans le menu Modifier.

Activez le dossier d'éléments de rapport Vérification de l'acier pour inclure les données de vérification. Cliquez ensuite sur Enregistrer et afficher.

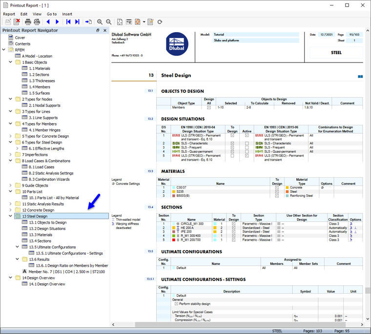
Le chapitre 13 du rapport d'impression contient les données par défaut de la vérification de l'acier.

Informations

Si vous avez ignoré la deuxième partie du tutoriel, la numérotation des chapitres est différente.

Le chapitre 13.6.1 contient les ratios de vérification de chaque barre.

Les détails de la vérification que vous avez imprimés dans le tableau (voir l'image Détails de vérification ) sont placés à la fin du chapitre 13. Si vous le souhaitez, vous pouvez faire glisser cet élément vers un autre emplacement, par exemple vers le chapitre 13.6.1.

Ajustement du contenu

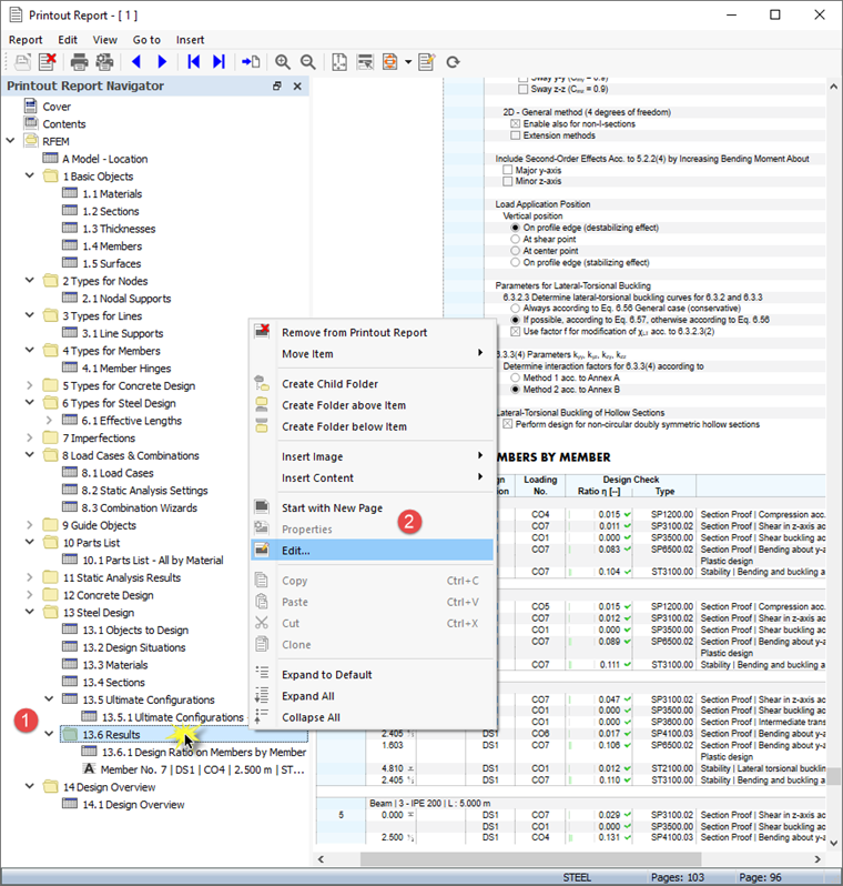
Pour ajouter ou supprimer un chapitre, vous pouvez utiliser le « Gestionnaire des rapports d'impression » comme décrit dans la Partie 1. Cliquez avec le bouton droit de la souris sur le chapitre 13.6 Résultats, par exemple (1), pour ouvrir le menu contextuel de ce chapitre. Sélectionnez ensuite l’option Modifier (2).

Dans le « Gestionnaire des rapports d'impression », la catégorie « Résultats » de la vérification acier est définie dans la zone « Objets du rapport ». Cochez les cases Ratio de vérification des barres par section et Efforts internes déterminants par barre, par exemple, pour ajouter ces résultats au rapport d'impression.

Cliquez sur Enregistrer et afficher pour fermer le « Gestionnaire des rapports d'impression » et mettre à jour le rapport d'impression.

Impression graphique

Pour ajouter une image au rapport d'impression, réduisez la fenêtre d'aperçu en cliquant sur le bouton Minimiser dans la barre de titre « Rapport d'impression ». L’espace de travail de RFEM réapparaît et affiche le mode propre de la poutre de plate-forme (voir l'image Mode propre dans la vue de section ). Faites pivoter le modèle et effectuez un zoom avant pour obtenir une bonne vue du mode propre.

Pour imprimer cette image, cliquez sur le bouton Bouton Liste à côté du bouton Impression dans la barre d'outils. Une liste d'options d'impression s'ouvre alors. Cliquez sur Imprimer les graphiques dans le rapport d'impression.

L'aperçu de l'image est présenté avec quelques options pour ajuster la mise en page.

Cochez la case Nom défini par l'utilisateur dans la zone « Paramètres d'image » (1). Entrez ensuite Mode propre de la poutre de plate-forme dans la zone de texte à droite pour remplacer le titre par défaut. Assurez-vous que Comme affiché à l'écran est défini dans la zone « Images graphiques » (2).

Dans la zone « Taille de l'image graphique et rotation », sélectionnez l'option Hauteur afin de définir la taille verticale de l'image (3). Entrez un ratio en hauteur de 50 %, ce qui signifie que seule la moitié de la page est utilisée. Pour masquer le panneau, décochez la case Échelle de couleurs dans la zone « Échelle de couleurs » (4). Cliquez ensuite sur Enregistrer et afficher.

Le rapport d'impression est à nouveau créé avec l'image de la dernière page du chapitre « Vérification de l'acier ».

Réduisez à nouveau le rapport d'impression. Dans l'espace de travail de RFEM, sélectionnez le « Navigateur - Résultats ». Affichez les diagrammes des deux vérifications à l'ELU en cochant la case Vérifications et en activant les éléments Contrôle de section et Stabilité. Décochez la case Résultats additionnels pour désactiver les modes propres.

Astuce

Lorsque vous activez les « Visibilités » dans le « Navigateur - Vues » pour les barres contenant le matériau 2 - S235 exclusivement, tous les autres objets seront grisés.

Pour imprimer l'image des vérifications, cliquez à nouveau sur le bouton Imprimer le graphique dans le rapport d'impression de la barre d'outils (voir l'image Options « Imprimer les graphiques »). L'aperçu s'affiche pour que vous puissiez ajuster la mise en page.

Décochez la case Nom défini par l'utilisateur dans la zone « Paramètres d'image » pour appliquer le titre par défaut (1). Dans la zone « Images graphiques », sélectionnez l'option Remplissage de la fenêtre (2).

Pour utiliser la page entière pour l'image, sélectionnez Hauteur complète de page (3). Cochez la case Échelle de couleurs pour afficher le panneau avec la légende (4). Cliquez ensuite sur Enregistrer et afficher afin de pouvoir vérifier l'image dans le rapport d'impression.

Enfin, fermez le rapport d'impression en cliquant sur le bouton Fermer .

Vous avez maintenant terminé la partie de vérification de l'acier du tutoriel. Décochez la case Activer des « Visibilités » (voir l'image Activation de la visibilité des barres en acier uniquement) afin que tous les objets soient affiché à nouveau.

Enregistrez les données en cliquant sur le bouton Sauvegarde de la barre d'outils.