2062x
002924
2022-07-15

Protokół wydruku

Dane projektowe konstrukcji stalowych można dodać do protokołu wydruku utworzonego w Części 1. Aby otworzyć ten dokument, należy kliknąć dwukrotnie element 1 w kategorii Protokoły w 'Nawigatorze - Dane'.

W protokole wydruku należy otworzyć 'Menedżera protokołu wydruku', klikając przycisk Edytuj raport na pasku narzędzi (drugi od prawej). Można również wybrać opcję Edytuj protokół z menu Edytuj.

Aktywuj folder elementów raportu Projektowanie konstrukcji stalowych, aby uwzględnić dane projektowe. Następnie kliknij Zapisz i pokaż.

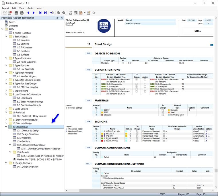
Rozdział 13 protokołu zawiera domyślne dane wymiarowania stali.

Informacje

Jeśli pominąłeś część 2 samouczka, numeracja rozdziałów jest inna.

W rozdziale 13.6.1 podano współczynniki obliczeniowe każdego pręta.

Szczegóły konstrukcyjne wydrukowane w tabeli (patrz Szczegóły kontroli projektu image) znajdują się na końcu Rozdziału 13. Jeśli chcesz, możesz przeciągnąć ten element w inne miejsce, na przykład do Rozdziału 13.6.1.

Dostosowywanie zawartości

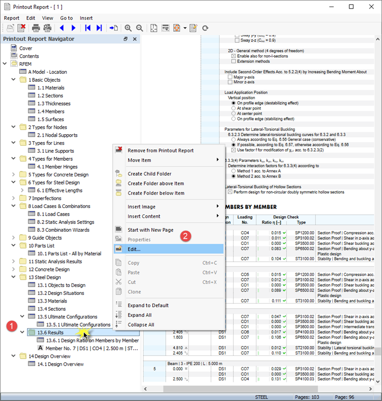
Aby dodać lub usunąć rozdział, można użyć 'Menedżera protokołów', jak opisano w Części 1. Kliknij prawym przyciskiem myszy rozdział 13.6 Wyniki, na przykład (1), aby otworzyć menu kontekstowe tego rozdziału. Tam należy wybrać opcję Edytuj (2).

W 'Menedżerze raportów', kategoria 'Wyniki' wymiarowania stali jest ustawiana w polu 'Pozycje raportu'. Aktywuj pola wyboru Współczynnik obliczeniowy dla prętów według przekroju i Rządzące siły wewnętrzne według pręta, aby na przykład dodać te wyniki do protokołu wydruku.

Kliknij przycisk Zapisz i pokaż, aby zamknąć 'Menedżera raportów wydruku' i zaktualizować raport.

Wydruk grafiki

Aby dodać zdjęcie do raportu, należy zminimalizować okno podglądu, klikając przycisk Minimalizowanie w pasku tytułowym 'Raport'. Obszar roboczy programu RFEM zostanie ponownie wyświetlony z postacią modalną belki pomostu (patrz Tryb kształtu w widoku przekroju (ilustracja). Obróć i powiększ model, aby uzyskać dobry widok na kształt trybu.

Aby wydrukować ten obraz, kliknij przycisk Przycisk listy obok przycisku Drukuj na pasku narzędzi. Otworzy się lista opcji drukowania. Kliknij Drukuj grafikę do raportu.

Wyświetlany jest podgląd obrazu z kilkoma opcjami dostosowania układu.

Zaznacz pole wyboru Nazwa niestandardowa w obszarze 'Ustawienia obrazu' (1). Następnie wpisz w polu tekstowym po prawej stronie Dźwignia pomostu w kształcie kształtu, aby zastąpić domyślny tytuł. Upewnij się, że Jako widok ekranu jest ustawiony w obszarze 'Grafika' (2).

W polu 'Rozmiar i obrót obrazu' należy wybrać opcję Wysokość, dzięki czemu można zdefiniować rozmiar obrazu w pionie (3). Wprowadź Współczynnik wysokości 50%, co oznacza, że wykorzystana zostanie tylko połowa strony. Aby ukryć panel, usuń zaznaczenie pola wyboru Skala kolorów w polu 'Skala kolorów' (4). Następnie kliknij Zapisz i pokaż.

Protokół zostanie utworzony ponownie z rysunkiem na ostatniej stronie rozdziału 'Projektowanie konstrukcji stalowych'.

Zminimalizuj ponownie protokół wydruku. W obszarze roboczym programu RFEM należy wybrać 'Nawigator - Wyniki'. Wyświetlić wykresy dwóch kontroli SGN, zaznaczając pole wyboru Kontrole i aktywując Proporcję przekroju i stateczność sztuk. Odznacz pole wyboru Dodatkowe wyniki, aby wyłączyć kształty trybów.

Wskazówka

Po aktywowaniu opcji 'Widoczności' w 'Nawigatorze - Widoki' dla członków korzystających wyłącznie z materiału 2 - S235, wszystkie inne obiekty zostanie wyszarzony.

Aby wydrukować obraz kontroli projektu, należy ponownie kliknąć przycisk Drukuj grafikę w protokole wydruku na pasku narzędzi (patrz obraz Opcje 'Drukuj grafikę'). Pojawi się podgląd umożliwiający dostosowanie układu.

Odznacz pole wyboru Nazwa niestandardowa w obszarze 'Ustawienia obrazu', aby zastosować tytuł domyślny (1). W obszarze 'Obrazy graficzne' wybierz opcję Wypełnienie okna (2).

Aby użyć całej strony jako obrazu, wybierz Pełna wysokość strony (3). Aktywuj pole wyboru Skala kolorów, aby wyświetlić panel z legendą (4). Następnie kliknij przycisk Zapisz i pokaż, aby sprawdzić obraz w raporcie.

Na koniec należy zamknąć protokół wydruku, klikając przycisk Zamknij .

Część samouczka dotycząca projektowania konstrukcji stalowych została zakończona. Odznacz pole wyboru Aktywuj przy opcji 'Widoczności' (patrz obraz Aktywacja widoczności tylko dla prętów stalowych), aby wszystkie obiekty były ponownie wyświetlony.

Zapisz dane, klikając przycisk Zapisz na pasku narzędzi.