2062x
002924
2022-07-15

打印报告

钢筋设计数据可以添加到第 1 部分中创建的打印报告中。 要打开该文档,请双击'导航器 - 数据'的打印报告类别中的1

在打印报告中,点击工具栏上的 编辑计算书 按钮打开'打印报告管理器'(右起第二个)。 或者,在编辑菜单中选择编辑打印报告

激活钢结构设计报告项目文件夹,将包含设计数据。 然后点击保存并显示

打印报告的第 13 章包含了钢筋设计的默认数据。

信息

如果你跳过了本教程的第 2 部分,章节编号会有所不同。

第 13.6.1 章包含了每个杆件的利用率。

您已经打印在表格中的设计细节(见 设计验算详图 image) 位于第 13 章的最后。 如果需要,可以将该项目拖动到其他位置,例如章节 13.6.1。

调整目录

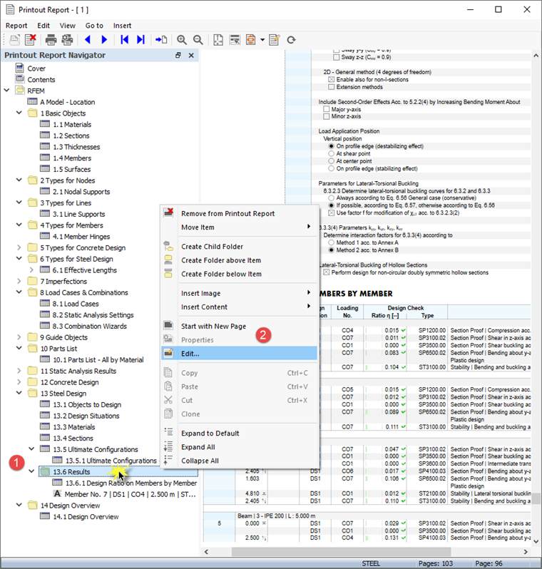
如果想要添加或删除章节,那么可以按照第 1 部分中的说明使用'打印报告管理器'。 右键单击 13.6 结果 章节,例如 (1),打开该章的右键菜单。 在这里选择编辑选项 (2)。

在'打印报告管理器'中,钢结构设计的'结果'类别被设置在'报告项目'区域中。 激活杆件截面利用率杆件主导内力复选框,将计算结果添加到计算书中。

点击保存并显示关闭'打印报告管理器'并更新打印报告。

打印图形

要将图像添加到打印报告中,请点击'打印报告'标题栏上的 最小化 按钮,最小化预览窗口。 RFEM 工作区再次出现,显示平台梁的模态(见 截面视图中的振型 image)。 旋转和缩放模型可以清晰地看到模型的形状。

要打印该图像,请点击工具栏上 打印 按钮旁边的 列表按钮 按钮。 打开打印选项列表。 点击将图形打印到打印报告

在图像的预览中会显示一些调整布局的选项。

勾选'图片设置'区域 (1) 中的自定义名称复选框。 在右侧的输入栏中输入模态平台梁,以替换默认标题。 请确保在'图形图片'区域 (2) 中选择了作为屏幕视图

在'图形图片的大小和旋转'区域中,选择高度选项,以便定义图像的垂直大小 (3)。 输入 50% 的高度比,这意味着只使用页面的一半。 要隐藏该面板,请在'色阶'区域 (4) 中取消勾选色阶复选框。 然后点击保存并显示

再次创建打印报告,并显示'钢结构设计'一章的最后一页。

再次最小化打印报告。 在 RFEM 工作区中选择'导航器 - 结果'。 通过勾选设计验算复选框并激活截面证明稳定性{$,可以显示两个 ULS 设计验算的图表$$} 件。 清除其他结果复选框可以关闭模态振型。

提示

当您在'导航器 - 视图'中激活'可见性'时,杆件只有 2 - S235将变暗。

再次点击工具栏中的 在打印报告中打印图形 按钮,可以打印验算图形。 将出现预览,供您调整布局。

如果取消勾选'图片设置'区域中的自定义名称复选框,则应用默认标题 (1)。 在'图形图片'区域中,选择窗口填充选项 (2)。

要使用整页显示图像,请选择整页高度 (3)。 激活色标复选框,在面板中显示图例 (4)。 然后点击保存并显示,以便在打印报告中检查该图像。

最后,点击 关闭 按钮关闭打印报告。

您已经完成了本教程中的钢结构设计部分。 取消勾选'可见性'旁边的激活复选框(见只激活钢杆件的可见性图片),那么所有对象都会被激活。再次显示。

点击工具栏上的 保存 按钮保存数据。