Community
    登录到您的帐户

    注册成为 Dlubal 软件公司外部网用户,畅享软件资源,独享个性化数据。

    创建账户
    登录即表示您同意Dlubal 使用和销售条件。请参阅我们的数据保护声明、Cookies 声明。
    0
    网店
    联系我们销售团队
    语言
    • Deutsch
    • English
    • Français
    • Español
    • Português
    • Italiano
    • Česky
    • Polski
    • Pусский
    • 中文(简体)
    • 行业
      • 钢筋混凝土结构
      • 预应力混凝土结构
      • 钢结构
      • 木结构
      • 砌体结构
      • 铝合金和轻型结构
      • 建筑物
      • 工业建筑与设施建设
      • 管道
      • 桥梁结构
      • 吊车与吊车梁
      • 塔架/桅杆
      • 玻璃结构
      • 张拉膜结构
      • 索结构与索网结构
      • 层压板和夹心板结构
      • 临时结构
      • 脚手架与台架结构
      • 海洋工程
      • 筒仓与仓储结构
      • 再生能源结构
      • 光伏支架系统与安装结构
      • 船舶结构
      • 输送技术
      • 钻井技术
      • 游泳池和水上乐园
      • 集装箱建筑
      • 钻孔灌注桩
      • 楼梯结构
      • 发电厂
      • 水工钢结构
      • 机械工程
      • 充气膜结构
      应用领域
      • 结构工程
      • 有限元分析(FEA)
      • 风洞模拟与风荷载生成
      • 应力计算
      • 非线性计算
      • 稳定性分析
      • 非线性屈曲分析
      • 翘曲扭转分析
      • 动力和地震分析
      • 非线性动力分析
      • 静力弹塑性分析(Pushover)
      • 结构找形分析和裁剪设计
      • 钢结构节点
      • 基于 BIM 的设计
      • 冷弯型钢
      • 土与结构的相互作用
      • 幕墙结构
      • 基础和土木工程
      • 施工阶段
      • 防火
      规范
      • 欧洲规范 (EC)
      • 德国规范 (DIN)
      • 英国规范(BS EN, BS)
      • 意大利规范 (NTC)
      • 美国规范
      • 加拿大规范 (CSA)
      • 澳大利亚标准 (AS)
      • 瑞士规范 (SIA)
      • 中国规范 (GB, HK)
      • 印度规范 (IS)
      • 墨西哥规范(RCDF, CFE Sismo 15)
      • 俄罗斯规范 (SP)
      • 南非标准 (SANS)
      • 巴西规范 (NBR)
      在线服务
      • Geo-Zone Tool 顶部菜单图标 雪荷载、风速和地震荷载地图
      • 云计算图标 云计算
      • 结构分析百科图标 结构设计百科
      • 钢和木截面的截面属性图标 钢型材与截面的截面属性
      光伏支架的结构设计

      Dlubal Software 帮助您创建和验证任何太阳能安装系统。在单一环境中高效地处理钢、铝和混凝土结构。

      探索工具
      光伏支架结构 光伏支架结构 | 移动版
      Dlubal API

      Dlubal 的新 API 服务 (gRPC) 为您提供了一个基于 Python 和 C# 的结构分析软件灵活接口,可以直接访问整个 Dlubal 产品系列。

      使用 API 开始
      主菜单横幅 API 的背景 主菜单横幅 API 的背景
    • 图标表示有限元分析软件 RFEM 6。 RFEM 6 满足您所有项目需求的有限元分析软件

      RFEM 6 是模块化程序家族的基础,用于定义板、壁、壳和杆结构以及体积和接触元件的结构、材料和作用。

      更多信息
      模块启动图标 模块
      • 附加分析
      • 动力分析
      • 特殊解决方案
      • 设计
      • 连接
      没有边框的 RSTAB 9 图标 RSTAB 9 标志性杆件软件

      使用RSTAB 9,严谨的结构工程师可以使用一款3D杆件软件,它满足现代工程建设的要求,并反映当前的技术水平。

      更多信息
      模块启动图标 模块
      • 附加分析
      • 动力分析
      • 特殊解决方案
      • 设计
      无边框截面 1 图标 RSECTION 1 用户自定义截面计算

      RSECTION 支持结构工程师,通过计算各种截面的型钢特性,并进行后续应力分析。

      更多信息
      RWIND 3 图标无边框 RWIND 3 数值风洞 CFD 软件

      RWIND 3 是一个数字风洞,用于模拟任意建筑几何形状周围的风流并计算其表面的风荷载。

      更多信息
      API 图标 Dlubal API 通向参数化建模和自动化的大门

      新的Dlubal API服务(gRPC)为您提供了一个基于Python和C#的静力学软件灵活接口,直接访问整个Dlubal产品系列。利用无缝且强大的集成,可理想地应用于您的Dlubal软件中,适用于参数化建模和复杂的优化任务。

      了解 API
      API 文档 API 文档
      • 索引
      • 开始使用
      • 应用
      • 模型对象
      • 订阅与价格
      • 示例
      钢节点有限元分析

      使用CBFEM设计和分析钢连接,符合EN 1993‑1‑8和AISC 360标准,完全集成在RFEM 6中,以加快和提高结构工作的准确性。

      了解更多
      钢连接 钢节点
      Dlubal 社区

      该平台提供一个空间用于技术咨询、结构分析和设计的深入讨论、功能建议以及与Dlubal团队和其他用户的直接互动。

      立即注册
      Dlubal 社区主菜单横幅背景 Dlubal 社区主菜单横幅背景
      停产产品
    • 支持
      • 常见问题 (FAQ)
      • 知识库
      • 产品特点
      • 授权
      • 提问
      • 我们的支持团队
      • 提交期望的功能或想法
      • 许可和授权常见问题解答
      • 报告问题或错误
      • 程序更新
      • 程序问题
      • 公式 | 数学很有趣!
      培训
      • RFEM 初学者
      • RSTAB 初学者
      • 在线培训
      • Dlubal 软件培训课程
      • 定制化培训
      • 视频
      • B 站视频主页
      • Dlubal 软件线上直播公开课
      • 在线课程
      服务
      • 免费支持/服务
      • 外部网 | 我的账户
      • 服务合同
      • 用于荷载计算的在线荷载查询工具
      • 更新和升级
      • 较早版本的软件
      销售
      • 网店
      • 我们的销售团队
      • 联系销售团队
      • 安排在线产品演示
      • 为什么选择 Dlubal 软件
      AI 支持助理
      • 米娅 – 您的全天候 AI 助手
      • 探索您的 AI 私人助手
      免费支持与服务

      需要帮助吗?访问免费的支持选项,包括全天候人工智能协助、电子邮件支持和网络研讨会。

      了解更多
      免费支持与服务 免费支持与服务
      快速找到答案

      找到有关Dlubal软件的常见问题的快速答案。搜索或筛选数百个常见问题以快速解决问题。

      查看常见问题
      常见问题 (FAQ) 常见问题 | 手机版
    • 最新消息
      • 最新资讯
      • 新的产品功能
      • 订阅新闻简报
      • 新一代产品
      • Dlubal 博客
      培训
      • 在线培训
      • 个人培训
      活动
      • 活动汇总
      • 展会/研讨会
      • 网络课堂
      通过网课深入掌握工程技巧

      加入行业领导者,探索结构工程和软件的解决方案。通过我们的现场课程提升您的技能!

      查看下场网课
      3D FEA Software RFEM 6 | First Steps 菜单横幅图片|新闻网络研讨会|移动版
      释放创新力量

      探索旨在提升您的工程工作流程的尖端工具和增强功能。

      探索新功能
      Explore New Features 菜单横幅图片 | 新闻_产品功能 | 移动版本
    • 完整版下载

      您想体验一下 Dlubal 软件的强大功能吗? 机会就摆在眼前! 使用我们的 90 天免费完整版,您可以全面测试我们的所有程序。

      现在开始试用
      Dlubal 免费专区

      在Dlubal免费区域,您可以访问网络研讨会、文章和软件测试机会——所有内容均免费且在一个地方清晰整合。

      更多信息
      示例
      • 下载结构分析模型(完整列表)
      • 提交结构分析模型
      • 入门示例与练习示例
      • 验算示例
      • 图片概览
      文档
      • 在线手册
      • 产品手册
      参考
      • 用户项目
      • 为什么要提交您的客户项目?
      • 如何提交客户项目?
      • 上传客户项目
      免费下载模型

      探索数以千计的现成结构模型。下载、调整并用作模板,以加速设计流程。

      发现模型
      下载结构分析模型 免费下载模型 | 移动版
      Dlubal 自由区

      随时获得专家帮助。享受免费的 AI 协助、电子邮件支持、在线研讨会,以及针对服务合同专业用户的高级服务。

      获取支持
      免费支持与服务 免费支持与服务 | 手机版
    • 在线学习
      • RFEM 6 初学者入门
      • RFEM 6 学生版
      • 使用 RFEM 6 和 Python 进行编程
      • RFEM 6 与 Rhino & Grasshopper
      • RFEM 6 入门教程
      • 使用 RFEM 5 建模
      • 学生结构分析培训视频
      • Dlubal 软件快速教程
      • RFEM 中的最佳提示和技巧
      • Dlubal 在线培训录像
      • Dlubal 网课录像
      学生与学校
      • 免费面向学生的结构分析软件
      • 申请或延长免费学生版
      • 申请教师版
      • 提交毕业论文
      • 为何要提交毕业论文?
      • 使用 Dlubal 结构分析软件完成的毕业论文
      • 为高校优惠提供结构分析软件
      • 索取学校软件套餐
      • 教育版软件培训
      • 申请培训日期
      知识平台
      • RFEM 初学者
      • 视频
      • 用户使用手册
      • 结构分析百科
      • 知识库
      • 常见问题与解答
      信息娱乐
      • 播客
      • 德儒巴博客
      • 结构分析与设计简介
      RFEM 6 初学者入门

      借助 RFEM 6 开始您的第一步,发现您可以多快进行建模和计算。通过附加组件进行自定义,以获得更多可能性。

      开始使用
      3D FEA Software RFEM 6 | First Steps 菜单横幅图片|新闻网络研讨会|移动版
      面向学生的免费结构分析软件

      全球已有数千名学生受益于Dlubal软件。在整个学习过程中,享受免费访问、培训和专家支持。

      免费获取许可证书
      面向学生的免费结构分析软件 面向学生的免费结构分析软件
    • 关于我们
      • 历史与数据
      • 公司理念
      • 为什么选择 Dlubal 软件?
      • 产品比较
      • 质量政策
      • 公司团队
      联系我们
      • 全球办公地点
      • Dlubal 授权代理商
      参考
      • 用户评论
      • 客户项目
      • 案例研究
      • 为什么要提交您的客户项目?
      • 验算示例
      • 您的评论
      • 参与的研究项目
      我们的客户

      我们向您介绍使用 Dlubal 软件实现其项目的客户。了解我们的全球客户如何利用先进的静力和动力分析工具,在建筑和工程领域实施创新解决方案。

      查看客户
      合作共赢

      了解世界各地的顶尖工程师如何信任我们的解决方案,以提升他们的项目。

      查看客户项目
      See Our Customers 菜单横幅图片 | 公司_我们的客户_移动端
      认识专家

      我们的专职工程师随时随地为您提供建模、设计和技术挑战方面的帮助。

      联系支持
      Our Team 菜单横幅图片 | 公司_我们的团队 | Mobile 版本
    • 招贤纳士
      • 职位
      • 团队
      • 员工博客
      • 洞察
      职位
      • 所有职位空缺
      • 产品开发
      • 客户支持
      • 销售
      • 市场营销
      • 软件开发
      • 行政管理
      • 实习生
      • 其他
      团队
      • 产品开发
      • 客户服务
      • 销售
      • 市场营销
      • 软件开发
      • 管理
      为什么选择 Dlubal?
      • 员工福利
      与我们共创未来

      揭示我们的团队如何塑造工程的未来。体验创新、成长和激动人心的挑战。

      Dlubal 职业生涯 菜单横幅图| Dlubal 的职业机会 - 移动端
      寻找理想工作

      加入工程软件的全球领导者,将您的职业生涯提升到新的高度。

      查看职位空缺
      All Open Positions 菜单横幅图片 | 移动端开放职位
    • 网店
    主要产品
    图标表示有限元分析软件 RFEM 6。
    RFEM 6
    没有边框的 RSTAB 9 图标
    RSTAB 9
    RWIND 3 图标无边框
    RWIND 3
    无边框截面 1 图标
    RSECTION
    在线服务
    Geo-Zone Tool 图标
    在线荷载查询工具
    截面属性
    截面属性
    API 图标
    API
    云计算图标
    云计算
    下载模型
    可下载模型
    Dlubal 社区图标
    Dlubal 社区
    知识库文章图标
    知识库
    在线网课
    网课
    登录到您的帐户

    注册成为 Dlubal 软件公司外部网用户,畅享软件资源,独享个性化数据。

    登录 创建账户
    90天免费试用
    登录到您的帐户

    注册成为 Dlubal 软件公司外部网用户,畅享软件资源,独享个性化数据。

    登录 创建账户
    • 产品
    • 杆件结构分析
    • RSTAB 9
    • 计算和输出结果
    RSTAB 9 图标 | Dlubal 软件 RSTAB 9
    用户使用手册
    • RSTAB 9 用户手册
    • RFEM 6 / RSTAB 9 | 第一步
    }
    calculator icon
    价格
    空间杆件结构分析软件 RSTAB 9 | 计算和输出结果

    空间杆件结构分析软件 RSTAB 9 | 计算和输出结果

    计算可能会花费您大量宝贵的时间。 让 RSTAB 来计算! 使用成功的杆件结构分析软件 RSTAB 可以设计杆件、钢结构、混凝土结构、木结构等。

    使用 RSTAB,您可以轻松快速地定义结构模型,并计算内力、变形和支座反力。 您可以使用各种设计模块来考虑材料和规范的要求。

    RSTAB | 计算和结果输出
    Subnavigation
    01
    什么是 RSTAB?
    02
    功能
    03
    表面
    04
    建模
    05
    荷载和组合
    06
    计算和输出结果
    07
    接口
    08
    Dlubal 中心
    09
    第一步

    线性和非线性结构分析、结果评估以及打印报告

    总数: 11
    功能码002027 | 单独设置计算参数
    • 计算
    • RFEM 6
    • RSTAB 9

    个性化设置计算参数

    可以为您的项目选择合适的计算参数: 对所有类型的杆件,都可以选择采用一阶、二阶或三阶(大变形)分析法进行计算。 对于荷载工况和荷载组合: 可以为荷载工况、荷载组合和结果组合设置额外的计算参数,以便更加灵活地调整计算方法和详细说明。

    功能002002 | 荷载增量
    • 建模 | 正在加载
    • RFEM 6
    • RSTAB 9

    荷载增量

    该功能可帮助您施加荷载。 您可以逐步施加所需的荷载。 该选项尤其适合根据大变形理论(三阶分析)的计算。 在 RFEM 中,您还可以进行后临界分析。

    功能码002029 | 采用多核处理器技术的计算内核
    • 计算
    • RFEM 6
    • 有限元分析

    采用多核处理器技术的计算内核

    亲自来体验我们的计算内核 - 优化的网络和多核处理器技术吧! 这样可以通过多个处理器并行计算线性荷载工况和荷载组合,而无需额外占用内存。 刚度矩阵只需建立一次。 对于大型体系,可以使用快速直接求解器进行计算。
    对于需要计算很多荷载组合的模型,可同时启动多个求解器(每个内核一个)进行计算。 每个求解器计算一个荷载组合,提高内核的利用率,更快地得出结果。
    用户可以在图表中跟踪计算过程中的变形发展,从而准确评估收敛行为。

    功能码002030 | 内力和弯矩的彩色表示
    • 结果输出
    • RFEM 6

    彩色显示内力

    清晰显示计算结果是 RFEM 6 的一大优势。 在结果表中,可以通过显示的颜色看出内力是正还是负,以及与极值之间的关系。 在图形中也可以通过不同颜色来显示正的或负的内力。 根据需要调整颜色。

    功能002031 | 结果图
    • 结果输出
    • RFEM 6
    • RSTAB 9

    结果图

    数据的显示可以根据个人喜好来进行调整。 可以自由配置杆件、面 (RFEM) 和支座的结果图。 您可以用平均值定义平滑区域,也可以根据需要显示或隐藏结果图。 这有助于对结果进行评估。 此外,您可以轻松地将所有图表添加到计算书中。

    计算结果可视化
    • 3D 查看器
    • 3D Viewer | Babylon
    • 虚拟现实
    荷载分布
    • 3D 查看器
    • 3D Viewer | Babylon
    • 虚拟现实
    显示荷载分布
    • 3D 查看器
    • 3D Viewer | Babylon
    • 虚拟现实
    钢筋混凝土建筑
    • 3D 查看器
    • 3D Viewer | Babylon
    • 虚拟现实
    • 结果输出
    • RFEM 6

    计算结果可视化

    用户可以在渲染的模型上看到清晰的彩色结果, 通过这种方式,例如可以精确识别杆件的扭转或面中的应力分布。 颜色和数值的设置可以在控制面板中轻松完成。

    功能部件 002416 | 使用裁剪平面显示结果
    • 基本
    • RFEM 6
    • 结构分析与设计

    使用裁剪平面显示结果

    此外,该功能还有助于清晰地显示结果。 用户可以使用【裁剪平面】来剖切模型,为模型创建剖视图。 用户可以通过勾选“修改”后的平面内容, 这样,您可以清楚简单地显示例如相贯或实体的结果。

    功能码002033 | 结果表格内容详细
    • 结果输出
    • RFEM 6
    • RSTAB 9

    结果表格内容详细

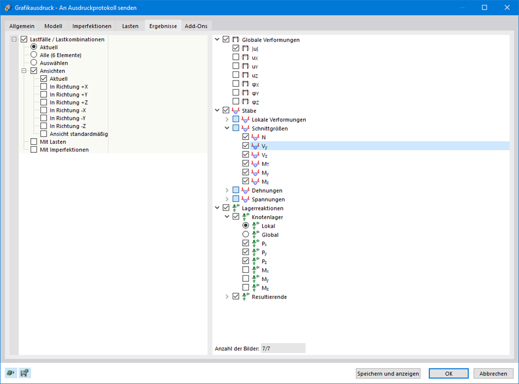
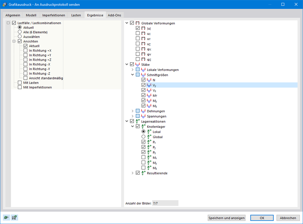
    通过清晰排列的表格,您可以随时了解您的结果。 第一个结果表格中显示了结构体系中力的平衡和最大变形。 此外,您还可以获得有关计算过程的信息。 您可以按特定标准(例如极值或设计位置)对结果表进行筛选,以便获得更好的概览。

    多种打印结果
    • 结果输出
    • RFEM 6
    • RSTAB 9

    批量打印图形

    批量打印模型数据、荷载和计算结果。 您可以从自己定义的不同方向创建图形。 只需单击一次鼠标,就可以将所有内力打印为等轴测视图。

    功能码002035 | 多语言报告输出
    • 结果输出
    • RFEM 6
    • RSTAB 9

    多语言计算书

    RFEM 6 为世界各国客户提供了广泛的语言设置。 计算书中可选择的语言: 中文、英语、德语、法语、西班牙语、葡萄牙语、意大利语、捷克语、波兰语和俄语。 用户可以单独创建其他语言,
    可以轻松导入其他文本, 可以例如使用前缀配置页码。 此外,用户还可以将计算书导出为 PDF 文件。

    转到说明视频
    功能码002036 | 设置打印报告的范围
    • 结果输出
    • RFEM 6
    • RSTAB 9

    设置打印报告的范围

    您可以先确定打印输出的范围,然后根据选择标准进行调整。 使用现有的模型可以很容易地创建打印报告模板。 您可以在您的项目中重复使用它们。

    网店

    配置你的个人软件包,并在网上了解所有的价格!

    • RFEM 6 软件家族
    • RSTAB 9 软件家族
    前往网上商店

    计算价格

    3,750.00 USD
    +0.00 USD
    杆件结构软件
    总金额 3,750.00 USD
    结构分析与设计软件
    Dlubal Software (Shanghai) Co., Ltd.

    Building C, No. 555, Dongchuan Road
    Minhang District
    200240 上海
    中国

    (+86)18389356559 [email protected]
    Dlubal Software GmbH

    Am Zellweg 2
    93464 Tiefenbach
    德国

    +49 9673 9203-0 [email protected]
    解决方案
    • 钢筋混凝土结构
    • 钢结构
    • 木结构
    • 钢结构节点
    产品
    • RFEM 6
    • RSTAB 9
    • RSECTION 1
    • RWIND 3
    支持
    • 常见问题 (FAQ)
    • 提问
    • 用于荷载计算的在线荷载查询工具
    • 联系销售团队
    新闻
    • 订阅新闻简报
    • 最新资讯
    • 活动汇总
    • 在线培训
    资源
    • 下载完整版试用
    • 上传客户项目
    • 客户项目
    • 在线手册
    加入Dlubal
    Dlubal 社区 YouTube 脸书 Xing Pinterest TikTok Instagram 微信公众号 哔哩哔哩
    © 2001-2026 Dlubal Software GmbH | 版权所有
    法律声明
    关于我们
    网站地图
    语言
    • Deutsch
    • English
    • Français
    • Español
    • Português
    • Italiano
    • Česky
    • Polski
    • Pусский
    • 中文(简体)