- Lösungen
- Implementierte Statik-Normen
- Chinesische Normen (GB, HK)
Chinesische Normen (GB, HK)
Regeln und Normen sind wichtig. Wo planen Sie Ihr Projekt und worauf müssen Sie achten? Bei internationalen Normen sind die Dlubal-Programme verlässliche Begleiter für Kunden aus aller Welt. Zahlreiche Normen finden Sie in RFEM und RSTAB integriert, wobei Ihnen entsprechende Add-Ons die Bemessung von Stahl-, Stahlbeton- und Holzkonstruktionen ermöglichen. Hier erhalten Sie eine Übersicht, welche Normen in den Programmen für die jeweiligen Länder verfügbar sind.
Automatische Bildung von Kombinationen in RFEM 6 und RSTAB 9
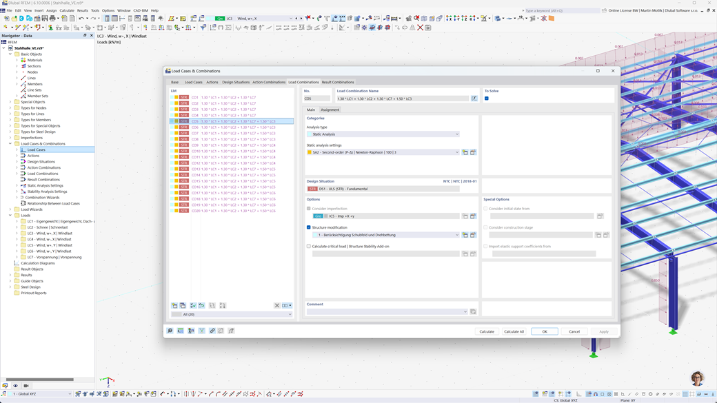
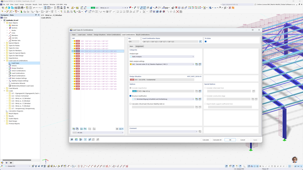
Mit den Programmen RFEM 6 und RSTAB 9 können Sie automatisch Last- und Ergebniskombinationen nach den chinesischen Normen GB 55001, GB 55002, GB 50009, GB 50011 und GB 50068 erstellen.
Diese leistungsstarken Tools unterstützen Sie dabei, die komplexen Anforderungen der chinesischen Bauvorschriften effizient umzusetzen und Ihre Berechnungen präzise und normgerecht zu gestalten. So können Sie Ihre Projekte schnell, sicher und in Übereinstimmung mit den geltenden Standards planen.
Stahlbemessung nach GB 50017, GB 50018, GB 51022 und GB 51249
Das Add-On Stahlbemessung für RFEM 6 / RSTAB 9 ermöglicht die Durchführung von Nachweisen im Grenzzustand der Tragfähigkeit und Gebrauchstauglichkeit für Stäbe unter Berücksichtigung der chinesischen Normen GB 50017, GB 50018, GB 51022 und GB 51249. So können Sie Ihre Stahlkonstruktionen präzise und normgerecht nach den spezifischen Anforderungen der chinesischen Bauvorschriften bemessen.
Diese Lösung hilft Ihnen, die Sicherheit und Effizienz Ihrer Projekte zu gewährleisten und gleichzeitig die relevanten lokalen Normen in Ihrer Planung umzusetzen.
Holzbemessung nach GB 50005 oder GB/T 50708
Das Add-On Holzbemessung für RFEM 6 / RSTAB 9 bietet eine umfangreiche und vielseitige Lösung, die eine Vielzahl von Zusatz-Elementen vereint. Es umfasst unter anderem alle notwendigen Nachweise für Tragsicherheit, Stabilität, Gebrauchstauglichkeit und Brandschutz von Holzstäben, die gemäß der chinesischen Normen GB 50005 und GB/T 50708 erforderlich sind.
Diese leistungsstarke Software unterstützt Sie dabei, Ihre Holzbauprojekte präzise und normgerecht zu planen und sicherzustellen, dass alle relevanten Anforderungen der chinesischen Bauvorschriften eingehalten werden.
Erdbebenbemessung nach GB 50011
Das Add-On Modalanalyse für RFEM 6 / RSTAB 9 ermöglicht es Ihnen, problemlos Eigenfrequenzen und Modenformen Ihrer Bauwerke zu ermitteln, um das dynamische Verhalten präzise zu analysieren.
Im Antwortspektrenverfahren für RFEM 6 / RSTAB 9 können Sie mithilfe des Multimodalen Antwortspektrenverfahrens umfassende Erdbebenanalysen durchführen. Hierbei ist die chinesische Norm GB 50011 vollständig integriert, sodass Sie Ihre Projekte nach den spezifischen Anforderungen der chinesischen Erdbebenstandards dimensionieren können. Diese Software hilft Ihnen, die seismische Sicherheit Ihrer Bauwerke zuverlässig zu gewährleisten und die Planung normgerecht umzusetzen.
Aluminiumbemessung nach GB 50429
Das Add-on Aluminiumbemessung für RFEM 6 / RSTAB 9 bietet umfassende Lösungen für die Bemessung von Aluminiumkonstruktionen nach der chinesischen Norm GB 50429.
Dieses leistungsstarke Tool unterstützt sowohl die Bemessung im Grenzzustand der Tragfähigkeit (ULS) als auch im Grenzzustand der Gebrauchstauglichkeit (SLS) für Aluminiumbauteile. Mit dem Add-on können Sie detaillierte Berechnungen für verschiedene Arten von Aluminiumkonstruktionen zuverlässig durchführen und sicherstellen, dass Ihre Konstruktionen die erforderlichen Sicherheits-, Haltbarkeits- und Leistungsstandards erfüllen.
Bemessung von Stäben, Stützen und Flächen aus Stahlbeton nach GB 50010
Das Zusatzmodul GB 50010 für RFEM 5 / RSTAB 8 ermöglicht die nahtlose Integration der chinesischen Norm in Ihre bestehenden Beton-Module. So können Sie Stäbe, Stützen und Flächen aus Stahlbeton präzise nach den Anforderungen der chinesischen Bauvorschriften bemessen und sicherstellen, dass Ihre Projekte den höchsten Sicherheitsstandards entsprechen.
Stahlbemessung nach der Norm für Tragwerke aus Stahl 2011 (Buildings Department - Hong Kong)
Ein weiteres äußerst hilfreiches Zusatzmodul von Dlubal ist RF-/STAHL HK für RFEM 5 / RSTAB 8 Dieses Modul ermöglicht es Ihnen, Nachweise im Grenzzustand der Tragfähigkeit und Gebrauchstauglichkeit für Stäbe und Stabzüge gemäß der Norm für Tragwerke aus Stahl 2011 des Buildings Department von Hong Kong durchzuführen. Damit können Sie Ihre Stahlkonstruktionen nach den spezifischen Anforderungen der Hongkonger Norm sicher und präzise bemessen.