- Solutions
- Implemented Structural Design Standards
- Chinese Standards (GB, HK)
Chinese Standards (GB, HK)
Standards and codes are important. Where do you plan your project and what do you have to pay attention to? When it comes to international standards, the Dlubal programs are reliable companions for customers from all over the world. You will find numerous standards integrated in RFEM and RSTAB, whereby the corresponding add-ons allow you to design steel, reinforced concrete, and timber structures. Here you will find an overview of the standards available in the programs for the respective countries.
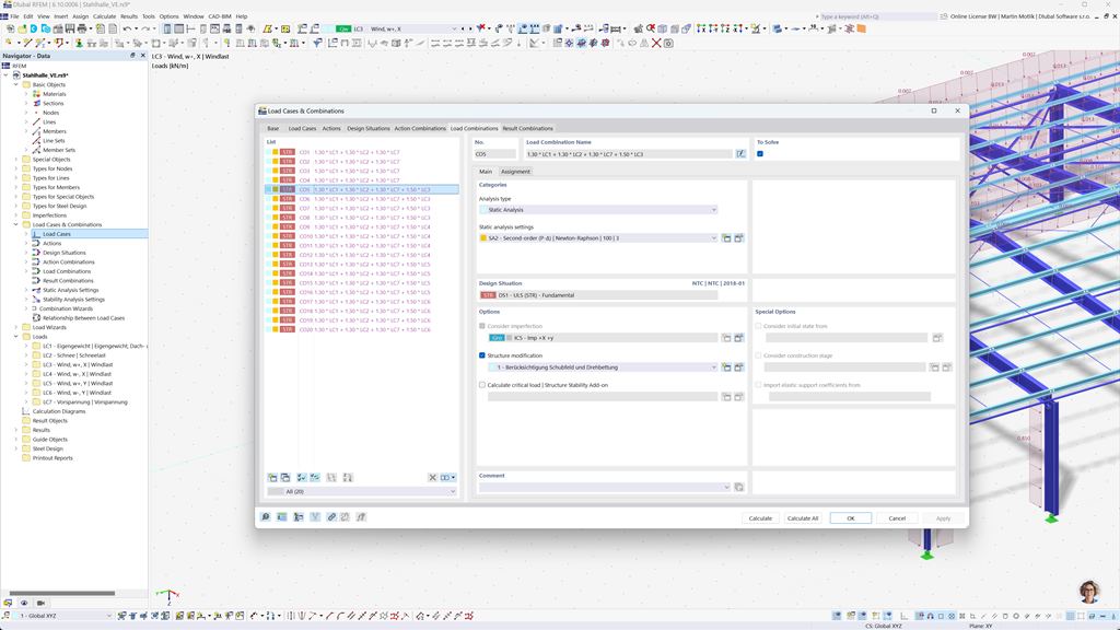
Automatic Generation of Combinations in RFEM 6 and RSTAB 9
Using RFEM 6 and RSTAB 9, you can automatically create load and result combinations according to the Chinese standards GB 55001, GB 55002, GB 50009, GB 50011, and GB 50068.
These powerful tools help you efficiently implement the complex requirements of Chinese building regulations and make your calculations precise and according to standards. This allows you to plan your projects quickly, safely, and in accordance with the applicable standards.
Steel Design According to GB 50017, GB 50018, GB 51022 and GB 51249
The Steel Design add-on for RFEM 6 / RSTAB 9 enables the ultimate and serviceability limit state design checks of members according to the Chinese standards GB 50017, GB 50018, GB 51022, and GB 51249. This allows you to design your steel structures precisely and according to standards, following the specific requirements of Chinese building regulations.
This solution helps you ensure the safety and efficiency of your projects while implementing the relevant local standards in your design.
Timber Design According to GB 50005 or GB/T 50708
The Timber Design add-on for RFEM 6 / RSTAB 9 provides a comprehensive and versatile solution that combines a variety of additional elements. Among other things, it includes all necessary design checks for structural safety, stability, serviceability, and fire resistance of timber members required according to the Chinese standards GB 50005 and GB/T 50708.
This powerful software helps you to design your timber structures precisely and in compliance with standards, ensuring that all relevant requirements of Chinese building regulations are met.
Seismic Design According to GB 50011
The Modal Analysis add-on for RFEM 6 / RSTAB 9 allows you to easily determine the natural frequencies and mode shapes of your structures in order to precisely analyze their dynamic behavior.
In the Response Spectrum Analysis for RFEM 6 / RSTAB 9, you can perform comprehensive seismic analysis using the multimodal response spectrum analysis. The Chinese standard GB 50011 is fully integrated, allowing you to design your projects according to the specific requirements of Chinese seismic standards. This software helps you to reliably ensure the seismic safety of your structures and to implement the design according to standards.
Aluminum Design According to GB 50429
The Aluminum Design add-on for RFEM 6 / RSTAB 9 provides comprehensive solutions for the design of aluminum structures according to the Chinese standard GB 50429.
This powerful tool supports both the ultimate limit state (ULS) and serviceability limit state (SLS) design of aluminum members. With the add-on, you can reliably perform detailed calculations for various types of aluminum structures and ensure that your designs fulfill the required safety, durability, and performance standards.
Design of Reinforced Concrete Members, Columns, and Surfaces According to GB 50010
The GB 50010 add-on module for RFEM 5 / RSTAB 8 allows for the seamless integration of the Chinese standard into your existing concrete modules. This allows you to design reinforced concrete members, columns, and surfaces precisely according to the requirements of Chinese building regulations and ensure that your projects meet the highest safety standards.
Steel Design According to Code of Practice for the Structural Use of Steel 2011 (Buildings Department – Hong Kong)
Another extremely helpful add-on module by Dlubal is RF-/STEEL HK for RFEM 5 / RSTAB 8. This module allows you to perform ultimate and serviceability limit state design of members and sets of members according to the Code of Practice for the Structural Use of Steel 2011 of the Buildings Department of Hong Kong. You can thus design your steel structures safely and precisely according to the specific requirements of the Hong Kong standard.