- Soluciones
- Normas de cálculo de estructuras implementadas
- Normas chinas (GB, HK)
Normas chinas (GB, HK)
Las reglas y normas son importantes. ¿Dónde planea su proyecto y a qué debe prestar atención? Con respecto a las normas internacionales, los programas de Dlubal son compañeros confiables para clientes de todo el mundo. Encontrará numerosas normas integradas en RFEM y RSTAB, donde los complementos correspondientes le permiten el diseño de construcciones de acero, hormigón (concreto) armado y madera. Aquí encontrará una vista general de qué normas están disponibles en los programas para los respectivos países.
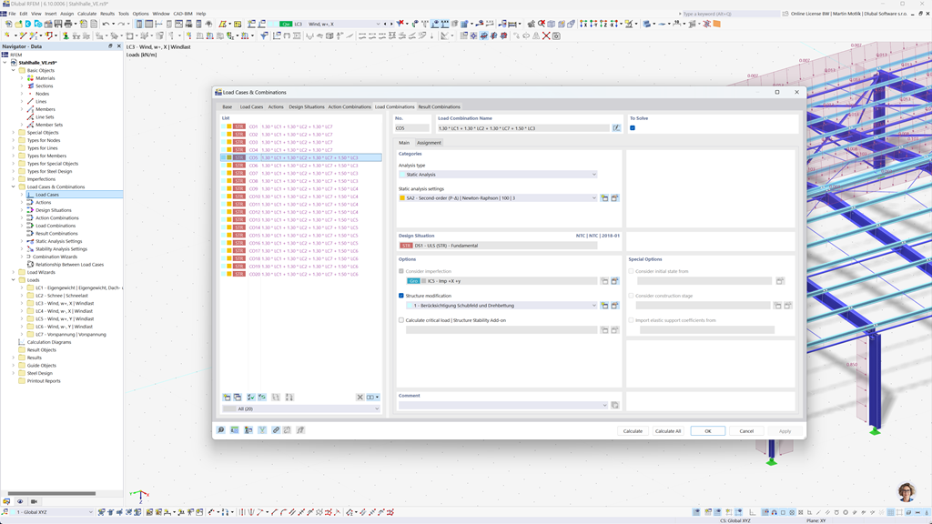
Creación automática de combinaciones en RFEM 6 y RSTAB 9
Con los programas RFEM 6 y RSTAB 9, puede crear automáticamente combinaciones de cargas y resultados según las normas chinas GB 55001, GB 55002, GB 50009, GB 50011 y GB 50068.
Estas potentes herramientas le ayudan a implementar eficientemente los complejos requisitos de las regulaciones de construcción chinas y a realizar sus cálculos de manera precisa y conforme a las normas. De este modo, puede planificar rápidamente sus proyectos de forma segura y en cumplimiento con los estándares vigentes.
Cálculo de acero según GB 50017, GB 50018, GB 51022 y GB 51249
El complemento Dimensionamiento de acero para RFEM 6 / RSTAB 9 permite realizar verificaciones en el estado límite de resistencia y servicio para barras considerando las normas chinas GB 50017, GB 50018, GB 51022 y GB 51249. De este modo, puede dimensionar sus estructuras de acero con precisión y conforme a las normas según los requisitos específicos de las regulaciones de construcción chinas.
Esta solución le ayuda a garantizar la seguridad y eficiencia de sus proyectos mientras implementa las normas locales relevantes en su planificación.
Cálculo de madera según GB 50005 o GB/T 50708
El complemento Diseño de Madera para RFEM 6 / RSTAB 9 ofrece una solución extensa y versátil que integra una variedad de elementos adicionales. Incluye, entre otros, todas las comprobaciones necesarias para la seguridad estructural, la estabilidad, la funcionalidad y la protección contra incendios de barras de madera, requeridas según las normas chinas GB 50005 y GB/T 50708.
Este potente software le ayuda a planificar sus proyectos de construcción en madera con precisión y conforme a la normativa, asegurando que se cumplan todos los requisitos relevantes de las regulaciones de construcción chinas.
Análisis sísmico según GB 50011
El complemento Análisis modal para RFEM 6 / RSTAB 9 le permite determinar fácilmente las frecuencias propias y los modos de vibración de sus estructuras para analizar con precisión el comportamiento dinámico.
En el método del espectro de respuesta para RFEM 6 / RSTAB 9, puede realizar análisis sísmicos exhaustivos utilizando el método multimodal del espectro de respuesta. La norma china GB 50011 está completamente integrada, lo que le permite dimensionar sus proyectos de acuerdo con los requisitos específicos de las normas sísmicas chinas. Este software le ayuda a garantizar de manera confiable la seguridad sísmica de sus estructuras y a implementar la planificación de acuerdo con las normas.
Cálculo de aluminio según GB 50429
El add-on Dimensionamiento de aluminio para RFEM 6 / RSTAB 9 ofrece soluciones completas para el dimensionamiento de estructuras de aluminio según la norma china GB 50429.
Esta potente herramienta soporta tanto el dimensionamiento en el estado límite último (ULS) como en el estado límite de servicio (SLS) para componentes de aluminio. Con el add-on, puede realizar cálculos detallados para diferentes tipos de estructuras de aluminio de manera confiable y asegurarse de que sus construcciones cumplan con los estándares necesarios de seguridad, durabilidad y rendimiento.
Cálculo de barras, pilares y superficies de hormigón armado según GB 50010
El módulo adicional GB 50010 para RFEM 5 / RSTAB 8 permite la integración perfecta de la norma china en sus módulos de hormigón existentes. De esta manera, puede dimensionar barras, pilares y superficies de hormigón armado con precisión según los requerimientos de las normativas chinas de construcción y asegurarse de que sus proyectos cumplen con los más altos estándares de seguridad.
Cálculo de acero según la norma para estructuras de acero 2011 (Buildings Department - Hong Kong)
Otro módulo adicional extremadamente útil de Dlubal es RF-/STAHL HK para RFEM 5 / RSTAB 8. Este módulo le permite realizar verificaciones en el estado límite último y de servicio para barras y conjuntos de barras según la norma de estructuras de acero de 2011 del Departamento de Edificios de Hong Kong. De este modo, puede dimensionar sus estructuras de acero de manera segura y precisa de acuerdo con los requisitos específicos de la norma de Hong Kong.