- Solutions
- Normes de calcul des structures implémentées
- Normes chinoises (GB, HK)
Normes chinoises (GB, HK)
Les règlementations et normes sont importantes. Où envisagez-vous votre projet et à quoi devez-vous prêter attention ? Pour les normes internationales, les logiciels Dlubal sont des compagnons fiables pour des clients du monde entier. Vous trouverez de nombreuses normes intégrées dans RFEM et RSTAB, où les modules complémentaires correspondants vous permettent le dimensionnement des structures en acier, béton armé et bois. Voici un aperçu des normes disponibles dans les logiciels pour divers pays.
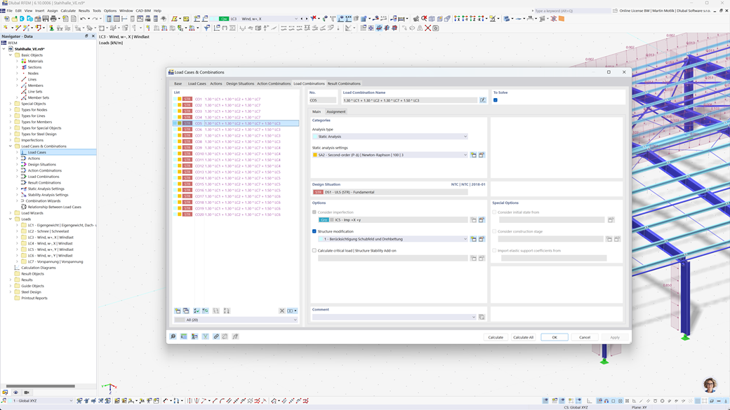
Génération automatique de combinaisons dans RFEM 6 et RSTAB 9
Avec les programmes RFEM 6 et RSTAB 9, vous pouvez créer automatiquement des combinaisons de charges et de résultats selon les normes chinoises GB 55001, GB 55002, GB 50009, GB 50011 et GB 50068.
Ces outils puissants vous aident à mettre en œuvre efficacement les exigences complexes des réglementations de construction chinoises et à concevoir vos calculs de manière précise et conforme aux normes. De cette façon, vous pouvez planifier vos projets rapidement, en toute sécurité et conformément aux normes en vigueur.
Vérification de l’acier selon les normes GB 50017, GB 50018, GB 51022 et GB 51249
L'add-on Conception acier pour RFEM 6 / RSTAB 9 permet de réaliser des vérifications à l'état limite ultime et à l'état limite de service pour les barres en tenant compte des normes chinoises GB 50017, GB 50018, GB 51022 et GB 51249. Ainsi, vous pouvez dimensionner vos structures en acier avec précision et conformément aux exigences spécifiques des règlements de construction chinois.
Cette solution vous aide à garantir la sécurité et l'efficacité de vos projets tout en intégrant les normes locales pertinentes dans votre planification.
Vérification du bois selon GB 50005 ou GB/T 50708
L'extension Dimensionnement Bois pour RFEM 6 / RSTAB 9 offre une solution complète et polyvalente qui intègre une variété d'éléments supplémentaires. Elle comprend, entre autres, toutes les vérifications nécessaires pour la résistance structurelle, la stabilité, l’aptitude au service et la protection contre l'incendie des barres en bois, requises selon les normes chinoises GB 50005 et GB/T 50708.
Ce logiciel puissant vous aide à planifier vos projets de construction en bois avec précision et conformément aux normes, tout en s'assurant que toutes les exigences pertinentes des règlements de construction chinois sont respectées.
Analyse sismique selon la norme GB 50011
L'extension Analyse modale pour RFEM 6 / RSTAB 9 vous permet de déterminer facilement les fréquences propres et les formes modales de vos structures, afin d'analyser précisément le comportement dynamique.
Dans le cadre de la méthode des spectres de réponse pour RFEM 6 / RSTAB 9, vous pouvez effectuer des analyses sismiques complètes à l'aide de la méthode des spectres de réponse multimodale. La norme chinoise GB 50011 est entièrement intégrée, vous permettant de dimensionner vos projets selon les exigences spécifiques des normes sismiques chinoises. Ce logiciel vous aide à garantir de manière fiable la sécurité sismique de vos structures et à réaliser la planification conformément aux normes.
Vérification de l’aluminium selon la GB 50429
L'add-on Dimensionnement en aluminium pour RFEM 6 / RSTAB 9 offre des solutions complètes pour le dimensionnement des constructions en aluminium selon la norme chinoise GB 50429.
Cet outil puissant prend en charge le dimensionnement à l'état limite ultime (ULS) ainsi qu'à l'état limite de service (SLS) pour les composants en aluminium. Avec l'add-on, vous pouvez effectuer des calculs détaillés pour différents types de constructions en aluminium de manière fiable et vous assurer que vos constructions répondent aux normes de sécurité, de durabilité et de performance requises.
Vérification de barres, poteaux et surfaces en béton armé selon la GB 50010
Le module additionnel GB 50010 pour RFEM 5 / RSTAB 8 permet l'intégration transparente de la norme chinoise dans vos modules béton existants. Ainsi, vous pouvez dimensionner avec précision les barres, colonnes et surfaces en béton armé selon les exigences des réglementations de construction chinoises et vous assurer que vos projets répondent aux normes de sécurité les plus élevées.
Vérification de l’acier selon la norme pour les structures en acier 2011 (Buildings Department - Hong Kong)
Un autre module complémentaire extrêmement utile de Dlubal est RF-/STAHL HK pour RFEM 5 / RSTAB 8. Ce module vous permet d'effectuer des vérifications à l'état limite ultime et de service pour des barres et ensembles de barres selon la norme pour les structures en acier 2011 du Buildings Department de Hong Kong. Vous pouvez ainsi dimensionner vos structures en acier en toute sécurité et précision selon les exigences spécifiques de la norme hongkongaise.