- Soluzioni
- Norme tecniche per le costruzioni implementate
- Norme Cinesi (GB, HK)
Norme cinesi (GB, HK)
Norme e codici sono importanti. Dove pianificate il vostro progetto e a cosa dovete prestare attenzione? Quando si tratta di norme internazionali, i programmi Dlubal sono compagni affidabili per i clienti di tutto il mondo. Troverete numerose norme integrate in RFEM e RSTAB, e i relativi componenti aggiuntivi vi permetteranno di progettare strutture in acciaio, cemento armato e legno. Qui troverete una panoramica delle norme disponibili nei programmi per i rispettivi paesi.
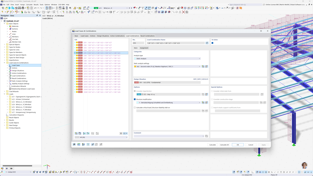
Creazione automatica di combinazioni in RFEM 6 e RSTAB 9
Con i programmi RFEM 6 e RSTAB 9, puoi creare automaticamente combinazioni di carico e di risultati secondo le normative cinesi GB 55001, GB 55002, GB 50009, GB 50011 e GB 50068.
Questi potenti strumenti ti aiutano a implementare in modo efficiente i complessi requisiti delle normative edilizie cinesi e a rendere i tuoi calcoli precisi e conformi agli standard. In questo modo, puoi pianificare i tuoi progetti in modo rapido, sicuro e in conformità con le norme vigenti.
Verifica dell'acciaio secondo GB 50017, GB 50018, GB 51022 e GB 51249
L'add-on Progettazione acciaio per RFEM 6 / RSTAB 9 consente di eseguire le verifiche allo stato limite ultimo e di esercizio per le aste tenendo conto delle norme cinesi GB 50017, GB 50018, GB 51022 e GB 51249. In questo modo, è possibile progettare le vostre strutture in acciaio in modo preciso e conforme alle specifiche richieste dei regolamenti edilizi cinesi.
Questa soluzione vi aiuta a garantire la sicurezza e l'efficienza dei vostri progetti, implementando al contempo le norme locali rilevanti nella vostra pianificazione.
Verifica del legno secondo GB 50005 o GB/T 50708
L'Add-On Verifica Legno per RFEM 6 / RSTAB 9 offre una soluzione ampia e versatile, che unisce una varietà di elementi aggiuntivi. Include tra l'altro tutte le verifiche necessarie per la sicurezza strutturale, la stabilità, l'usabilità e la protezione antincendio di aste in legno, richieste secondo le norme cinesi GB 50005 e GB/T 50708.
Questo potente software vi supporta nel progettare e garantire che i vostri progetti di costruzioni in legno siano precisi e conformi, assicurando che tutte le esigenze rilevanti delle normative edilizie cinesi siano rispettate.
Analisi sismica secondo GB 50011
L'add-on Analisi modale per RFEM 6 / RSTAB 9 consente di determinare con facilità le frequenze proprie e le forme modali delle vostre strutture, al fine di analizzare in modo preciso il comportamento dinamico.
Nel metodo dello spettro di risposta per RFEM 6 / RSTAB 9, è possibile eseguire analisi sismiche complete utilizzando il metodo multimodale dello spettro di risposta. In questo contesto, la norma cinese GB 50011 è completamente integrata, consentendovi di dimensionare i vostri progetti secondo i requisiti specifici degli standard sismici cinesi. Questo software vi aiuta a garantire in modo affidabile la sicurezza sismica delle vostre strutture e a realizzare la pianificazione in conformità alle norme.
Verifica alluminio secondo GB 50429
L'add-on Aluminiumbemessung per RFEM 6 / RSTAB 9 offre soluzioni complete per la progettazione di strutture in alluminio secondo la norma cinese GB 50429.
Questo potente strumento supporta sia la progettazione allo stato limite ultimo (ULS) sia allo stato limite di esercizio (SLS) per componenti in alluminio. Con l'add-on, è possibile eseguire calcoli dettagliati per diversi tipi di strutture in alluminio in modo affidabile e assicurare che le vostre strutture rispettino gli standard di sicurezza, durabilità e prestazioni richiesti.
Verifica di aste, colonne e superfici in cemento armato secondo GB 50010
Il modulo aggiuntivo GB 50010 per RFEM 5 / RSTAB 8 consente l'integrazione senza soluzione di continuità della normativa cinese nei vostri moduli esistenti per il calcestruzzo. In questo modo, è possibile dimensionare con precisione aste, pilastri e superfici in calcestruzzo armato secondo i requisiti delle normative edilizie cinesi, assicurandosi che i vostri progetti rispettino i più elevati standard di sicurezza.
Verifica acciaio secondo il codice per strutture in acciaio 2011 (Buildings Department - Hong Kong)
Un altro modulo aggiuntivo estremamente utile di Dlubal è RF-/STAHL HK per RFEM 5 / RSTAB 8. Questo modulo consente di effettuare verifiche nello stato limite ultimo e di esercizio per aste e sistemi di aste secondo la norma per costruzioni in acciaio 2011 del Buildings Department di Hong Kong. In questo modo, è possibile progettare in modo sicuro e preciso le strutture in acciaio in conformità ai requisiti specifici della normativa di Hong Kong.