Community
    登录到您的帐户

    注册成为 Dlubal 软件公司外部网用户,畅享软件资源,独享个性化数据。

    创建账户
    登录即表示您同意Dlubal 使用和销售条件。请参阅我们的数据保护声明、Cookies 声明。
    0
    网店
    联系我们销售团队
    语言
    • Deutsch
    • English
    • Français
    • Español
    • Português
    • Italiano
    • Česky
    • Polski
    • Pусский
    • 中文(简体)
    • 行业
      • 钢筋混凝土结构
      • 预应力混凝土结构
      • 钢结构
      • 木结构
      • 砌体结构
      • 铝合金和轻型结构
      • 建筑物
      • 工业建筑与设施建设
      • 管道
      • 桥梁结构
      • 吊车与吊车梁
      • 塔架/桅杆
      • 玻璃结构
      • 张拉膜结构
      • 索结构与索网结构
      • 层压板和夹心板结构
      • 临时结构
      • 脚手架与台架结构
      • 海洋工程
      • 筒仓与仓储结构
      • 再生能源结构
      • 光伏支架系统与安装结构
      • 船舶结构
      • 输送技术
      • 钻井技术
      • 游泳池和水上乐园
      • 集装箱建筑
      • 钻孔灌注桩
      • 楼梯结构
      • 发电厂
      • 水工钢结构
      • 机械工程
      • 充气膜结构
      应用领域
      • 结构工程
      • 有限元分析(FEA)
      • 风洞模拟与风荷载生成
      • 应力计算
      • 非线性计算
      • 稳定性分析
      • 非线性屈曲分析
      • 翘曲扭转分析
      • 动力和地震分析
      • 非线性动力分析
      • 静力弹塑性分析(Pushover)
      • 结构找形分析和裁剪设计
      • 钢结构节点
      • 基于 BIM 的设计
      • 冷弯型钢
      • 土与结构的相互作用
      • 幕墙结构
      • 基础和土木工程
      • 施工阶段
      • 防火
      规范
      • 欧洲规范 (EC)
      • 德国规范 (DIN)
      • 英国规范(BS EN, BS)
      • 意大利规范 (NTC)
      • 美国规范
      • 加拿大规范 (CSA)
      • 澳大利亚标准 (AS)
      • 瑞士规范 (SIA)
      • 中国规范 (GB, HK)
      • 印度规范 (IS)
      • 墨西哥规范(RCDF, CFE Sismo 15)
      • 俄罗斯规范 (SP)
      • 南非标准 (SANS)
      • 巴西规范 (NBR)
      在线服务
      • Geo-Zone Tool 顶部菜单图标 雪荷载、风速和地震荷载地图
      • 云计算图标 云计算
      • 结构分析百科图标 结构设计百科
      • 钢和木截面的截面属性图标 钢型材与截面的截面属性
      光伏支架的结构设计

      Dlubal Software 帮助您创建和验证任何太阳能安装系统。在单一环境中高效地处理钢、铝和混凝土结构。

      探索工具
      光伏支架结构 光伏支架结构 | 移动版
      Dlubal API

      Dlubal 的新 API 服务 (gRPC) 为您提供了一个基于 Python 和 C# 的结构分析软件灵活接口,可以直接访问整个 Dlubal 产品系列。

      使用 API 开始
      主菜单横幅 API 的背景 主菜单横幅 API 的背景
    • 图标表示有限元分析软件 RFEM 6。 RFEM 6 满足您所有项目需求的有限元分析软件

      RFEM 6 是模块化程序家族的基础,用于定义板、壁、壳和杆结构以及体积和接触元件的结构、材料和作用。

      更多信息
      模块启动图标 模块
      • 附加分析
      • 动力分析
      • 特殊解决方案
      • 设计
      • 连接
      没有边框的 RSTAB 9 图标 RSTAB 9 标志性杆件软件

      使用RSTAB 9,严谨的结构工程师可以使用一款3D杆件软件,它满足现代工程建设的要求,并反映当前的技术水平。

      更多信息
      模块启动图标 模块
      • 附加分析
      • 动力分析
      • 特殊解决方案
      • 设计
      无边框截面 1 图标 RSECTION 1 用户自定义截面计算

      RSECTION 支持结构工程师,通过计算各种截面的型钢特性,并进行后续应力分析。

      更多信息
      RWIND 3 图标无边框 RWIND 3 数值风洞 CFD 软件

      RWIND 3 是一个数字风洞,用于模拟任意建筑几何形状周围的风流并计算其表面的风荷载。

      更多信息
      API 图标 Dlubal API 通向参数化建模和自动化的大门

      新的Dlubal API服务(gRPC)为您提供了一个基于Python和C#的静力学软件灵活接口,直接访问整个Dlubal产品系列。利用无缝且强大的集成,可理想地应用于您的Dlubal软件中,适用于参数化建模和复杂的优化任务。

      了解 API
      API 文档 API 文档
      • 索引
      • 开始使用
      • 应用
      • 模型对象
      • 订阅与价格
      • 示例
      钢节点有限元分析

      使用CBFEM设计和分析钢连接,符合EN 1993‑1‑8和AISC 360标准,完全集成在RFEM 6中,以加快和提高结构工作的准确性。

      了解更多
      钢连接 钢节点
      Dlubal 社区

      该平台提供一个空间用于技术咨询、结构分析和设计的深入讨论、功能建议以及与Dlubal团队和其他用户的直接互动。

      立即注册
      Dlubal 社区主菜单横幅背景 Dlubal 社区主菜单横幅背景
      停产产品
    • 支持
      • 常见问题 (FAQ)
      • 知识库
      • 产品特点
      • 授权
      • 提问
      • 我们的支持团队
      • 提交期望的功能或想法
      • 许可和授权常见问题解答
      • 报告问题或错误
      • 程序更新
      • 程序问题
      • 公式 | 数学很有趣!
      培训
      • RFEM 初学者
      • RSTAB 初学者
      • 在线培训
      • Dlubal 软件培训课程
      • 定制化培训
      • 视频
      • B 站视频主页
      • Dlubal 软件线上直播公开课
      • 在线课程
      服务
      • 免费支持/服务
      • 外部网 | 我的账户
      • 服务合同
      • 用于荷载计算的在线荷载查询工具
      • 更新和升级
      • 较早版本的软件
      销售
      • 网店
      • 我们的销售团队
      • 联系销售团队
      • 安排在线产品演示
      • 为什么选择 Dlubal 软件
      AI 支持助理
      • 米娅 – 您的全天候 AI 助手
      • 探索您的 AI 私人助手
      免费支持与服务

      需要帮助吗?访问免费的支持选项,包括全天候人工智能协助、电子邮件支持和网络研讨会。

      了解更多
      免费支持与服务 免费支持与服务
      快速找到答案

      找到有关Dlubal软件的常见问题的快速答案。搜索或筛选数百个常见问题以快速解决问题。

      查看常见问题
      常见问题 (FAQ) 常见问题 | 手机版
    • 最新消息
      • 最新资讯
      • 新的产品功能
      • 订阅新闻简报
      • 新一代产品
      • Dlubal 博客
      培训
      • 在线培训
      • 个人培训
      活动
      • 活动汇总
      • 展会/研讨会
      • 网络课堂
      通过网课深入掌握工程技巧

      加入行业领导者,探索结构工程和软件的解决方案。通过我们的现场课程提升您的技能!

      查看下场网课
      3D FEA Software RFEM 6 | First Steps 菜单横幅图片|新闻网络研讨会|移动版
      释放创新力量

      探索旨在提升您的工程工作流程的尖端工具和增强功能。

      探索新功能
      Explore New Features 菜单横幅图片 | 新闻_产品功能 | 移动版本
    • 完整版下载

      您想体验一下 Dlubal 软件的强大功能吗? 机会就摆在眼前! 使用我们的 90 天免费完整版,您可以全面测试我们的所有程序。

      现在开始试用
      Dlubal 免费专区

      在Dlubal免费区域,您可以访问网络研讨会、文章和软件测试机会——所有内容均免费且在一个地方清晰整合。

      更多信息
      示例
      • 下载结构分析模型(完整列表)
      • 提交结构分析模型
      • 入门示例与练习示例
      • 验算示例
      • 图片概览
      文档
      • 在线手册
      • 产品手册
      参考
      • 用户项目
      • 为什么要提交您的客户项目?
      • 如何提交客户项目?
      • 上传客户项目
      免费下载模型

      探索数以千计的现成结构模型。下载、调整并用作模板,以加速设计流程。

      发现模型
      下载结构分析模型 免费下载模型 | 移动版
      Dlubal 自由区

      随时获得专家帮助。享受免费的 AI 协助、电子邮件支持、在线研讨会,以及针对服务合同专业用户的高级服务。

      获取支持
      免费支持与服务 免费支持与服务 | 手机版
    • 在线学习
      • RFEM 6 初学者入门
      • RFEM 6 学生版
      • 使用 RFEM 6 和 Python 进行编程
      • RFEM 6 与 Rhino & Grasshopper
      • RFEM 6 入门教程
      • 使用 RFEM 5 建模
      • 学生结构分析培训视频
      • Dlubal 软件快速教程
      • RFEM 中的最佳提示和技巧
      • Dlubal 在线培训录像
      • Dlubal 网课录像
      学生与学校
      • 免费面向学生的结构分析软件
      • 申请或延长免费学生版
      • 申请教师版
      • 提交毕业论文
      • 为何要提交毕业论文?
      • 使用 Dlubal 结构分析软件完成的毕业论文
      • 为高校优惠提供结构分析软件
      • 索取学校软件套餐
      • 教育版软件培训
      • 申请培训日期
      知识平台
      • RFEM 初学者
      • 视频
      • 用户使用手册
      • 结构分析百科
      • 知识库
      • 常见问题与解答
      信息娱乐
      • 播客
      • 德儒巴博客
      • 结构分析与设计简介
      RFEM 6 初学者入门

      借助 RFEM 6 开始您的第一步,发现您可以多快进行建模和计算。通过附加组件进行自定义,以获得更多可能性。

      开始使用
      3D FEA Software RFEM 6 | First Steps 菜单横幅图片|新闻网络研讨会|移动版
      面向学生的免费结构分析软件

      全球已有数千名学生受益于Dlubal软件。在整个学习过程中,享受免费访问、培训和专家支持。

      免费获取许可证书
      面向学生的免费结构分析软件 面向学生的免费结构分析软件
    • 关于我们
      • 历史与数据
      • 公司理念
      • 为什么选择 Dlubal 软件?
      • 产品比较
      • 质量政策
      • 公司团队
      联系我们
      • 全球办公地点
      • Dlubal 授权代理商
      参考
      • 用户评论
      • 客户项目
      • 案例研究
      • 为什么要提交您的客户项目?
      • 验算示例
      • 您的评论
      • 参与的研究项目
      我们的客户

      我们向您介绍使用 Dlubal 软件实现其项目的客户。了解我们的全球客户如何利用先进的静力和动力分析工具,在建筑和工程领域实施创新解决方案。

      查看客户
      合作共赢

      了解世界各地的顶尖工程师如何信任我们的解决方案,以提升他们的项目。

      查看客户项目
      See Our Customers 菜单横幅图片 | 公司_我们的客户_移动端
      认识专家

      我们的专职工程师随时随地为您提供建模、设计和技术挑战方面的帮助。

      联系支持
      Our Team 菜单横幅图片 | 公司_我们的团队 | Mobile 版本
    • 招贤纳士
      • 职位
      • 团队
      • 员工博客
      • 洞察
      职位
      • 所有职位空缺
      • 产品开发
      • 客户支持
      • 销售
      • 市场营销
      • 软件开发
      • 行政管理
      • 实习生
      • 其他
      团队
      • 产品开发
      • 客户服务
      • 销售
      • 市场营销
      • 软件开发
      • 管理
      为什么选择 Dlubal?
      • 员工福利
      与我们共创未来

      揭示我们的团队如何塑造工程的未来。体验创新、成长和激动人心的挑战。

      Dlubal 职业生涯 菜单横幅图| Dlubal 的职业机会 - 移动端
      寻找理想工作

      加入工程软件的全球领导者,将您的职业生涯提升到新的高度。

      查看职位空缺
      All Open Positions 菜单横幅图片 | 移动端开放职位
    • 网店
    主要产品
    图标表示有限元分析软件 RFEM 6。
    RFEM 6
    没有边框的 RSTAB 9 图标
    RSTAB 9
    RWIND 3 图标无边框
    RWIND 3
    无边框截面 1 图标
    RSECTION
    在线服务
    Geo-Zone Tool 图标
    在线荷载查询工具
    截面属性
    截面属性
    API 图标
    API
    云计算图标
    云计算
    下载模型
    可下载模型
    Dlubal 社区图标
    Dlubal 社区
    知识库文章图标
    知识库
    在线网课
    网课
    登录到您的帐户

    注册成为 Dlubal 软件公司外部网用户,畅享软件资源,独享个性化数据。

    登录 创建账户
    90天免费试用
    登录到您的帐户

    注册成为 Dlubal 软件公司外部网用户,畅享软件资源,独享个性化数据。

    登录 创建账户
    • 产品
    • 有限元分析(FEA)
    • RFEM 6 模块
    • 特殊解决方案
    • RFEM 6 建筑模型
    RFEM 6 图标,大小为 32px,用于标题横幅,象征软件品牌。 RFEM 6 插件
    在线手册
    • 在线手册 RFEM 6 | 建筑模型 | 总览
    • RFEM 6 入门教程
    • RFEM 6 / RSTAB 9 | 第一步
    显示价格

    RFEM 6 的建筑模型

    建筑模型附加组件允许您为您的建筑定义楼层。您还可以在之后以多种方式调整楼层——完全符合您的需求。您可以执行加固计算、设计剪力墙、将楼层作为独立的2D结构进行分析、确定动态分析的关键参数等等。

    在深色背景下,显眼的绿色下载图标引导下载。 下载九十天免费试用 联系我们的销售团队
    使用高级模块功能提高设计效率的建筑结构模型的详细视图 使用高级模块功能提高设计效率的建筑结构模型的详细视图
    • 概览
    • 特点
    • 加劲墙和剪力墙选项卡
    • 抗震分析
    • 示例
    图标表示有限元分析软件 RFEM 6。

    利用 RFEM 6 高效建模建筑

    使用此附加功能,您可以将建筑模型简化为静力相关的元素。这样,您将获得一个精确且清晰的承重结构表示——对于高效计算和清晰结果而言,这是理想的选择。

    建筑模型是一个重要的附加组件,特别适合多层建筑。通过分隔楼盖和墙体设计(2D/3D)、简便的对象管理(楼盖、墙体、支柱等)以及直观的操作,建筑模型为高效且精确的结构建模提供全面支持。

    结合施工阶段分析(CSA)附加组件,可以考虑结构的施工流程。

    此工具可以快速处理设计数据,轻松实现模型更改——从简单的建筑平面图到复杂的结构设计。

    • 硬件和系统要求
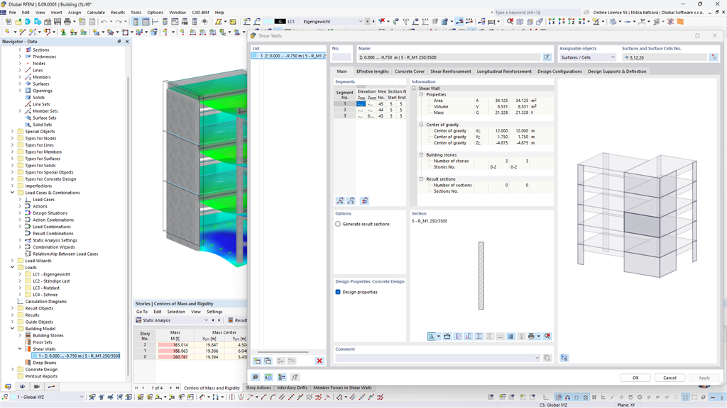
    该图显示了一个混凝土多层建筑模型,演示剪力墙的受力结果。
    视频:多层建筑的建筑模型 | Dlubal Software 的 RFEM 6
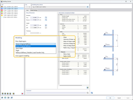
    该图展示了不同类型的楼板——刚性、半刚性、柔性——可以独立地分配给每一层楼。
    楼板隔膜类型图示
    使用 RFEM 6 中的建筑模型模块探索建筑模型的荷载分布和设计优化。
    • 3D 查看器
    • 3D Viewer | Babylon
    • 虚拟现实
    混凝土结构模型无荷载分布(左)和有荷载分布(右)的比较
    该结构分析图显示了 RFEM 6 动力分析模块中的响应谱分析的灵敏度系数。
    响应谱敏感性系数分析可视化
    该图显示了一个混凝土多层建筑模型,演示剪力墙的受力结果。 视频:多层建筑的建筑模型 | Dlubal Software 的 RFEM 6
    该图展示了不同类型的楼板——刚性、半刚性、柔性——可以独立地分配给每一层楼。 楼板隔膜类型图示
    使用 RFEM 6 中的建筑模型模块探索建筑模型的荷载分布和设计优化。 混凝土结构模型无荷载分布(左)和有荷载分布(右)的比较
    该结构分析图显示了 RFEM 6 动力分析模块中的响应谱分析的灵敏度系数。 响应谱敏感性系数分析可视化
    视频:多层建筑的建筑模型 | Dlubal Software 的 RFEM 6
    建筑模型模块的主要优势
    多层建模工具(柱、墙、梁、平板等)
    可用的楼板类型(刚性楼板、半刚性楼板、柔性)
    使用“混凝土设计”和“木结构设计”等模块设计楼板和墙体。
    3D侧向(墙体)和2D重力(楼板)独立分析系统
    剪力墙的设计(包括稳定性分析),剪力墙受力的图形化输出
    楼层位移、刚心和楼层剪力结果输出
    输出楼层敏感系数表
    楼层质量的考虑和可视化

    使用案例

    建筑模型附加组件将您的3D模型组织为定义的层,使多层结构的分析更简化。它会自动简化载荷分布并处理特定的刚度设置,能够基于真实的建筑行为进行精确的地震评估和整体稳定性检查。

    3D 建筑模型,展示用于宣传目的的复杂结构设计元素。 3D 建筑模型,展示用于宣传目的的复杂结构设计元素。
    多功能楼板建模

    将刚性、半刚性或柔性膜单独分配给每一层。控制平面内和平面外的刚度,以便在不增加不必要计算量的情况下准确地模拟复杂楼层的行为。

    侧向刚度与传力路径

    有效计算侧向稳定性和刚度。根据您的楼层建模,确保剪力墙、刚架或支撑直接吸收来自风或地震的水平力。

    稳定性 & 偏移控制

    通过对层间剪力、位移和敏感性系数的自动检查验证整体稳定性。即时评估层间位移,以确保结构符合适用性限制。

    抗剪墙设计

    自动识别每层楼的质量中心和刚度中心。及早发现扭转不规则性,优化剪力墙布局,以安全抵抗风力和地震力。

    主要功能
    RFEM 6 模型:意大利摩德纳六层正交胶合木建筑,突出模态分析的结果。
    建筑稳定性与优化

    计算地震分析后,将输出每个楼层的表格结果,包括质心、刚心、层剪力和层位移。这使得能够精确评估结构对所施加地震载荷的响应。额外的结果信息,如灵敏度系数和层间漂移,指示是否需要额外的结构优化以确保稳定性要求。

    RFEM 6 中的建筑模型模块可以提供墙和柱的荷载分布结果,帮助优化结构设计。
    水平和重力分析

    使用结构模型附加组件的刚性或半刚性隔板时,3D侧向分析(墙体)与2D重力分析(楼面)是独立进行的。该附加组件会自动识别每层的质量中心,并在刚性隔板的情况下确定刚度中心。它还确定了关键参数,如扭转响应、位移行为以及作用于每个剪力墙上的力。

    示意图显示了不同类型的楼板,包含刚性、半刚性和柔性,每种类型均可独立分配给建筑楼层。
    楼版

    楼板可以独立分配给每一层。楼板类型包括刚性、半刚性或柔性。此外,还可以选择“无楼板”分配。使用提供的楼板类型时,将应用相关的面内和面外刚度进行水平和重力建筑计算。在进行复杂结构系统建模时,楼板建模为您提供了灵活性,而不会导致不必要的计算工作量。

    显示所有功能

    使用 RFEM 6 建筑模型模块进行设计

    使用RFEM 6中的建筑模型附加模块展示复杂多层结构高效建模和分析的实际项目。

    慕尼黑附近加兴实验室大楼

    建筑模型附加组件在分析这座令人印象深刻的木结构中发挥了关键作用。它使Lignaconsult的工程师能够有效管理楼层定义,并在施工阶段验证多层CLT表面的稳定性。

    查看客户项目
    该数字模型展示了伽兴实验室建筑的结构设计,诠释了建筑和工程理念 该数字模型展示了伽兴实验室建筑的结构设计,诠释了建筑和工程理念

    建筑模型分析文章

    该结构分析图显示了 RFEM 6 动力分析模块中的响应谱分析的灵敏度系数。

    根据 ASCE 7-22 的地震荷载作用下的层间位移的评估

    过大的侧移可能导致系统不稳定和对非结构构件的损坏。本文详细说明了根据 ASCE 7-22 标准在 RFEM 6 中评估层间侧移的程序。

    图示着重展示多层建筑中不同类型的楼板刚臂,展现刚性、半刚性和柔性选项。

    Dlubal《建筑模型》模块中的楼层类型

    您专注于动态行为、结构简化还是次要元素?了解如何为您的特定目标选择正确的层定义,并探索在建筑模型附加组件中可用的不同类型。

    查看所有文章
    免费试用 Dlubal 软件 90 天

    探索Dlubal软件的全部潜力,利用像RFEM、RSTAB、RWIND和RSECTION这样的强大程序。免费试用它们,看看如何轻松地建模、分析和记录甚至复杂的结构。我们的专家很乐意为您提供一次针对您行业的简短在线演示。

    在深色背景下,显眼的绿色下载图标引导下载。 下载 90 天免费试用版 销售人员图标 | 试用横幅 预约咨询

    常见问题

    使用建筑模型模块进行抗震分析的主要优势是什么?

    建筑模型附加模块的一个主要优势在于其能够准确地确定楼层间位移,这是地震设计中的一个关键参数。评估楼层间位移对于通过限制过度位移来确保结构完整性至关重要,过度位移可能导致不稳定或对非结构性组件(如隔墙)造成损坏。

    通过此功能,工程师还可以计算稳定性因素和楼层间位移敏感系数,以帮助评估 P-Delta 效应是否应包含在地震分析中。然后,这些效应可以与响应谱分析附加模块一起无缝集成到 RFEM 6 中,更全面、更彻底地评估建筑的地震性能。

    使用该模块可以同时设计木结构和混凝土剪力墙吗?

    是的,建筑模型附加组件支持对这两种材料的设计检查。它与木材的标准如欧规5、NDS 和 CSA 086 以及混凝土的标准如欧规2、ACI 和 CSA A23.3 集成,提供安全高效的设计验证,具备清晰的图形输出。

    为何独立计算建筑构件会导致不稳定性?

    建筑模型和使用“刚性隔板”建模楼层的功能并不是为所有建筑类型设计的。该功能主要是为具有5至10层(或更多)且平面图规则或相同的3D建筑开发的。这意味着您应该仅将“刚性隔板”功能分配给墙壁和柱在上下楼层位置相同的板。

    了解更多: FAQ | 使用“刚性”的建筑模型时的不稳定性

    该模块如何处理风荷载或地震作用等水平荷载?

    附加组件利用定义的侧向构件(剪力墙)仅传递水平荷载。它会自动计算每个楼层的质量中心和刚度,以及扭转和位移参数,从而可以快速准确地评估建筑物在侧向荷载下的行为。

    在 RFEM 6 中建模层板胶合木节点和线铰的最佳方法是什么?

    在定义的隔板(刚性或半刚性)中使用线释放或铰一般不推荐。隔板假定面内连续性,而线释放会引入不连续性,产生刚度冲突,可能导致数值不稳定。为了准确地建模胶合木,最好省略隔板,完整地以3D建模地板系统。

    了解更多: 常见问题 | RFEM 6 中木结构线上释放、线铰和楼板刚性甲板的最佳做法

    Dlubal 社区图标
    加入 Dlubal 社区

    在这里,您可以提出和回答技术问题,参与关于结构分析和设计的重要讨论,提出新功能建议,并直接与Dlubal团队和其他用户互动。

    深蓝色免费支持服务图标
    联系我们的销售人员

    准备好为您的 Dlubal 购买采取下一步行动了吗?请使用此表格告知我们您感兴趣的产品。我们的销售团队将为您提供无义务的定制报价。

    API 文档
    在线手册

    随时浏览我们的在线手册,以增强您的工作并支持您的项目。

    深蓝色播放图标,SVG图形。适用于多媒体界面或交互式设计元素。
    视频

    探索专注于建筑模型附加组件的重要视频。这些教程引导您完成实际工作流程,帮助您快速掌握关键功能。

    深蓝色播放图标,SVG图形。适用于多媒体界面或交互式设计元素。
    网络课堂

    了解复杂稳定性分析的最佳实践,并发现优化建筑设计的高级技巧。

    网店

    配置你的个人软件包,并在网上了解所有的价格!

    • RFEM 6 软件家族
    • RSTAB 9 软件家族
    网上商店

    计算价格

    2,180.00 USD
    +0.00 USD
    建筑物
    总金额 2,180.00 USD
    结构分析与设计软件
    Dlubal Software (Shanghai) Co., Ltd.

    Building C, No. 555, Dongchuan Road
    Minhang District
    200240 上海
    中国

    (+86)18389356559 [email protected]
    Dlubal Software GmbH

    Am Zellweg 2
    93464 Tiefenbach
    德国

    +49 9673 9203-0 [email protected]
    解决方案
    • 钢筋混凝土结构
    • 钢结构
    • 木结构
    • 钢结构节点
    产品
    • RFEM 6
    • RSTAB 9
    • RSECTION 1
    • RWIND 3
    支持
    • 常见问题 (FAQ)
    • 提问
    • 用于荷载计算的在线荷载查询工具
    • 联系销售团队
    新闻
    • 订阅新闻简报
    • 最新资讯
    • 活动汇总
    • 在线培训
    资源
    • 下载完整版试用
    • 上传客户项目
    • 客户项目
    • 在线手册
    加入Dlubal
    Dlubal 社区 YouTube 脸书 Xing Pinterest TikTok Instagram 微信公众号 哔哩哔哩
    © 2001-2026 Dlubal 软件有限责任公司 | 版权所有
    法律声明
    关于我们
    网站地图
    语言
    • Deutsch
    • English
    • Français
    • Español
    • Português
    • Italiano
    • Česky
    • Polski
    • Pусский
    • 中文(简体)