- Rozwiązania
- Zaimplementowane normy
- Normy chińskie (GB, HK)
Normy chińskie (GB, HK)
Zasady i normy są ważne. Gdzie planujesz swój projekt i na co musisz zwrócić uwagę? W przypadku norm międzynarodowych programy Dlubal są niezawodnymi partnerami dla klientów z całego świata. Wiele norm jest zintegrowanych w RFEM i RSTAB, a odpowiednie rozszerzenia umożliwiają Ci projektowanie konstrukcji stalowych, żelbetowych i drewnianych. Tutaj znajdziesz przegląd norm dostępnych w programach, dla poszczególnych krajów.
Automatyczne generowanie kombinacji w RFEM 6 i RSTAB 9
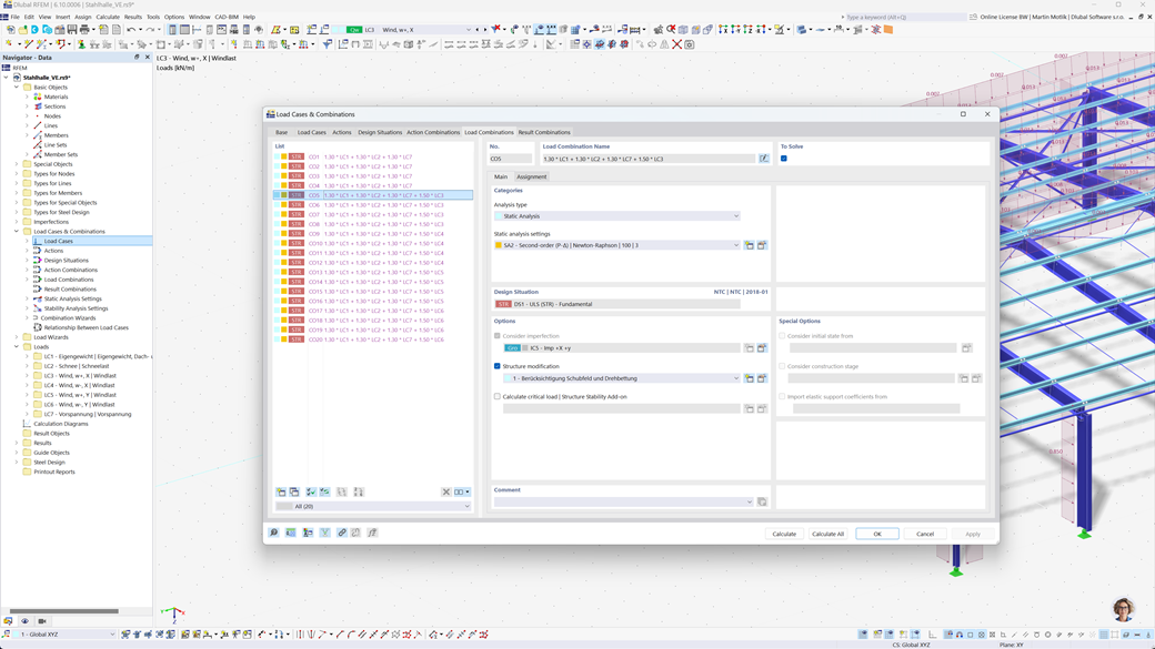
Za pomocą programów RFEM 6 i RSTAB 9 można automatycznie tworzyć kombinacje obciążeń i wyników zgodnie z chińskimi normami GB 55001, GB 55002, GB 50009, GB 50011 i GB 50068.
Te zaawansowane narzędzia wspierają Cię w efektywnym wdrażaniu skomplikowanych wymagań chińskich przepisów budowlanych oraz umożliwiają dokładne i zgodne z normami projektowanie obliczeń. Dzięki temu możesz planować swoje projekty szybko, bezpiecznie i zgodnie z obowiązującymi standardami.
Projektowanie konstrukcji stalowych zgodnie z GB 50017, GB 50018, GB 51022 i GB 51249
Dodatek Stalowe wymiarowanie dla RFEM 6 / RSTAB 9 umożliwia przeprowadzanie weryfikacji w stanie granicznym nośności i użytkowalności dla prętów z uwzględnieniem chińskich norm GB 50017, GB 50018, GB 51022 i GB 51249. Dzięki temu możesz dokładnie i zgodnie z normami wymiarować swoje konstrukcje stalowe według specyficznych wymagań chińskich przepisów budowlanych.
To rozwiązanie pomaga zapewnić bezpieczeństwo i efektywność Twoich projektów, jednocześnie wdrażając odpowiednie lokalne normy w Twoim planowaniu.
Projektowanie konstrukcji drewnianych wg GB 50005 lub GB/T 50708
Dodatek Wymiarowanie Drewna dla RFEM 6 / RSTAB 9 oferuje kompleksowe i wszechstronne rozwiązanie, które integruje różnorodne dodatkowe elementy. Obejmuje między innymi wszystkie niezbędne dowody na nośność, stateczność, użytkowalność oraz ochronę przeciwpożarową elementów drewnianych zgodnie z chińskimi normami GB 50005 i GB/T 50708.
To zaawansowane oprogramowanie wspiera Państwa w precyzyjnym i zgodnym z normami planowaniu projektów budowlanych z drewna, zapewniając, że wszystkie istotne wymagania chińskich przepisów budowlanych są spełnione.
Projektowanie trzęsieniowe zgodnie z GB 50011
Dodatek Analiza modalna dla RFEM 6 / RSTAB 9 umożliwia łatwe określenie częstotliwości własnych i postaci drgań konstrukcji w celu precyzyjnej analizy zachowania dynamicznego.
W metodzie spektrum odpowiedzi dla RFEM 6 / RSTAB 9 można przeprowadzać kompleksowe analizy sejsmiczne za pomocą wielomodalnej metody spektrum odpowiedzi. Norma chińska GB 50011 jest tutaj w pełni zintegrowana, co pozwala na projektowanie zgodnie z konkretnymi wymaganiami chińskich standardów sejsmicznych. To oprogramowanie pomaga w zapewnieniu sejsmicznego bezpieczeństwa konstrukcji oraz realizacji planowania zgodnie z normami.
Projektowanie konstrukcji aluminiowych wg GB 50429
Dodatek Obliczenia aluminium dla RFEM 6 / RSTAB 9 oferuje kompleksowe rozwiązania do obliczeń konstrukcji aluminiowych według chińskiej normy GB 50429.
To potężne narzędzie wspiera zarówno obliczenia w granicznym stanie nośności (ULS), jak i w granicznym stanie użytkowalności (SLS) dla elementów aluminiowych. Dzięki dodatkowi można przeprowadzać szczegółowe obliczenia dla różnych rodzajów konstrukcji aluminiowych, zapewniając, że spełniają one wymagane standardy bezpieczeństwa, trwałości i wydajności.
Projektowanie prętów, słupów i powierzchni z betonu zbrojonego zgodnie z GB 50010
Dodatkowy moduł GB 50010 dla RFEM 5 / RSTAB 8 umożliwia bezproblemową integrację chińskiej normy z istniejącymi modułami betonowymi. Dzięki temu można dokładnie wymiarować belki, słupy i powierzchnie z betonu zbrojonego zgodnie z wymogami chińskich przepisów budowlanych i zapewnić, że projekty spełniają najwyższe standardy bezpieczeństwa.
Projektowanie konstrukcji stalowych zgodnie z normą 2011 (Buildings Department - Hongkong)
Kolejny niezwykle pomocny moduł dodatkowy od Dlubal to RF-/STAHL HK dla RFEM 5 / RSTAB 8. Ten moduł umożliwia przeprowadzanie weryfikacji w granicznym stanie nośności i użytkowalności dla prętów i układów prętów zgodnie z normą dla konstrukcji stalowych 2011 Departamentu Budynków w Hongkongu. Dzięki temu możesz bezpiecznie i precyzyjnie projektować swoje konstrukcje stalowe według specyficznych wymagań normy hongkońskiej.