- Soluzioni
- Norme tecniche per le costruzioni implementate
- Norme statunitensi (AISC, ACI, AWC, ADM, ASCE 7, IBC)
Norme americane (AISC, ACI, AWC, ADM, ASCE 7, IBC)
Le regole e le norme sono importanti. Dove pianificate il vostro progetto e a cosa dovete prestare attenzione? Per quanto riguarda le norme internazionali, i programmi Dlubal sono affidabili compagni per clienti di tutto il mondo. Numerose norme sono integrate in RFEM e RSTAB, e gli add-on corrispondenti vi permettono di effettuare la progettazione di strutture in acciaio, calcestruzzo armato e legno. Qui troverete una panoramica delle norme disponibili nei programmi per i rispettivi paesi.
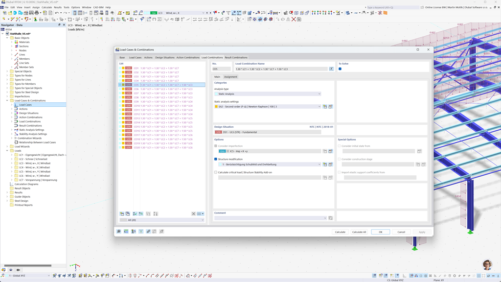
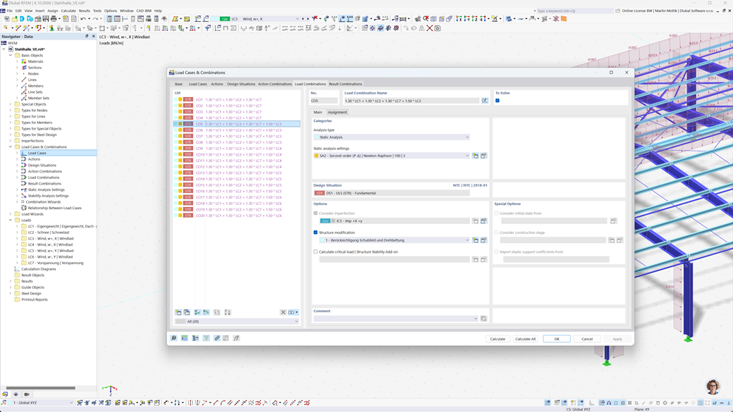
Formazione automatica di combinazioni in RFEM 6 e RSTAB 9
State pianificando le vostre strutture per gli Stati Uniti? Allora siete nel posto giusto. In RFEM 6 e RSTAB 9 potete generare automaticamente combinazioni di carichi e risultati secondo le norme statunitensi come ASCE/SEI 7, ASCE/SEI 7 (NDS), ACI 318 e IBC. Queste norme coprono una vasta gamma di requisiti necessari per il calcolo e la progettazione strutturale negli Stati Uniti.
La combinazione automatica di carichi e risultati secondo queste norme facilita il rispetto dei requisiti specifici e risparmia tempo, minimizzando calcoli complessi e inserimenti manuali. Potete garantire che le vostre costruzioni siano sia efficienti che conformi alle norme, senza preoccuparvi dei dettagli delle combinazioni di casi di carico specifiche.
Verifica di aste e superfici in calcestruzzo armato secondo ACI 318
Durante il lavoro con il calcestruzzo armato, sarete pienamente supportati dall'add-on Calcolo del Calcestruzzo per RFEM 6 / RSTAB 9. Con questa estensione, è possibile calcolare barre, colonne e superfici in calcestruzzo armato in modo efficiente secondo la norma americana per il calcestruzzo armato ACI 318. Questa norma è riconosciuta a livello internazionale e assicura che le vostre costruzioni soddisfino i più alti requisiti di stabilità, sicurezza e sostenibilità.
Con questa soluzione, potete garantire che le vostre strutture in calcestruzzo armato siano dimensionate in modo ottimale e conformi alle normative vigenti. Che si tratti di componenti semplici o complessi, l'add-on vi offre un calcolo completo e preciso secondo i requisiti americani.
Verifica acciaio secondo AISC 360, AISC 341 e AISI S100
L'Add-On Stahlbemessung per RFEM 6 / RSTAB 9 esegue le verifiche allo stato limite ultimo e di esercizio per aste in acciaio secondo la norma statunitense ANSI/AISC 360. Questa norma garantisce la sicurezza e la capacità portante delle vostre strutture in acciaio.
Inoltre, l'Add-On consente la progettazione di profili in acciaio formati a freddo secondo la norma statunitense AISI S100 e considera anche i requisiti sismici dell'AISC 341 per le regioni soggette a terremoti. In tal modo, è possibile eseguire tutte le verifiche rilevanti in un ambiente facile da usare.
Con questa soluzione, vi assicurerete che le vostre strutture in acciaio rispettino i più alti standard di sicurezza.
Progettazione di aste in legno secondo ANSI/AWC NDS 2025
L'add-on Verifica del legno consente di eseguire in modo preciso le verifiche di resistenza, fruibilità e protezione antincendio secondo la norma statunitense ANSI/AWC NDS 2025. Offre una soluzione user-friendly per il calcolo e la verifica delle strutture in legno, garantendo il rispetto di tutti i requisiti di sicurezza e prestazione rilevanti.
Con questo software, è possibile assicurarsi che i vostri progetti di costruzione in legno siano conformi alle norme e agli standard più recenti – una soluzione ideale per gli ingegneri che dipendono dalle normative statunitensi.
Analisi sismica secondo IBC, ASCE/SEI 7
Con questi potenti componenti aggiuntivi, è possibile garantire rapidamente e con precisione la tenuta sicura delle strutture, anche in condizioni estreme.
Il componente aggiuntivo Analisi modale per RFEM 6 / RSTAB 9 consente il calcolo delle frequenze proprie e delle forme modali, per comprendere con precisione il comportamento dinamico delle vostre strutture.
Con il componente aggiuntivo Metodo degli spettri di risposta per RFEM 6 / RSTAB 9, esegui un'analisi sismica completa basata sul metodo dei multispettri di risposta. Tra l'altro, vengono considerate le normative statunitensi IBC e ASCE/SEI 7, per preparare al meglio le strutture alle sollecitazioni sismiche.
Verifica di superfici multistrato (laminato, BSP) secondo ANSI/AWC NDS
Con il componente aggiuntivo Superfici multistrato (ad esempio, lamellare incrociato, BSP) è possibile definire con precisione complesse costruzioni di superfici a più strati come il legno lamellare incrociato (BSP) e effettuare la progettazione di queste superfici nel componente aggiuntivo "Progettazione legno" in conformità alla norma statunitense ANSI/AWC NDS. In questo modo si garantisce che le costruzioni in legno multistrato soddisfino i requisiti più elevati di sicurezza e stabilità.
Verifica dell'alluminio secondo ADM 2020
L'add-on Verifica dell'alluminio per RFEM 6 / RSTAB 9 offre soluzioni complete per la verifica delle costruzioni in alluminio secondo la norma americana ADM 2020.
Questo potente strumento supporta sia la verifica allo stato limite ultimo (ULS) sia allo stato limite di esercizio (SLS) per componenti in alluminio. Con l'add-on, è possibile eseguire calcoli dettagliati per diversi tipi di costruzioni in alluminio in modo affidabile e garantire che le vostre strutture soddisfino gli standard richiesti di sicurezza, durabilità e prestazioni.
Progettazione di collegamenti in legno indiretti secondo NDS
Per il collegamento di acciaio e legno, il modulo aggiuntivo RF-/JOINTS Legno - Acciaio a Legno per RFEM 5 / RSTAB 8 offre la soluzione ideale. Questo consente di progettare connessioni che sono collegate indirettamente tramite piastre d'acciaio in conformità con la norma americana ANSI/AWC NDS (LRFD e ASD) in modo affidabile. Così garantite che le vostre connessioni siano dimensionate in maniera ottimale e sicura.
Il modulo prende in considerazione tutti i carichi e i requisiti rilevanti per consentire una progettazione precisa ed efficiente. Beneficiate di un'interfaccia utente intuitiva che garantisce un calcolo rapido e senza errori delle vostre connessioni legno-acciaio.
Analisi delle tensioni delle tubazioni secondo ASME B31.1 e ASME B31.3
Con RF-PIPING Design per RFEM 5 / RSTAB 8 vi offriamo una soluzione affidabile per il dimensionamento e l'analisi precisa delle tubazioni. Il modulo consente di calcolare le tensioni attuali nelle tubazioni e di confrontarle con le tensioni ammissibili secondo le norme ASME B31.1 e ASME B31.3. In questo modo, è possibile garantire l'integrità strutturale dei sistemi di tubazioni e identificare tempestivamente potenziali pericoli.
Grazie all'interfaccia utente intuitiva e al metodo di calcolo efficiente, si risparmia tempo prezioso ed evitare errori nella pianificazione. Affidatevi a RF-PIPING Design per dimensionare le vostre tubazioni in conformità alle norme e in sicurezza.