- Řešení
- Implementované normy pro statické výpočty
- Americké normy (AISC, ACI, AWC, ADM, ASCE 7, IBC)
Americké normy (AISC, ACI, AWC, ADM, ASCE 7, IBC)
Normy a předpisy jsou důležité. Kde plánujete svůj projekt a na co musíte dbát? Pokud jde o mezinárodní normy, programy Dlubal jsou spolehlivými pomocníky pro zákazníky z celého světa. V programech RFEM a RSTAB najdete řadu integrovaných norem, přičemž pomocí příslušných addonů můžete navrhovat ocelové, železobetonové a dřevěné konstrukce. Zde najdete přehled norem dostupných v programech pro jednotlivé země.
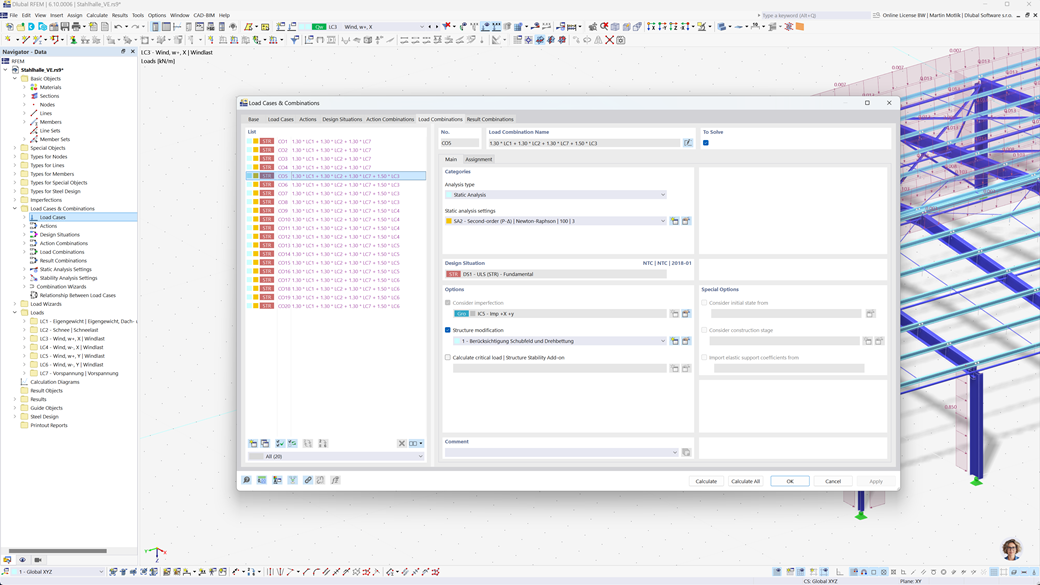
Automatické generování kombinací v programu RFEM 6 a RSTAB 9
Plánujete své konstrukce pro USA? Pak jste na správném místě. V programech RFEM 6 a RSTAB 9 můžete automaticky vytvářet kombinace zatížení a výsledků podle amerických norem, jako jsou ASCE/SEI 7, ASCE/SEI 7 (NDS), ACI 318 a IBC. Tyto normy pokrývají širokou škálu požadavků, které jsou nezbytné pro výpočty a návrhy konstrukcí ve Spojených státech.
Automatická kombinace zatížení a výsledků podle těchto norem usnadňuje dodržování specifických požadavků a šetří čas minimalizací složitých výpočtů a manuálních vstupů. Můžete si být jisti, že vaše konstrukce jsou jak efektivní, tak v souladu s normami, aniž byste se museli starat o detaily jednotlivých kombinací zatížení.
Posouzení železobetonových prutů a ploch podle ACI 318
Při práci se železobetonem vám poskytuje komplexní podporu addon "Posouzení betonových konstrukcí" pro RFEM 6 / RSTAB 9. S tímto rozšířením můžete účinně navrhovat železobetonové pruty, sloupy a plochy podle americké normy pro železobeton ACI 318. Tato norma je mezinárodně uznávaná a zajišťuje, že vaše konstrukce splňují nejvyšší požadavky na stabilitu, bezpečnost a udržitelnost.
S tímto řešením můžete zajistit, že vaše železobetonové konstrukce budou optimálně navrženy a budou splňovat platné předpisy. Ať už pracujete s jednoduchými nebo složitými konstrukčními komponenty, addon vám poskytne kompletní a přesný návrh podle amerických požadavků.
Posouzení ocelových konstrukcí podle AISC 360, AISC 341 a AISI S100
Addon Posouzení ocelových konstrukcí pro program RFEM 6 / RSTAB 9 provádí za vás posouzení v mezním stavu únosnosti a použitelnosti pro ocelové pruty podle americké normy ANSI/AISC 360. Tato norma zajišťuje bezpečnost a únosnost vašich ocelových konstrukcí.
Addon také umožňuje posouzení za studena tvarovaných ocelových profilů podle americké normy AISI S100 a zohledňuje také seizmické požadavky AISC 341 pro oblasti ohrožené zemětřesením. Tak můžete všechny relevantní posouzení provádět v uživatelsky přívětivém prostředí.
Touto řešením zajišťujete, že vaše ocelové konstrukce odpovídají nejvyšším bezpečnostním standardům.
Posouzení dřevěných prutů podle normy ANSI/AWC NDS 2025
Addon Posouzení dřevěných konstrukcí umožňuje přesný posudek mezního stavu únosnosti, mezního stavu použitelnosti a požární odolnosti podle americké normy ANSI/AWC NDS 2025. Poskytuje uživatelsky přívětivé řešení pro výpočet a analýzu dřevěných konstrukcí a zajišťuje splnění všech příslušných bezpečnostních a výkonových požadavků.
S tímto softwarem můžete zajistit, aby vaše stavební projekty dřevostavby splňovaly nejnovější normy a předpisy - ideální řešení pro inženýrství, které se spoléhá na americké předpisy.
Posouzení na zemětřesení podle IBC, ASCE/SEI 7
Tyto výkonné addony umožňují rychle a přesně zajistit stabilitu konstrukcí, a to i v extrémních podmínkách.
Addon Modální analýza pro RFEM 6 / RSTAB 9 provádí výpočet vlastních frekvencí a vlastních tvarů pro přesné posouzení dynamického chování vašich konstrukcí.
Pomocí addonu Analýza spektra odezvy pro program RFEM 6 / RSTAB 9 můžete provádět komplexní kontroly seizmického posouzení na základě multimodální analýzy spektra odezvy. Mimo jiné jsou zohledněny americké normy IBC a ASCE/SEI 7, které optimálně připraví vaše konstrukce na seizmické zatížení.
Posouzení vícevrstvých ploch (jako laminát, CLT) podle ANSI/AWC NDS
S addonem Vícevrstvé plochy (např. laminát, CLT) můžete přesně definovat komplexní vícevrstvé plošné konstrukce, jako je křížem lepené dřevo (CLT), a posoudit tyto plochy v addonu "Posouzení dřevěných konstrukcí" podle americké normy ANSI/AWC NDS. Tím zajistíte, že vaše vícevrstvé dřevěné konstrukce splňují nejvyšší požadavky na bezpečnost a stabilitu.
Posouzení hliníkových konstrukcí podle ADM 2020
Doplněk Posouzení hliníku pro RFEM 6 / RSTAB 9 nabízí komplexní řešení pro posouzení hliníkových konstrukcí dle americké normy ADM 2020.
Tento výkonný nástroj podporuje jak posouzení v mezním stavu únosnosti (ULS), tak v mezním stavu použitelnosti (SLS) pro hliníkové prvky. S tímto doplňkem můžete spolehlivě provádět detailní výpočty pro různé typy hliníkových konstrukcí a zajistit, že vaše konstrukce splňují potřebné bezpečnostní, trvanlivostní a výkonnostní standardy.
Návrh nepřímých dřevěných spojů podle NDS
Přídavný modul RF-/JOINTS Timber - Timber to Timber pro RFEM 5 / RSTAB 8 představuje ideální řešení pro spoje oceli a dřeva. Umožňuje spolehlivě navrhnout spoje, které jsou nepřímo spojeny přes ocelové desky podle americké normy ANSI/AWC NDS (LRFD a ASD). Díky tomu jsou vaše spoje optimálně navržené a bezpečné.
Modul zohledňuje všechna relevantní zatížení a požadavky, což umožňuje přesný a účinný návrh. Využijte uživatelsky přívětivé rozhraní, které zaručuje rychlý a bezchybný výpočet vašich dřevo-ocelových spojů.
Analýza napětí potrubí podle ASME B31.1 a ASME B31.3
S modulem RF-PIPING Design pro RFEM 5 / RSTAB 8 vám nabízíme spolehlivé řešení pro přesné dimenzování a analýzu potrubí. Modul vám umožňuje vypočítat aktuální napětí v potrubí a porovnat je s přípustnými napětími dle norem ASME B31.1 a ASME B31.3. Tímto způsobem můžete zajistit strukturální integritu vašich potrubních systémů a včas odhalit potenciální rizika.
Díky uživatelsky přívětivému rozhraní a efektivní výpočetní metodě ušetříte drahocenný čas a vyvarujete se chyb v plánování. Důvěřujte RF-PIPING Design, abyste dimenzovali vaše potrubí v souladu s normami a bezpečně.