- Solutions
- Implemented Structural Design Standards
- US Standards (AISC, ACI, AWC, ADM, ASCE 7, IBC)
US Standards (AISC, ACI, AWC, ADM, ASCE 7, IBC)
Standards and codes are important. Where do you plan your project and what do you have to pay attention to? When it comes to international standards, the Dlubal programs are reliable companions for customers from all over the world. You will find numerous standards integrated in RFEM and RSTAB, whereby the corresponding add-ons allow you to design steel, reinforced concrete, and timber structures. Here you will find an overview of the standards available in the programs for the respective countries.
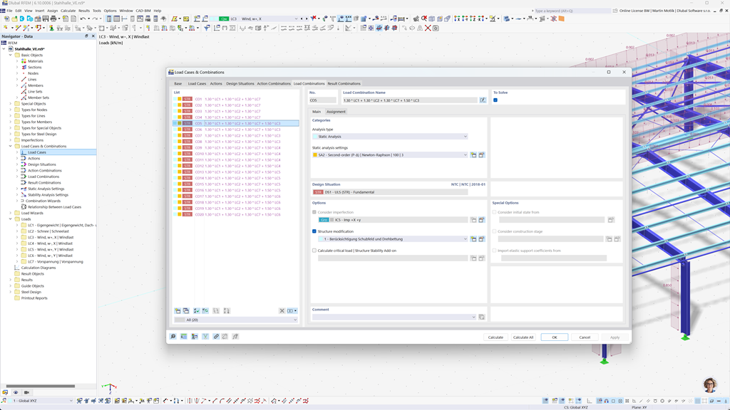
Automatic Generation of Combinations in RFEM 6 and RSTAB 9
Are you planning your structures for the U.S.? Then you've come to the right place. In RFEM 6 and RSTAB 9, you can automatically generate load and result combinations according to US standards, such as ASCE/SEI 7, ASCE/SEI 7 (NDS), ACI 318, and IBC. These standards cover a wide range of requirements necessary for structural analysis and design in the USA.
The automatic combination of loads and results according to these standards facilitates compliance with specific requirements and saves time by minimizing complex calculations and manual entries. You can ensure that your structures are both efficient and compliant with standards without having to worry about the details of the respective load case combinations.
Design of Reinforced Concrete Members and Surfaces According to ACI 318
When working with reinforced concrete, you are supported comprehensively by the Concrete Design add-on for RFEM 6 / RSTAB 9. With this extension, you can efficiently design reinforced concrete members, columns, and surfaces according to the US reinforced concrete standard ACI 318. This standard is internationally recognized and ensures that your structures meet the highest requirements for stability, safety, and sustainability.
With this solution, you can ensure that your reinforced concrete structures are optimally designed and comply with the applicable regulations. Whether you are working with simple or complex structural components, the add-on provides you with a complete and precise design according to US requirements.
Steel Design According to AISC 360, AISC 341 and AISI S100
The Steel Design add-on for RFEM 6 / RSTAB 9 performs the ultimate and serviceability limit state design checks of steel members according to the US standard ANSI/AISC 360. This standard ensures the safety and load-bearing capacity of your steel structures.
Furthermore, the add-on allows for the design of cold-formed steel sections according to the US standard AISI S100 and also considers the seismic requirements of AISC 341 for earthquake-prone regions. This allows you to perform all relevant design checks in a user-friendly environment.
With this solution, you can ensure that your steel structures meet the highest safety standards.
Design of Timber Members According to ANSI/AWC NDS 2025
The Timber Design add-on allows for a precise ultimate limit state, serviceability limit state, and fire resistance design checks according to the US standard ANSI/AWC NDS 2025. It provides a user-friendly solution for calculation and analysis of timber structures and ensures compliance with all relevant safety and performance requirements.
With this software, you can ensure that your timber construction projects comply with the latest standards and regulations—an ideal solution for engineers who rely on US regulations.
Seismic Design According to IBC, ASCE/SEI 7
These powerful add-ons allow you to quickly and precisely ensure the stability of your structures, even under extreme conditions.
The Modal Analysis add-on for RFEM 6 / RSTAB 9 performs the calculation of natural frequencies and mode shapes to precisely assess the dynamic behavior of your structures.
With the Response Spectrum Analysis add-on for RFEM 6 / RSTAB 9, you can perform comprehensive seismic design checks based on the multimodal response spectrum analysis. Among other things, the US standards IBC and ASCE/SEI 7 are taken into account to optimally prepare your structures for seismic loads.
Design of Multilayer Surfaces (such as Laminate, CLT) According to ANSI/AWC NDS
The Multilayer Surfaces (such as Laminate, CLT) add-on allows you to precisely define complex, multilayer surface structures such as cross-laminated timber (CLT) and perform the design of these surfaces in the “Timber Design” add-on according to the US standard ANSI/AWC NDS. This ensures that your multi-layer timber structures meet the highest safety and stability requirements.
Aluminum Design According to ADM 2020
The Aluminum Design add-on for RFEM 6 / RSTAB 9 provides comprehensive solutions for the design of aluminum structures according to the American standard ADM 2020.
This powerful tool supports both the ultimate limit state (ULS) and serviceability limit state (SLS) design of aluminum members. With the add-on, you can reliably perform detailed calculations for various types of aluminum structures and ensure that your designs fulfill the required safety, durability, and performance standards.
Design of Indirect Timber Connections According to NDS
The RF-/JOINTS Timber – Timber to Timber add-on module for RFEM 5 / RSTAB 8 provides the ideal solution for connecting steel and timber. It allows you to reliably design connections that are indirectly connected via steel plates according to the US standard ANSI/AWC NDS (LRFD and ASD). This ensures that your connections are optimally designed and safe.
The module considers all relevant loads and requirements to allow for precise and efficient design. Benefit from a user-friendly interface that guarantees fast and error-free calculation of your timber-steel connections.
Stress Analysis of Pipelines According to ASME B31.1 and ASME B31.3
With RF-PIPING Design for RFEM 5 / RSTAB 8, we provide you a reliable solution for the precise design and analysis of pipelines. The module enables the calculation of the actual stresses in the pipelines and for comparing them with the allowable stresses according to ASME B31.1 and ASME B31.3. This allows you to ensure the structural integrity of your piping systems and identify potential risks at an early stage.
The user-friendly interface and efficient calculation method save you valuable time and help you avoid errors in your design. Trust RF-PIPING Design to design your pipes safely and in accordance with standards.