- Solutions
- Normes de calcul des structures implémentées
- Normes américaines (AISC, ACI, AWC, ADM, ASCE 7, IBC)
Normes américaines (AISC, ACI, AWC, ADM, ASCE 7, IBC)
Les règlementations et normes sont importantes. Où prévoyez-vous votre projet et à quoi devez-vous faire attention ? Pour les normes internationales, les logiciels Dlubal sont des compagnons fiables pour les clients du monde entier. De nombreuses normes sont intégrées dans RFEM et RSTAB, et les modules complémentaires correspondants vous permettent de dimensionner des constructions en acier, en béton armé et en bois. Vous trouverez ici un aperçu des normes disponibles dans les programmes pour les pays respectifs.
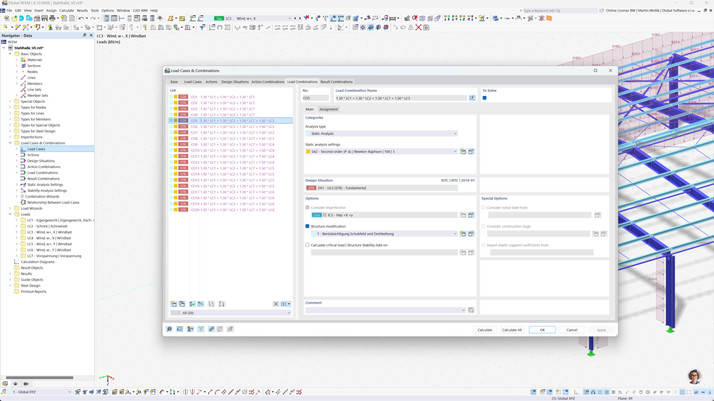
Génération automatique de combinaisons dans RFEM 6 et RSTAB 9
Prévoyez-vous de concevoir vos structures pour les États-Unis ? Alors vous êtes au bon endroit. Dans RFEM 6 et RSTAB 9, vous pouvez générer automatiquement des combinaisons de charges et de résultats selon les normes américaines telles que l'ASCE/SEI 7, l'ASCE/SEI 7 (NDS), l'ACI 318 et l'IBC. Ces normes couvrent une large gamme d'exigences nécessaires pour le calcul et la conception structurelle aux États-Unis.
La combinaison automatique des charges et des résultats selon ces normes facilite le respect des exigences spécifiques et permet de gagner du temps, en minimisant les calculs complexes et les saisies manuelles. Vous pouvez vous assurer que vos constructions sont à la fois efficaces et conformes aux normes, sans avoir à vous soucier des détails des différentes combinaisons de cas de charge.
Vérification des barres et des surfaces en béton armé selon l’ACI 318
Lors du travail avec le béton armé, vous êtes pleinement soutenu par l'extension Dimensionnement du béton pour RFEM 6 / RSTAB 9. Cette extension vous permet de dimensionner efficacement les barres, poteaux et surfaces en béton armé selon la norme américaine ACI 318. Cette norme est reconnue internationalement et garantit que vos constructions répondent aux exigences les plus élevées en matière de stabilité, de sécurité et de durabilité.
Cette solution vous permet de vous assurer que vos structures en béton armé sont dimensionnées de manière optimale tout en respectant les réglementations en vigueur. Que ce soit pour des éléments simples ou complexes, l'extension vous offre un dimensionnement complet et précis selon les exigences américaines.
Vérification de l’acier selon l’AISC 360, l’AISC 341 et l’AISI S100
L'add-on Conception Acier pour RFEM 6 / RSTAB 9 effectue pour vous les vérifications à l'état limite ultime et de service pour des barres en acier selon la norme américaine ANSI/AISC 360. Cette norme garantit la sécurité et la capacité portante de vos constructions en acier.
De plus, l'add-on permet la conception de profilés en acier formés à froid selon la norme américaine AISI S100 et prend également en compte les exigences sismiques de l'AISC 341 pour les régions à risque sismique. Ainsi, vous pouvez effectuer toutes les vérifications pertinentes dans un environnement convivial.
Avec cette solution, vous vous assurez que vos constructions en acier répondent aux normes de sécurité les plus élevées.
Vérification des barres en bois selon la norme ANSI/AWC NDS 2025
L'Add-On Dimensionnement du bois vous permet d'effectuer avec précision les vérifications de la résistance, de l'aptitude au service et de la protection contre l'incendie conformément à la norme américaine ANSI/AWC NDS 2025. Il offre une solution conviviale pour le calcul et la vérification des structures en bois et garantit le respect de toutes les exigences de sécurité et de performance pertinentes.
Avec ce logiciel, vous pouvez vous assurer que vos projets de construction en bois sont conformes aux normes et standards les plus récents – une solution idéale pour les ingénieurs qui dépendent des réglementations américaines.
Analyse sismique selon les normes IBC, ASCE/SEI 7
Avec ces modules complémentaires puissants, vous pouvez assurer rapidement et précisément la stabilité de vos structures, même dans des conditions extrêmes.
Le module complémentaire Analyse modale pour RFEM 6 / RSTAB 9 permet le calcul des fréquences propres et des modes de forme afin de capturer précisément le comportement dynamique de vos constructions.
Avec le module complémentaire Méthode des spectres de réponse pour RFEM 6 / RSTAB 9, vous effectuez des analyses sismiques complètes basées sur la méthode multimodale des spectres de réponse. Cela inclut notamment la prise en compte des normes américaines IBC et ASCE/SEI 7 pour préparer de façon optimale vos structures aux charges sismiques.
Vérification de surfaces multicouches (par exemple stratifiées, CLT) selon l’ANSI/AWC NDS
Avec l'add-on Surfaces multicouches (par exemple, stratifié, CLT), vous pouvez définir précisément des constructions de surfaces complexes et multicouches comme le bois lamellé croisé (CLT) et réaliser le dimensionnement de ces surfaces dans l'add-on « Dimensionnement bois » selon la norme américaine ANSI/AWC NDS. De cette manière, vous vous assurez que vos constructions en bois multicouches répondent aux exigences les plus élevées en matière de sécurité et de stabilité.
Vérification de l’aluminium selon l’ADM 2020
L'extension Dimensionnement aluminium pour RFEM 6 / RSTAB 9 offre des solutions complètes pour le dimensionnement des structures en aluminium selon la norme américaine ADM 2020.
Cet outil puissant prend en charge le dimensionnement à l'état limite ultime (ELU) ainsi qu'à l'état limite de service (ELS) pour les composants en aluminium. Avec l'extension, vous pouvez effectuer des calculs détaillés pour différents types de structures en aluminium de manière fiable et vous assurer que vos conceptions répondent aux normes de sécurité, de durabilité et de performance requises.
Vérification d’assemblages en bois indirects selon la NDS
Pour la connexion de l'acier et du bois, le module additionnel RF-/JOINTS Bois - Acier à Bois pour RFEM 5 / RSTAB 8 offre la solution idéale. Cela vous permet de dimensionner de manière fiable les connexions qui sont indirectement liées par des plaques d'acier, conformément à la norme américaine ANSI/AWC NDS (LRFD et ASD). Ainsi, vous vous assurez que vos connexions sont dimensionnées de manière optimale et sécurisées.
Le module prend en compte toutes les charges et exigences pertinentes pour permettre un dimensionnement précis et efficace. Profitez d'une interface conviviale qui garantit un calcul rapide et sans erreur de vos connexions bois-acier.
Analyse de contraintes de tuyauterie selon ASME B31.1 et ASME B31.3
Avec RF-PIPING Design pour RFEM 5 / RSTAB 8, nous vous offrons une solution fiable pour le dimensionnement et l'analyse précis des conduites. Le module vous permet de calculer les contraintes actuelles dans les conduites et de les comparer avec les contraintes admissibles conformément aux normes ASME B31.1 et ASME B31.3. De cette manière, vous pouvez assurer l'intégrité structurelle de vos systèmes de conduites et identifier les dangers potentiels à un stade précoce.
Grâce à l'interface conviviale et à la méthode de calcul efficace, vous économisez du temps précieux et évitez les erreurs lors de la planification. Faites confiance à RF-PIPING Design pour dimensionner vos conduites conformément aux normes et en toute sécurité.