问题:
在生成的 ASCE 7 荷载组合 (CO) 中没有看到地震荷载工况。 如何添加它们?
答案:
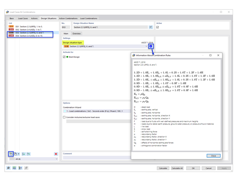
默认的''设计状况''(DS1和DS2)不包括地震荷载组合。 要添加地震 CO,请添加设计状况类型为“截面 2.3 (LRFD),6 和 7”和/或“截面 2.4 (ASD),8 到 10”的设计状况(图1)。
在“荷载组合”选项卡下,会生成生成的地震 CO。
问题:
在生成的 ASCE 7 荷载组合 (CO) 中没有看到地震荷载工况。 如何添加它们?
答案:
默认的''设计状况''(DS1和DS2)不包括地震荷载组合。 要添加地震 CO,请添加设计状况类型为“截面 2.3 (LRFD),6 和 7”和/或“截面 2.4 (ASD),8 到 10”的设计状况(图1)。
在“荷载组合”选项卡下,会生成生成的地震 CO。