问题:
如何在NBC荷载组合中添加反作用自重(0.9*D)?
答案:
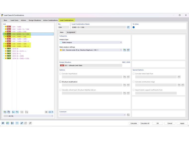
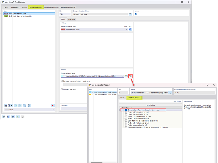
根据第 4.1.3.2(5) 节的规定,要生成包括抵抗自重的荷载组合,请编辑“组合向导”选项(图01)。 用户可以在【标准选项】选项卡中勾选“'''抵抗自重的组合'''”选项。
包括抵抗自重的荷载组合如图02所示。
问题:
如何在NBC荷载组合中添加反作用自重(0.9*D)?
答案:
根据第 4.1.3.2(5) 节的规定,要生成包括抵抗自重的荷载组合,请编辑“组合向导”选项(图01)。 用户可以在【标准选项】选项卡中勾选“'''抵抗自重的组合'''”选项。
包括抵抗自重的荷载组合如图02所示。