213x
005261
2025-01-13

FAQ 005645 | How can I add counteracting dead loads (0.9*D) in NBC load combinations?

Question:
How can I add counteracting dead loads (0.9*D) in NBC load combinations?

Answer:
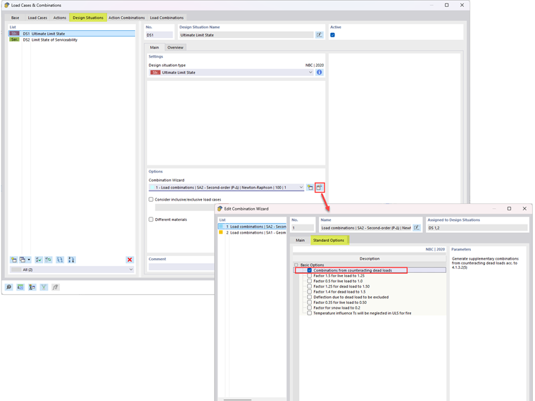
To generate the load combinations which include counteracting dead loads according to section 4.1.3.2(5), edit the Combination Wizard option (Image 01). In the Standard Options tab, activate the "Combinations from counteracting dead loads" option.

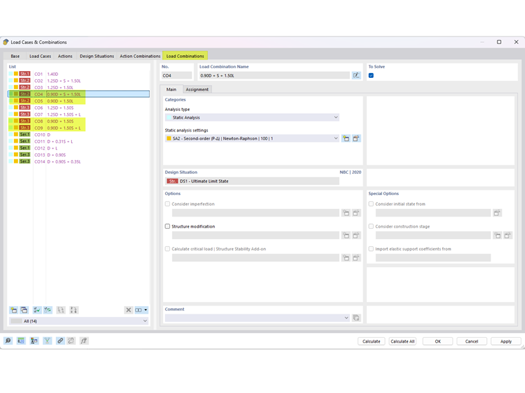
The load combinations including the counteracting dead loads are shown in Image 02.



;