3216x
001740
2022-05-02

Definizione proprietà di sezioni e analisi di tensioni in RSECTION 1

È possibile utilizzare il programma stand-alone RSECTION per determinare le proprietà della sezione per qualsiasi sezione trasversale in parete sottile e massive ed esegue un'analisi delle tensioni. Il precedente articolo della Knowledge Base intitolato "Creazione grafica/tabulare di sezioni trasversali definite dall'utente in RSECTION 1" ha discusso le basi della definizione di sezioni trasversali nel programma. Questo articolo, d'altra parte, è un riepilogo di come determinare le proprietà della sezione ed eseguire un'analisi delle tensioni.

In RSECTION sono disponibili i seguenti metodi di analisi: analisi in parete sottile e analisi agli elementi finiti. È possibile selezionare il metodo preferito nei Dati di base del modello, come mostrato nell'immagine 1. La differenza tra questi due metodi è il modo in cui vengono calcolate le proprietà e le tensioni per la sezione trasversale lorda. Nel primo caso, le proprietà della sezione sono calcolate analiticamente sia per le sezioni trasversali lorde che per quelle efficaci.

Con l'analisi agli elementi finiti, d'altra parte, le proprietà della sezione trasversale lorda sono calcolate con elementi finiti basati su parti definite, mentre per la sezione trasversale efficace, il calcolo è analitico. Quindi, la sezione trasversale efficace può essere calcolata per entrambi i metodi di analisi se è disponibile la licenza per l'estensione della sezione efficace , come mostrato nell'immagine 1.

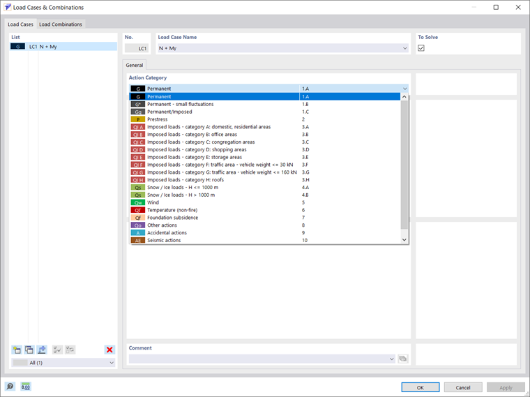
Considerando che la sezione di interesse è già stata creata nel programma e il metodo di analisi pertinente è stato selezionato nei Dati di base come nell'immagine 1, il passo successivo è definire un caso di carico in cui le forze interne da una determinata azione saranno memorizzato.

Puoi farlo come mostrato nell'immagine 2, dove ti viene chiesto di scegliere la categoria di azione e selezionare/deselezionare la casella di controllo "Da risolvere", che controlla se il caso di carico è analizzato nel calcolo. È possibile creare, copiare o eliminare casi di carico direttamente nell'elenco dei casi di carico, che contiene tutti i casi di carico del modello.

Una volta creati i casi di carico, è possibile definire le forze interne. Puoi farlo sia nella finestra Casi e combinazioni di carico che nella tabella delle forze interne , come mostrato nell'immagine 3. Il modello può essere progettato per qualsiasi caso di carico utilizzando diverse forze interne presenti nelle singole posizioni x lungo l'asta.

Se ci sono diverse combinazioni di forze interne, è possibile utilizzarle individualmente in diversi casi di carico, nonché su diverse aste o in diverse posizioni x nello stesso caso di carico. Pertanto, è possibile assegnare forze assiali e di taglio, momento torcente e flettente e bimomento (Figura 3).

In alternativa a questa opzione di definire manualmente le forze interne, è possibile importare le forze interne da RSTAB o RFEM, come mostrato nell'immagine 4. Per fare ciò, è necessario definire il modello da cui importare le forze interne selezionando il modello da Dlubal Center o tramite la finestra di dialogo di Windows chiamata "Apri". Per poter importare le forze interne, il file RFEM 6 o RSTAB 9 associato deve essere salvato in anticipo con i risultati.

Nella casella di riepilogo "Tipo di oggetto", è possibile definire se si desidera importare le forze interne delle sezioni trasversali o delle aste e selezionare la sezione trasversale o l'asta le cui forze interne devono essere considerate. È possibile selezionare i casi/combinazioni di carico da trasferire dal modello, ma è possibile importare solo le forze interne dei casi di carico/combinazioni di carico calcolati (i casi di carico/combinazioni di carico che non sono stati calcolati sono evidenziati in grigio). In RSECTION, viene creato un caso di carico per ogni caso di carico e combinazione di carico importati; quindi, se esiste già un caso di carico, è possibile specificare se sovrascriverlo o creare un altro caso di carico.

Successivamente, è possibile definire le tensioni da calcolare e visualizzare. È possibile farlo nella finestra Configurazione tensioni dove è disponibile un elenco di tensioni ed è possibile selezionare la casella di controllo corrispondente della tensione da calcolare. È anche disponibile una descrizione della tensione selezionata, come mostrato nell'immagine 5. Per ogni tensione, è possibile selezionare un tipo di tensione limite nella tabella in modo che il rapporto di tensione sia calcolato dal rapporto tra la tensione esistente e la tensione limite.

La tensione normale limite determinata come σx,max = fy rappresenta la tensione ammissibile per il carico dovuto alla flessione e alla forza assiale, mentre la tensione tangenziale limite indica la tensione tangenziale ammissibile dovuta al taglio e alla torsione ed è calcolata come τmax = fy/√3 (dove fy è la tensione di snervamento). La tensione equivalente limite, d'altra parte, rappresenta la tensione equivalente ammissibile per l'effetto simultaneo di più tensioni ed è determinata come σv = fy . È anche possibile utilizzare il tipo di tensione limite "Utente" per regolare manualmente la tensione limite, oppure selezionare il tipo di tensione limite "Nessuno" e il calcolo del rapporto di tensione sarà omesso.

Ora puoi iniziare il calcolo e ottenere i risultati come mostrato nell'immagine 6. Le tensioni che sono state selezionate nella Configurazione tensioni sono calcolate dalle forze interne definite e sono disponibili nei Risultati del navigatore. È possibile trovare le proprietà della sezione anche nella tabella Proprietà della sezione. Tutti i risultati disponibili possono essere ulteriormente documentati in una relazione di calcolo (Figura 7).


Osservazioni finali

È possibile utilizzare il programma stand-alone RSECTION per calcolare tutte le proprietà rilevanti della sezione trasversale, comprese le forze interne limite plastiche. Per le sezioni costituite da materiali diversi, il programma determina le proprietà ideali della sezione trasversale. È possibile scegliere tra due metodi di analisi: analisi a parete sottile e analisi agli elementi finiti. La differenza tra loro è il modo in cui vengono calcolate le proprietà e le tensioni sulla sezione trasversale lorda.

Tuttavia, il flusso di lavoro che devi seguire è definire i casi di carico in cui saranno memorizzate le forze interne da una determinata azione e selezionare le tensioni da calcolare e visualizzare. Quindi, è possibile calcolare le tensioni dalla forza assiale, dai momenti flettenti biassiali e dalle forze di taglio, dal momento torcente primario e secondario e dal momento di ingobbamento per qualsiasi forma di sezione trasversale. Questo flusso di lavoro sarà mostrato più dettagliatamente in un prossimo articolo della Knowledge Base.


Autore

La signora Kirova è responsabile della creazione di articoli tecnici e fornisce supporto tecnico ai clienti Dlubal.

Link


;