3217x
001740
2022-05-02

Określanie właściwości przekroju i analiza naprężeń w RSECTION 1

Samodzielny program RSECTION określa właściwości przekrojów cienkościennych i masywnych oraz przeprowadza analizę naprężeń. W poprzednim artykule z Bazy wiedzy zatytułowanym "Graficzne/tabelaryczne tworzenie przekrojów zdefiniowanych przez użytkownika w PRZEKRÓJ 1" omówiono podstawy definiowania przekrojów w programie. Z drugiej strony, ten artykuł jest podsumowaniem sposobu określania właściwości przekroju i przeprowadzania analizy naprężeń.

W RSECTION dostępne są następujące metody analizy: analiza elementów cienkościennych i analiza elementów skończonych. Preferowaną metodę można wybrać w Danych ogólnych modelu, jak pokazano na rysunku 1. Różnica między tymi dwiema metodami polega na sposobie obliczania właściwości i naprężeń dla przekroju brutto. W pierwszym przypadku właściwości przekroju są obliczane analitycznie zarówno dla przekrojów brutto, jak i efektywnych.

Z drugiej strony w przypadku Analizy elementów skończonych właściwości przekroju brutto są obliczane przy użyciu elementów skończonych opartych na zdefiniowanych częściach, podczas gdy w przypadku przekroju efektywnego są to obliczenia analityczne. Dzięki temu przekrój efektywny można obliczyć dla obu metod analizy, o ile dostępna jest licencja na rozszerzenie Przekrój efektywny , jak pokazano na rysunku 1.

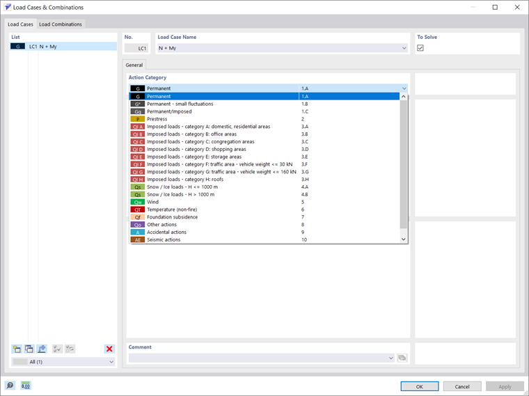
Biorąc pod uwagę, że interesujący nas przekrój został już utworzony w programie, a w danych podstawowych wybrano odpowiednią metodę analizy, kolejnym krokiem jest zdefiniowanie przypadku obciążenia, w którym siły wewnętrzne z określonego oddziaływania będą przechowywane.

Można to zrobić, jak pokazano na rysunku 2, gdzie należy wybrać kategorię oddziaływania i zaznaczyć/odznaczyć pole wyboru 'Do rozwiązania', które określa, czy przypadek obciążenia jest analizowany w obliczeniach. Przypadki obciążeń można tworzyć, kopiować lub usuwać bezpośrednio z listy przypadków obciążeń, która zawiera wszystkie przypadki obciążeń w modelu.

Po utworzeniu przypadków obciążeń można zdefiniować siły wewnętrzne. Można to zrobić zarówno w oknie Przypadki i kombinacje obciążeń, jak i w tabeli Siły wewnętrzne , jak pokazano na rysunku 3. Model można zaprojektować dla dowolnego przypadku obciążenia przy użyciu kilku sił wewnętrznych występujących w poszczególnych miejscach x wzdłuż pręta.

Jeżeli istnieją różne kombinacje sił wewnętrznych, można je zastosować indywidualnie w różnych przypadkach obciążeń, na różnych prętach lub w różnych miejscach x w tym samym przypadku obciążenia. W ten sposób można przypisać siły osiowe i tnące, moment skręcający i zginający oraz bimoment (rysunek 3).

Alternatywnie dla tej opcji ręcznego definiowania sił wewnętrznych, można importować siły wewnętrzne z programu RSTAB lub RFEM, jak pokazano na rysunku 4. W tym celu należy zdefiniować model, z którego mają zostać pobrane siły wewnętrzne, wybierając model w Dlubal Center lub za pomocą okna dialogowego "Otwórz" systemu Windows. Aby możliwe było zaimportowanie sił wewnętrznych, należy wcześniej zapisać odpowiedni plik RFEM 6 lub RSTAB 9 wraz z wynikami.

W polu listy 'Typ obiektu' można określić, czy mają zostać zaimportowane siły wewnętrzne przekrojów czy prętów, oraz wybrać przekrój lub pręt, którego siły wewnętrzne mają zostać uwzględnione. Przypadki obciążeń/kombinacje obciążeń, które mają zostać przeniesione z modelu, można wybrać, ale można zaimportować tylko siły wewnętrzne obliczonych przypadków obciążeń/kombinacji obciążeń (nieobliczone przypadki obciążeń/kombinacje obciążeń są wyróżnione kolorem szarym). W RSECTION dla każdego importowanego przypadku obciążenia i kombinacji obciążeń tworzony jest jeden przypadek obciążenia; dzięki temu, jeżeli przypadek obciążenia już istnieje, można określić, czy ma zostać nadpisany, czy też utworzyć inny przypadek obciążenia.

Następnie można zdefiniować naprężenia, które mają zostać obliczone i wyświetlone. Można to zrobić w oknie Konfiguracja naprężeń , w którym dostępna jest lista naprężeń, wraz z zaznaczeniem odpowiedniego pola wyboru odpowiadającego naprężeniu, które ma zostać obliczone. Dostępny jest również opis wybranego naprężenia, jak pokazano na rysunku 5. Dla każdego naprężenia w tabeli można wybrać typ naprężenia granicznego, dzięki czemu stopień naprężenia będzie obliczany ze stosunku istniejącego naprężenia do naprężenia granicznego.

Graniczne naprężenie normalne, wyznaczone jako σx,max = fy, stanowi dopuszczalne naprężenie od obciążenia od zginania i siły osiowej, natomiast graniczne naprężenie styczne jest dopuszczalnym naprężeniem stycznym od ścinania i skręcania i jest obliczane jako τmax = fy/√3 (gdzie fy jest granicą plastyczności). Graniczne naprężenie równoważne stanowi natomiast dopuszczalne naprężenie równoważne dla jednoczesnego wpływu kilku naprężeń i jest określane jako σv =fy . Można również użyć typu naprężenia granicznego "Użytkownik", aby dostosować naprężenie graniczne ręcznie, lub wybrać typ naprężenia granicznego "Brak", a obliczenia stopnia naprężenia zostaną pominięte.

Teraz można rozpocząć obliczenia i uzyskać wyniki, jak pokazano na rysunku 6. Naprężenia wybrane w konfiguracji naprężeń są obliczane na podstawie zdefiniowanych sił wewnętrznych i są dostępne w wynikach nawigatora. Właściwości przekroju można również znaleźć w tabeli Właściwości przekroju. Wszystkie dostępne wyniki można dodatkowo udokumentować w protokole wydruku (rys. 7).


Uwagi końcowe

Za pomocą samodzielnego programu RSECTION można obliczać wszystkie istotne właściwości przekroju, w tym graniczne siły plastyczne. W przypadku przekrojów składających się z różnych materiałów program określa idealne właściwości przekroju. Do wyboru są dwie metody analizy: analiza elementów cienkościennych i analiza elementów skończonych. Różnica między nimi polega na sposobie obliczania właściwości i naprężeń w przekroju brutto.

Niemniej jednak, należy zdefiniować przypadki obciążeń, w których będą przechowywane siły wewnętrzne z określonego oddziaływania, oraz wybrać naprężenia, które mają zostać obliczone i wyświetlone. Dzięki temu możliwe jest obliczanie naprężeń od siły osiowej, momentów zginających dwuosiowych i sił tnących, głównego i drugorzędnego momentu skręcającego oraz momentu skrępowanego dla każdego kształtu przekroju. Ten przepływ pracy zostanie opisany bardziej szczegółowo w kolejnym artykule w Bazie informacji.


Autor

Pani Kirova jest odpowiedzialna za tworzenie artykułów technicznych i zapewnia wsparcie techniczne dla klientów firmy Dlubal.

Odnośniki


;