378x
001918
2024-11-19

NDS Fire Design for Wood Members in RFEM 6

Fire design according to Chapter 16 of the NDS [1] for wood members and surfaces is available in the Timber Design add-on. This article shows how the charring of wood and reduced cross-sectional dimensions can be accounted for in the fire design with an example from AWC Technical Report No. 10 [2].

Example

Example 1 of AWC Technical Report No. 10 “Calculating the Fire Resistance of Wood Members and Assemblies” [2] is presented to verify the results from the RFEM model. A Douglas fir glulam beam is designed for a 1-hour fire exposure. Timber decking nailed to the compression edge (top) of the beam provides lateral bracing (beam stability factor, CL = 1.0). The loads, dimensions, and material properties are shown in Image 01.

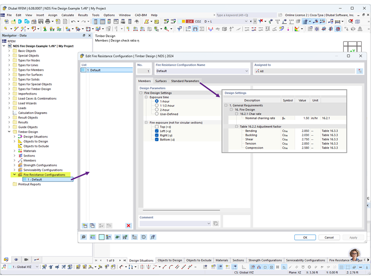
In the Fire Resistance Configurations, the fire exposure time and the exposed sides of the beam can be defined. Select 1-hour and deselect Top (+z) since the timber decking is assumed to provide cover to the top side of the beam.

Additionally, the default values for the charring rate and adjustment factors can be revised as needed under the Standard Parameters tab (Image 02).

For design situation DS2, the limit state type is set to Fire Limit State to perform the fire design. After running the Timber Design calculation, the results for strength design and fire resistance are presented (Image 03).


Select design check FR 4100 to view the fire resistance bending check in detail (Image 04). For a bending member during fire exposure, failure occurs when the maximum bending capacity is exceeded due to the reduction in section modulus S [2].

The reduced section modulus Sy of a beam exposed on three sides is calculated as:



Next, select design check FR 3100 to view the fire resistance shear check in detail (Image 05). The beam is also subjected to induced shear parallel-to-grain where failure occurs when the maximum shear capacity is exceeded due to the reduction in cross-sectional area A.


As shown above, the results from the Timber Design add-on in RFEM 6 align with the results in AWC Technical Report No. 10.

Refer to the links below for fire design of 2D surfaces including cross-laminated timber (CLT). The Fire Design in CSA O86 webinar starts at 34:35.


Author

Cisca is responsible for customer training, technical support, and continued program development for the North American market.

Links
References


;