601x
003673
2022-11-16

FAQ 005329 | Я получил сообщение об ошибке «Поверхность несовместимого типа ... (Поверхность в верхней плоскости ...

Вопрос:
Я получил сообщение об ошибке «Поверхность несовместимого типа ... (Поверхность в верхней плоскости этажа здания должна быть типа «Передача нагрузки») »при выполнении расчета. Почему? В чем причина?

Ответ:

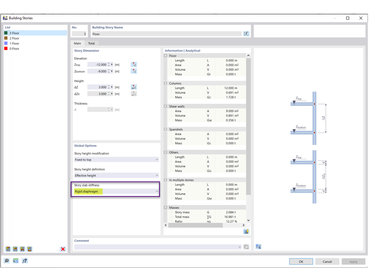
Вы выбрали «Жесткую диафрагму» в качестве жесткости перекрытия этажа в истории строительства (Изображение 2). «Жесткая диафрагма» используется для жесткого соединения всех компонентов этажа в плоскости перекрытия с помощью жесткой связи. Таким образом, пол уже не может быть определен по его реальной жесткости.

Следовательно, необходимо использовать поверхности с типом жесткости «Передача нагрузки» (Рисунок 3). Невозможно создать внутренние жесткие муфты для поверхностей с типом жесткости «Стандартная».



;