601x
003673
2022-11-16

FAQ 005329 | Ho ricevuto un messaggio di errore "Superficie di tipo incompatibile... (Superficie nel piano superiore...

Domanda:
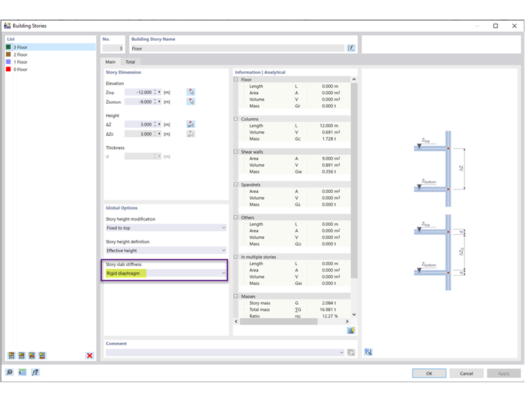
Ho ricevuto un messaggio di errore "Superficie di tipo incompatibile... (La superficie nel piano superiore del piano dell'edificio deve essere di tipo 'Trasferimento del carico')” quando si esegue il calcolo. Qual è il motivo?

Risposta:

È stato selezionato 'Diaframma rigido' come rigidezza della soletta del piano nei piani dell'edificio (fig. 2). Il 'Diaframma rigido' viene utilizzato per collegare rigidamente tutti i componenti di un piano nel piano del pavimento con un link rigido. In tal modo, il pavimento non può più essere definito con la sua rigidezza reale.

Pertanto, devono essere utilizzate superfici con tipo di rigidezza '''Trasferimento del carico''' (fig. Non è possibile creare i accoppiamenti rigidi interni per le superfici con il tipo di rigidezza 'Standard'.



;