601x
003673
16.11.2022

FAQ 005329 | J'ai reçu le message d'erreur « Surface de type non compatible... (surface dans le plan supérieur...

Question :
J'ai reçu le message d'erreur « Surface de type non compatible... (surface dans le plan supérieur des étages doit être de type « Transfert de charge ») » lors de l'exécution du calcul. Pourquoi ?

Réponse :

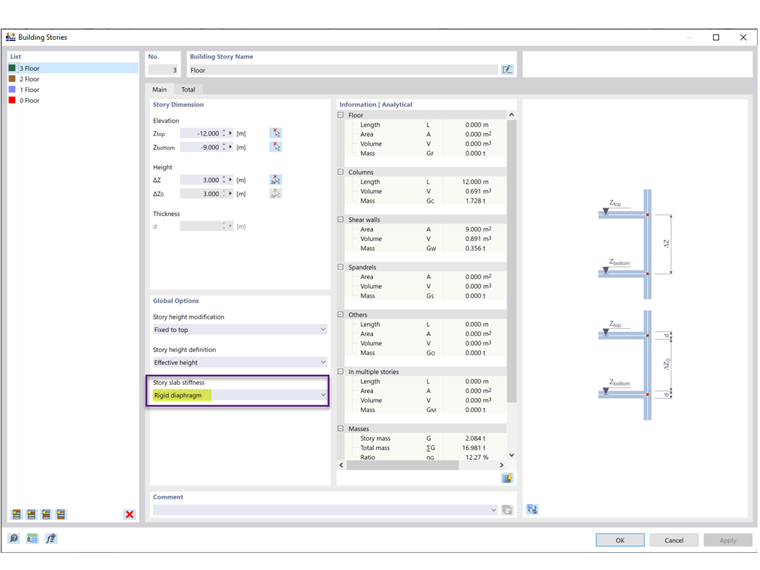
Vous avez sélectionné « Diaphragme rigide » comme rigidité de la dalle de l'étage dans les étages du bâtiment (Figure 2). Le « diaphragme rigide » est utilisé pour connecter de manière rigide tous les composants d'un étage dans le plan du sol avec une liaison rigide. Ainsi, le sol ne peut plus être défini avec sa rigidité réelle.

Des surfaces de type Transfert de charge doivent donc être utilisées (Figure 3). Il n'est pas possible de créer les couplages rigides internes pour les surfaces de type de rigidité « Standard ».



;