601x
003673
2022-11-16

FAQ 005329 | Pojawił się komunikat o błędzie „Powierzchnia niekompatybilnego typu... (Powierzchnia w górnej płaszczyźnie...

Pytanie:
Pojawił się komunikat o błędzie „Powierzchnia niekompatybilnego typu... (Powierzchnia w górnej płaszczyźnie kondygnacji musi być typu 'Przeniesienie obciążenia')” podczas wykonywania obliczeń. Jaki jest tego powód?

Odpowiedź:

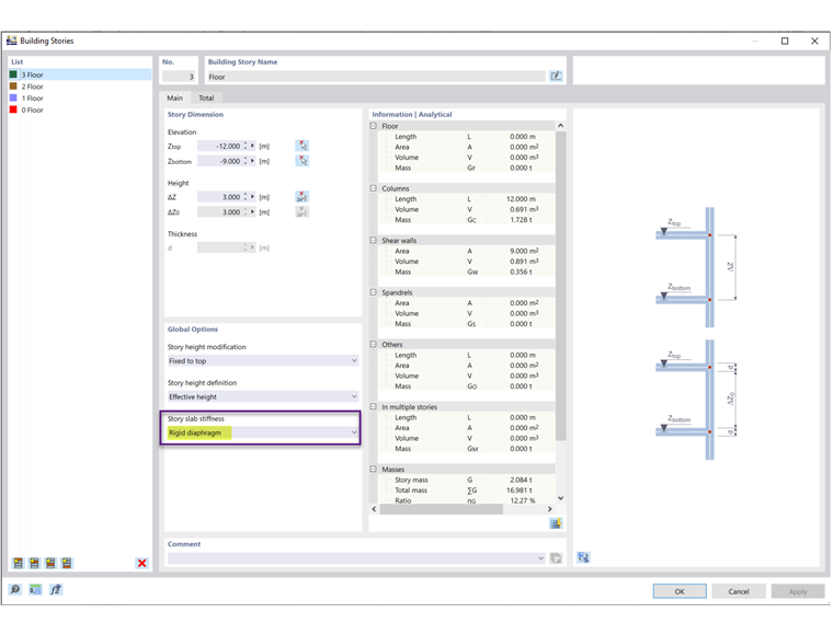
Jako sztywność płyty kondygnacyjnej w Kondygnacjach budynku wybrano 'Sztywna przepona' (zdjęcie 2). 'Sztywna membrana' służy do sztywnego połączenia wszystkich komponentów kondygnacji w płaszczyźnie podłogi za pomocą połączenia sztywnego. W ten sposób nie można już definiować stropu za pomocą jego rzeczywistej sztywności.

Dlatego należy zastosować powierzchnie o typie sztywności '''Przeniesienie obciążenia''' (zdjęcie 3). Nie jest możliwe tworzenie wewnętrznych połączeń sztywnych dla powierzchni o sztywności typu 'Standardowa'.



;