601x
003673
2022-11-16

FAQ 005329 | I received an error message “Surface of incompatible type... (Surface in upper plane...

Question:
I received an error message “Surface of incompatible type... (Surface in upper plane of building story must be of ‘Load transfer’ type)” when running the calculation. What is the reason?

Answer:

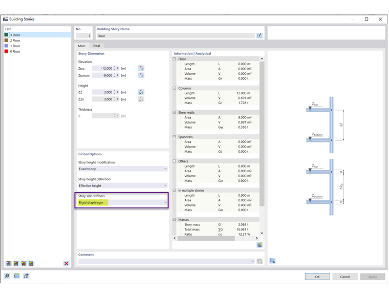
You have selected ‘Rigid diaphragm’ as the story slab stiffness in the Building Stories (Image 2). The ‘Rigid Diaphragm’ is used to rigidly connect all components of a story in the floor plane with a rigid link. By doing so, the floor can no longer be defined with its real stiffness.

Therefore, surfaces with the Load Transfer stiffness type must be used (Image 3). It is not possible to create the internal rigid couplings for surfaces with the ‘Standard’ stiffness type.



;