问题:
我收到一条错误消息“面的类型不兼容... (建筑楼层上平面的面必须是'荷载传递'类型)”。 原因是什么?
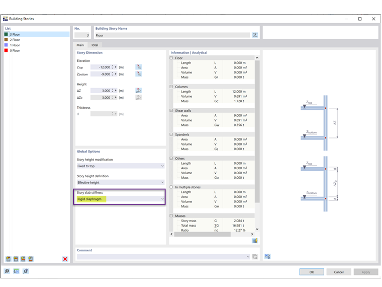
答案:
您已经选择了“刚性隔膜”作为建筑楼层中的楼层板刚度(图2)。 “刚性隔膜”通过刚性连接在楼板平面上连接楼层的所有组件。 这样一来,楼板就无法再定义真实的刚度。
因此必须使用刚度类型为'''传递''的面(图3)。 无法为'标准'刚度类型的面创建内部刚性耦合。
问题:
我收到一条错误消息“面的类型不兼容... (建筑楼层上平面的面必须是'荷载传递'类型)”。 原因是什么?
答案:
您已经选择了“刚性隔膜”作为建筑楼层中的楼层板刚度(图2)。 “刚性隔膜”通过刚性连接在楼板平面上连接楼层的所有组件。 这样一来,楼板就无法再定义真实的刚度。
因此必须使用刚度类型为'''传递''的面(图3)。 无法为'标准'刚度类型的面创建内部刚性耦合。