601x
003673
16-11-2022

Preguntas frecuentes 005329 | Recibí un mensaje de error "Superficie de tipo incompatible ... (Superficie en plano superior ...

Pregunta:
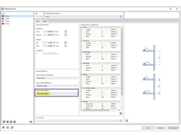
Recibí un mensaje de error "Superficie de tipo incompatible ... (La superficie en el plano superior del piso del edificio debe ser del tipo 'Transferencia de carga') ”al ejecutar el cálculo. ¿Por qué?

Respuesta:

Ha seleccionado 'Diafragma rígido' como la rigidez de la losa del piso en los pisos del edificio (imagen 2). El 'Diafragma rígido' se usa para conectar rígidamente todos los componentes de un piso en el plano del piso con un enlace rígido. Al hacerlo, el suelo ya no se puede definir con su rigidez real.

Por lo tanto, se deben utilizar superficies con el tipo de rigidez '' 'Transferencia de carga' '' (Imagen 3). No es posible crear los acoplamientos rígidos internos para superficies con el tipo de rigidez "Estándar".



;