601x
003673
16. November 2022

FAQ 005329 | Ich erhalte eine Fehlermeldung "Flächen mit inkompatiblem Typ... (Flächen in der obersten Ebene...

Frage:
Ich erhalte eine Fehlermeldung "Flächen mit inkompatiblem Typ... (Flächen in der obersten Ebene von Geschossen müssen vom Typ 'Lastübertragung' sein)", wenn ich die Berechnung ausführe. Was ist der Grund dafür?

Antwort:

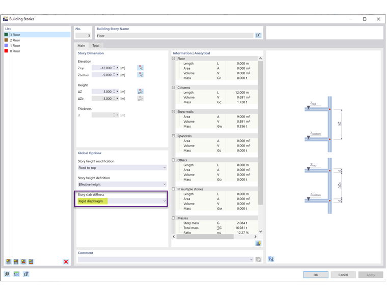
Sie haben in den Gebäudegeschossen als Geschossdeckensteifigkeit "Starre Ebene" ausgewählt (Bild 2). Die "Starre Ebene" dient dazu, alle Bauteile eines Geschosses in der Bodenebene mit einer starren Kopplung zu verbinden. Dadurch kann die Decke nicht mehr mit ihrer tatsächlichen Steifigkeit definiert werden.

Daher müssen Flächen mit dem Steifigkeitstyp Lastübertragung verwendet werden (Bild 3). Für Flächen mit dem Steifigkeitstyp "Standard" können keine inneren starren Kopplungen erzeugt werden.



;