601x
003673
2022-11-16

FAQ 005329 | Recebi a mensagem de erro "Superfície de tipo incompatível... (Superfície no plano superior...

Pergunta:
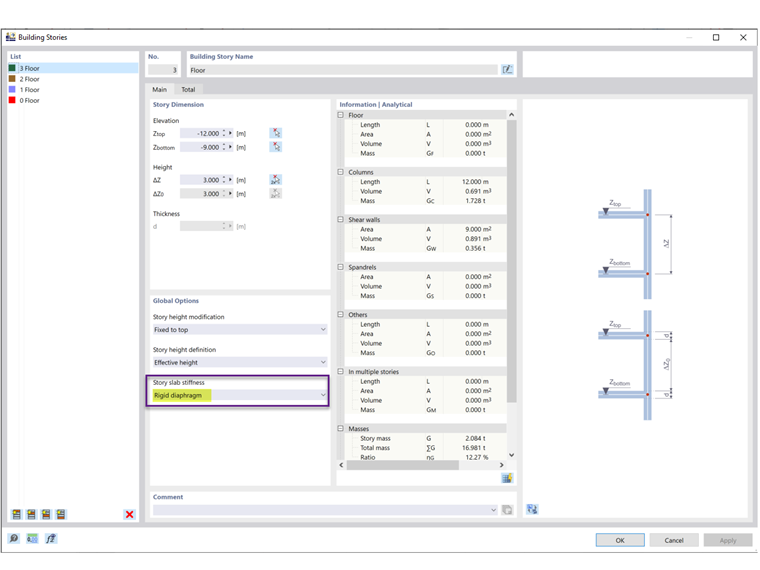
Recebi a mensagem de erro "Superfície de tipo incompatível... (A superfície no plano superior do piso do edifício tem de ser do tipo 'Transferência de carga')” ao realizar o cálculo. Qual é o motivo e o que posso fazer?

Resposta:

Seleccionou 'Diafragma rígido' como a rigidez da laje de piso nos pisos de edifício (Figura 2). O 'Diafragma rígido' é utilizado para conectar rigidamente todos os componentes de um piso no plano de piso com uma ligação rígida. Ao fazer isso, o piso não pode mais ser definido com a sua rigidez real.

Por isso, tem de ser utilizada superfícies com o tipo de rigidez '''Transferência de carga''' (Figura 3). Não é possível criar acoplamentos rígidos internos para superfícies com o tipo de rigidez 'Padrão'.



;