5035x
000709
2021-03-31

Различные действия загружений у автоматически созданных сочетаний

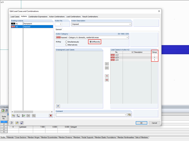
Für die automatische Latsfallkombination in RFEM und RSTAB ist eine Eingabe zum möglichen Zusammenwirken von Lastfällen erforderlich. Кроме одновременных и альтернативных действий можно у всех загружений выбрать также различные условия сочетания.

Различно действующие загружения

Когда загружения действуют одновременно, тогда они могут выступать в сочетании по отдельности или даже вместе; наоборот, в случае альтернативного воздействия, может сочетание включать в себя только одно загружение данного воздействия. Если общего для определения требуемого воздействия загружений недостаточно, тогда можно определить эти воздействия с помощью групп. В настройках отобразится дополнительный столбец, в котором затем можно назначить разные загружения разным группам.

Внутри группы потом загружения комбинируются как альтернативные, так что при создании сочетания всегда учитывается лишь одно загружение из группы. Для отдельных групп притом применяются правила одновременного комбинирования. Это значит, что в сочетании может содержаться одно загружение из каждой группы.

К загружениям, неприсвоенным к группам («-»), всегда применяется одновременное воздействие как по отношению к другим воздействиям, так по отношению к группам.

Отношения загружений для всех воздействий можно определить также прямо в правилах комбинирования.


Ссылки


;