4998x
000709
2021-03-31

Różne oddziaływania przypadków obciążeń dla kombinacji utworzonych automatycznie

Für die automatische Latsfallkombination in RFEM und RSTAB ist eine Eingabe zum möglichen Zusammenwirken von Lastfällen erforderlich. Neben dem gleichzeitigen oder alternativen Auftreten aller Lastfälle einer Einwirkung ist zudem eine Option für unterschiedliche Kombinationsbedingungen möglich.

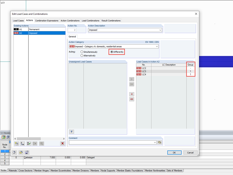
Przypadki obciążeń działające inaczej

W przypadku równoczesnego oddziaływania przypadków obciążeń, przypadki mogą występować pojedynczo lub łącznie w kombinacji; w przypadku oddziaływania alternatywnego możliwy jest tylko jeden przypadek obciążenia tego oddziaływania. Jeżeli ta ogólna definicja nie jest wystarczająca dla przypadków obciążeń oddziaływania, różne oddziaływania można zdefiniować za pomocą grup. Wyświetlana jest dodatkowa kolumna, w której można przydzielić przypadki obciążeń do grup.

W ramach grupy przypadki obciążeń są łączone jako alternatywy dla siebie. Dzięki temu podczas tworzenia kombinacji uwzględniany jest tylko jeden przypadek obciążenia z grupy. W przypadku grup znajdujących się między sobą mają zastosowanie reguły kombinacji jednoczesnych, więc jeden przypadek obciążeń z każdej grupy może być zawarty w kombinacji.

Jeżeli przypadki obciążeń nie zostaną przydzielone do grupy („-“), oddziaływanie jednoczesne ma zastosowanie do tych przypadków obciążeń zarówno między sobą, jak i w odniesieniu do grup.

Nad wszystkimi oddziaływaniami w wyrażeniach kombinacji można zdefiniować także dalsze relacje przypadków obciążeń.


Odnośniki


;