5035x
000709
2021-03-31

Casi di carico che agiscono in modo diverso per le combinazioni create automaticamente

Per la combinazione automatica dei casi di carico in RFEM e RSTAB, è necessario inserire la possibile interazione dei casi di carico. Oltre al verificarsi simultaneo o alternativo di tutti i casi di carico di un'azione, è possibile un'opzione per diverse condizioni di combinazione.

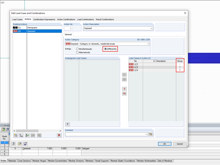
Casi di carico ad azione diversa

Per un'azione simultanea di casi di carico, i casi possono verificarsi singolarmente o insieme in una combinazione; nel caso di un'azione alternativa, è possibile solo un caso di carico di questa azione. Se questa definizione generale non è sufficiente per i casi di carico di un'azione, la diversa azione può essere definita per mezzo di gruppi. Viene visualizzata una colonna aggiuntiva che consente di assegnare casi di carico ai gruppi.

All'interno di un gruppo, i casi di carico sono combinati tra loro in alternativa. Pertanto, quando si crea una combinazione, viene considerato solo un caso di carico da un gruppo. Per i gruppi tra di loro, si applicano le regole di combinazione simultanea, quindi un caso di carico per ciascun gruppo potrebbe essere contenuto in una combinazione.

Se i casi di carico non sono assegnati a un gruppo ("-"), l'azione simultanea si applica a questi casi di carico sia tra di loro che in relazione ai gruppi.

Ulteriori relazioni dei casi di carico possono anche essere definite su tutte le azioni nelle espressioni di combinazione.


Link


;