5035x
000709
2021-03-31

自动创建组合的不同作用荷载工况

Für die automatische Latsfallkombination in RFEM und RSTAB ist eine Eingabe zum möglichen Zusammenwirken von Lastfällen erforderlich. Neben dem gleichzeitigen oder alternativen Auftreten aller Lastfälle einer Einwirkung ist zudem eine Option für unterschiedliche Kombinationsbedingungen möglich.

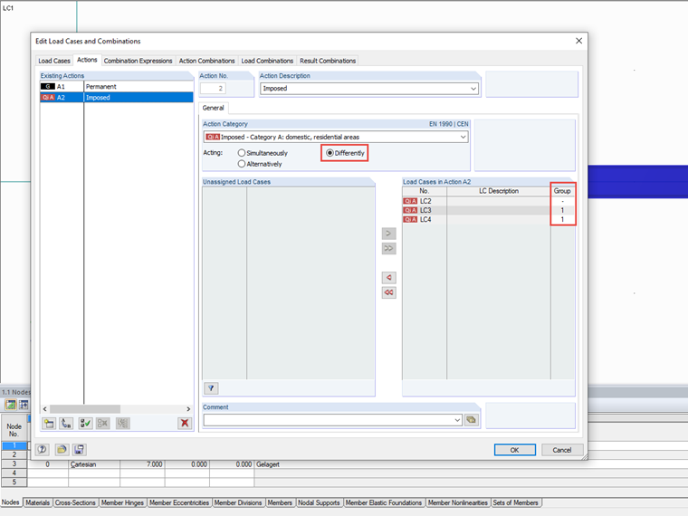
荷载工况的作用不同

对于同时作用的荷载工况,工况可以单独存在,或者可以组合在一起发生。在一个替代作用的情况下,这个作用的荷载工况只有一个。 如果一个作用力荷载工况的该一般定义不足,那么另一个不同的作用力可以通过组定义。 显示在中间的另一列,可以将荷载工况分配到组中。

荷载工况在组内相互替代。 因此,在创建组合时只考虑一组中的一个荷载工况。 对于组之间的组,由于应用同时组合规则,所以每个组可以包含一个荷载工况。

如果没有将荷载工况分配到组(“-”),则这些荷载工况之间和组之间的同时作用。

可以在组合表达式的所有作用中定义荷载工况的进一步关系。


链接


;