5034x
000709
2021-03-31

Differently Acting Load Cases for Automatically Created Combinations

For automatic load case combination in RFEM and RSTAB, you have to enter the possible interaction of load cases. In addition to the simultaneous or alternative occurrence of all load cases of an action, an option for different combination conditions is possible.

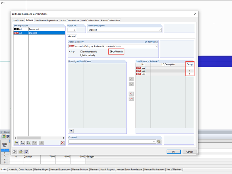
Differently Acting Load Cases

For the simultaneous action of load cases, cases may occur individually or together in a combination; in the case of an alternative action, only one load case of this action is possible. If this general definition is insufficient for the load cases of an action, the different action can be defined by means of groups. An additional column is displayed that allows you to assign load cases to groups.

Within a group, the load cases are combined as alternatives to one another. Thus, only one load case in a group is considered when creating a combination. For the groups among themselves, the simultaneous combination rules apply, so one load case from each group could be contained in a combination.

If load cases are not assigned to a group ("-"), the simultaneous action applies to these load cases both among themselves and in relation to the groups.

Further relations of load cases can also be defined over all actions in the combination expressions.


Links


;