5035x
000709
2021-03-31

Casos de carga atuantes e forma diferente para a criação de combinações de forma automática

Para a combinação automática de casos de carga no RFEM e no RSTAB, é necessário introduzir a possível interação dos casos de carga. Além da ocorrência simultânea ou alternativa de todos os casos de carga de uma ação, é possível uma opção para diferentes condições de combinação.

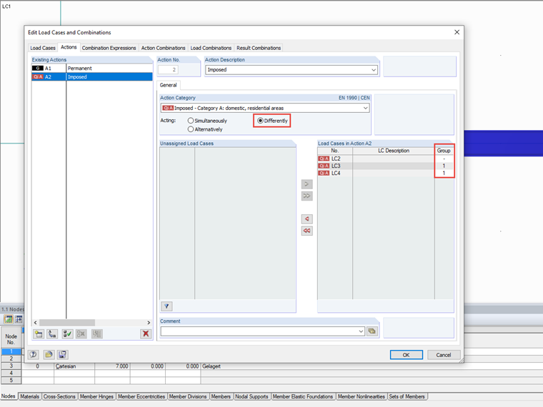
Casos de carga com ação diferente

Para uma ação simultânea de casos de carga, os casos podem ocorrer individualmente ou em conjunto numa combinação; no caso de uma ação alternativa, apenas um caso de carga desta ação é possível. Se esta definição geral não for suficiente para os casos de carga de uma ação, as diferentes ações podem ser definidas através de grupos. É exibida uma coluna adicional que permite atribuir casos de carga a grupos.

Dentro de um grupo, os casos de carga são combinados como alternativas entre si. Assim, apenas um caso de carga de um grupo é considerado ao criar uma combinação. Para os grupos entre si, as regras de combinação simultânea se aplicam, portanto, um caso de carga de cada grupo pode estar contido em uma combinação.

Se os casos de carga não são atribuídos a um grupo ("-"), a ação simultânea é aplicada a esses casos de carga entre si e em relação aos grupos.

Outras relações de casos de carga também podem ser definidas sobre todas as ações nas expressões de combinação.


Ligações


;