2491x
000992
17.05.2021

Exportation de la rigidité non-linéaire de RF-CONCRETE Surfaces et RF-CONCRETE Members

Si un modèle en béton armé est affiché sous forme de structure mixte composée d'éléments surfaciques et filaires, différents modules sont utilisés pour les vérifications et les analyses.

Le calcul non linéaire des déformations dans la section fissurée (état II) peut être considéré dans les modules additionnels RF-CONCRETE Surfaces et RF-CONCRETE Members. Afin de représenter la déformation de la structure dans sa globalité, il est nécessaire de considérer les rigidités résultantes entre les modules.

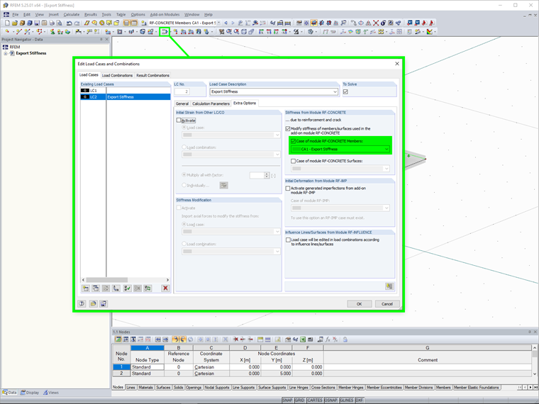
Pour ce faire, il existe une fonction d'exportation de la rigidité, qui doit être sélectionné sous « Paramètres pour le calcul non linéaire » dans le module. Avant d'effectuer cette opération, vous devez activer la fonction d'exportation de rigidité pour les cas de charge ou combinaisons de charges respectifs sous « Options spéciales » dans RFEM.

Deux méthodes d'exportation peuvent être appliquées :

  • Individuel : L'exportation de rigidité est appliquée uniquement pour un cas de charge ou une combinaison de charges avec une rigidité déterminée au préalable.
  • Conforme à la charge de référence : L'exportation de rigidité est appliquée à tous les cas de charge ou combinaisons de cas de charge. La rigidité à exporter dépend donc d'une charge spécifique, qui doit être sélectionnée au préalable.


Liens


;