3632x
001689
2022-02-11

Blocos dinâmicos no RFEM 6 (via JavaScript)

As estruturas no RFEM 6 podem ser guardadas como blocos e reutilizadas noutros ficheiros do RFEM. A vantagem dos blocos dinâmicos relativamente aos blocos não dinâmicos é a de permitir modificações interativas dos parâmetros estruturais como resultado de variáveis de entrada modificadas. Um exemplo é a possibilidade de adicionar elementos estruturais alterando apenas o número de vãos como variável de entrada. Este artigo demonstrará a possibilidade acima mencionada para blocos dinâmicos criados por script.

Ficheiro JavaScript

Teoricamente, um serviço web pode ser criado com qualquer linguagem de programação. Neste artigo, o ambiente de programação é o JavaScript. Na verdade, os scripts podem ser utilizados para definir a topologia da estrutura, os casos de carga e as cargas. Para criar ficheiros de script, basta ter um editor como o utilizado neste artigo (Notepad ++).

No ficheiro JavaScript fornecido neste exemplo, os parâmetros de entrada são definidos com a função entrada_dados(). Esses parâmetros podem ser atribuídos em diferentes categorias (dados básicos, geometria, apoios, secções etc.).

Em termos de dados básicos, o parâmetro "n" é definido como o tipo "integer" (utilizando a funçãometer_int() ) para permitir a geração dinâmica do número de vãos. Por outro lado, na categoria "Geometria", é utilizada a função parâmetros_float() para criar o vão do pórtico (a), a altura do pilar (H_1), a altura da cobertura (H_2) e a comprimento do vão (L). Como pode ser observado na Figura 1, o parâmetro "L" (comprimento do vão) é criado dinamicamente pelo contador de multiplicidade kn , que foi definido anteriormente.

Em seguida, as variáveis definidas como dados de entrada podem ser utilizadas pela função gerar() para gerar o bloco; ou seja, criar nós e barras, atribuir apoios a nós, criar sistemas de coordenadas e criar dimensões. Isto é apresentado na Figura 2 e pode ser mais explorado no script fornecido no final do artigo.

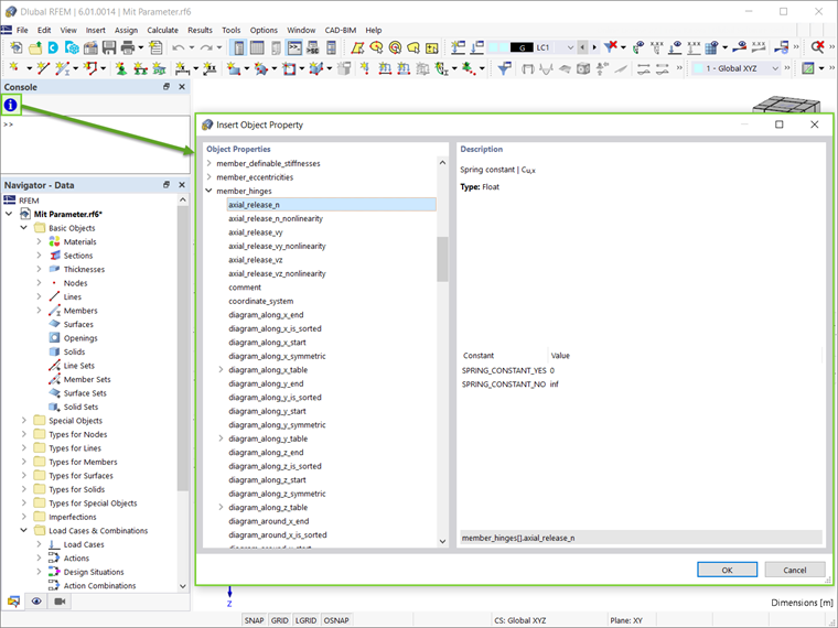
É importante notar que todos os objetos e atributos disponíveis podem ser encontrados na Consola (Ver → Consola). Como mostra a Figura 3, os objetos e as suas propriedades podem ser visualizados através do ícone indicado na imagem.

Embora não seja utilizada neste exemplo, a função global_parameters() também pode ser adotada no script. Esta função serve para parametrizar o bloco, conforme discutido no artigo da base de dados de conhecimento "Modelos parametrizados como blocos no RFEM 6":

Criar e guardar blocos com JavaScript

Os blocos no RFEM 6 estão listados como Objetos especiais no navegador. Para criar um novo bloco, clique com o botão direito do rato nesta entrada e selecione "Novo bloco" no menu pendente. Isso abre uma caixa de diálogo onde pode criar e guardar blocos. Ao trabalhar com blocos em JavaScript, mude para o separador "JavaScript" como apresentado na Figura 4. Clique no botão "Editar JavaScript" ( Bloqueado ) para escrever diretamente no separador ou utilize o botão "Abrir ficheiro JavaScript" ( abrir modelo ) para importar um ficheiro. Após editar, clique no botão Aplicar para aplicar o JavaScript e, em seguida, guardar o bloco utilizando o Guardar bloco . Na caixa de diálogo "Guardar como bloco", será necessário dar um nome ao bloco e definir a sua categorização, como tipo de modelo, objetos utilizados e categorias de modelo (Figura 5).

Depois de guardar um bloco, este pode ser facilmente importado para qualquer ficheiro do RFEM 6. Para fazer isso, abra o Administrador de blocos da Dlubal e selecione o bloco desejado a partir da categoria apropriada. Antes da inserção, o bloco pode ser ajustado na janela "Editar bloco", que abre automaticamente após a seleção do bloco. Para blocos dinâmicos criados através de scripts, os parâmetros de entrada podem ser editados no separador "Estrutura" desta caixa de diálogo (Figura 6).

Como mencionado acima, a vantagem dos blocos dinâmicos é a possibilidade de introduzir modificações através da alteração das variáveis de entrada. Assim, dada a forma como o número de vãos (n) e o comprimento do vão (L) foram definidos no script, o último será alterado automaticamente quando os primeiros são alterados.

Neste exemplo, o número predefinido de vãos é três e, portanto, estão listados três comprimentos de vão como parâmetros (Figura 6). No entanto, a variável "n" pode ser facilmente alterada para qualquer outro número (por exemplo, cinco) e a estrutura será alterada em conformidade (Figura 7).

Considerações finais

Os blocos dinâmicos podem ser criados facilmente através de scripts no RFEM 6. Para criar ficheiros de script, é suficiente ter um editor de scripts. Neste momento, os parâmetros podem ser criados dinamicamente no script, permitindo assim uma modificação interativa posterior do bloco.

Os blocos criados desta forma podem ser guardados através da importação do ficheiro JavaScript na janela "Guardar como bloco". Uma vez disponíveis no administrador de blocos da Dlubal , podem ser facilmente importados para qualquer ficheiro do RFEM 6. Desde que os blocos são dinâmicos, são possíveis modificações interativas dos parâmetros estruturais como resultado da alteração das variáveis de entrada de cada vez que os blocos são utilizados num ficheiro do RFEM.


Autor

A Eng.ª Kirova é responsável pela criação de artigos técnicos e presta apoio técnico aos clientes da Dlubal.

Ligações
Downloads


;