3539x
001689
11.02.2022

Blocs dynamiques dans RFEM 6 (via JavaScript)

Dans RFEM 6, les structures peuvent être enregistrées sous forme de blocs puis réutilisées dans d'autres fichiers RFEM. L'avantage des blocs dynamiques par rapport aux blocs non dynamiques est qu'ils permettent de modifier des paramètres de structures de manière interactive en raison de la modification des variables d'entrée. À titre d'exemple, il est possible d'ajouter des éléments structuraux en modifiant uniquement le nombre de travées comme variable d'entrée. Cet article présente les possibilités mentionnées ci-dessus pour les blocs dynamiques créés à l'aide de scripts.

Fichier JavaScript

En théorie, un service web peut être créé à l'aide de n'importe quel langage de programmation. Dans cet article, l'environnement de programmation est JavaScript. De ce fait, les scripts peuvent être utilisés pour définir la topologie de la structure, les cas de charge et les charges. Pour créer des fichiers de script, il suffit de disposer d'un éditeur tel que celui utilisé dans cet article (Notepad ++).

Dans le fichier JavaScript fourni dans cet exemple, les paramètres d'entrée sont définis avec la fonction input_data(). Ces paramètres peuvent être assignés à différentes catégories (données de base, géométrie, appuis, sections, etc.).

Concernant les données de base, le paramètre « n » est défini comme « entier » (à l'aide de la fonction paramètre_int() ) afin de permettre la génération dynamique du nombre de travées. Dans la catégorie « Géométrie », en revanche, la fonction paramètre_float () est utilisée pour la création de la travée du portique (a), la hauteur du poteau (H_1), la hauteur de la toiture (H_2) et longueur de travée (L). Comme le montre la Figure 1, le paramètre « L » (longueur de travée) est créé de manière dynamique par le compteur de multiplicité kn , défini précédemment.

Les variables définies comme données d'entrée peuvent ensuite être utilisées par la fonction generate() pour générer le bloc ; c'est-à-dire créer des nœuds et des barres, assigner des appuis aux nœuds, créer des systèmes de coordonnées et créer des dimensions. Cette opération est illustrée par la Figure 2 et peut être approfondie dans le script fourni à la fin de cet article.

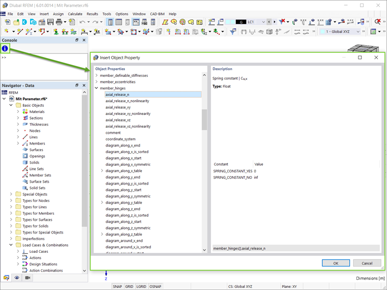
Il est important de noter que tous les objets et attributs disponibles se trouvent dans la console (Affichage → Console). Comme le montre la Figure 3, les objets et leurs propriétés peuvent être affichés à l'aide de l'icône indiquée sur l'image.

Bien qu'elle ne soit pas utilisée dans cet exemple, la fonction global_parameters () peut également être adoptée dans le script. Cette fonction sert à paramétrer le bloc, comme sdécrit dans l'article de la Base de connaissance « Modèles paramétrés sous forme de blocs dans RFEM 6 » :

Créer et enregistrer des blocs à l'aide de JavaScript

Dans RFEM 6, les blocs sont répertoriés comme des objets spéciaux dans le navigateur. Pour créer un nouveau bloc, faites un clic droit sur cette entrée et sélectionnez « Nouveau bloc » dans le menu déroulant. Cela ouvre une boîte de dialogue où vous pouvez créer et enregistrer des blocs. Lorsque vous travaillez avec des blocs dans JavaScript, passez à l'onglet « JavaScript » comme le montre la Figure 4. Vous pouvez ensuite cliquer sur le bouton « Modifier le JavaScript » ( Verrouillé ) pour écrire directement dans l'onglet, ou utilisez le bouton « Ouvrir le fichier JavaScript » ( ouvrir un modèle ) pour importer un fichier. Après modification, cliquez sur Appliquer pour appliquer le JavaScript, puis enregistrez le bloc à l'aide du Enregistrer le bloc . Dans la boîte de dialogue « Enregistrer comme un bloc », il vous sera demandé de nommer le bloc et de définir sa catégorisation, telles que le type de modèle, les objets utilisés et les catégories de modèle (Figure 5).

Après avoir enregistré un bloc, il peut être facilement importé dans n'importe quel fichier RFEM 6. Pour ce faire, ouvrez le Gestionnaire de blocs de Dlubal et sélectionnez le bloc souhaité dans la catégorie correspondante. Avant l'insertion, le bloc peut être ajusté dans la fenêtre « Modifier le bloc », qui s'ouvre automatiquement lors de la sélection du bloc. Pour les blocs dynamiques créés à l'aide de scripts, les paramètres d'entrée peuvent être modifiés dans l'onglet « Structure » de cette boîte de dialogue (Figure 6).

Comme mentionné ci-dessus, l'avantage des blocs dynamiques se définit par la possibilité d'introduire des modifications en changeant les variables d'entrée. Ainsi, compte tenu de la manière dont le nombre de travées (n) et la longueur de travée (L) ont été définis dans le script, ces dernières changent automatiquement lorsque les premières sont modifiées.

Dans cet exemple, le nombre de travées prédéfini est de trois et trois longueurs de travée sont donc répertoriées comme paramètres (Figure 6). La variable « n » peut cependant être facilement convertie en un autre nombre (par exemple cinq) et la structure sera modifiée en conséquence (Figure 7).

Remarques finales

Les blocs dynamiques dans RFEM 6 peuvent être créés facilement à l'aide d'un script. Pour créer des fichiers script, il suffit de disposer d'un éditeur de script. À ce stade, les paramètres peuvent être créés de manière dynamique dans le script, ce qui permet une modification interactive du bloc par la suite.

Les blocs créés de cette manière peuvent être enregistrés en important le fichier JavaScript dans la fenêtre « Enregistrer comme un bloc ». Une fois disponible dans le Gestionnaire de blocs de Dlubal Software , ils peuvent être facilement importés dans n'importe quel fichier RFEM 6. Les blocs étant définis comme dynamiques, les modifications interactives des paramètres structuraux à la suite de la modification des variables d'entrée sont possibles à chaque fois que les blocs sont utilisés dans un fichier RFEM.


Auteur

Elle est responsable de la création d'articles techniques et fournit un support technique aux clients de Dlubal Software.

Liens
Téléchargements


;