3037x
001698
2022-03-14

Оценка и документирование результатов расчёта стальных соединений в RFEM 6

Преимущество дополнения RFEM 6 Steel Joints заключается в том, что вы можете анализировать стальные соединения с помощью КЭ-модели, для которой моделирование выполняется полностью автоматически в фоновом режиме. Ввод компонентов стальных соединений, которые управляют моделированием, можно выполнить путем определения компонентов вручную или с помощью доступных шаблонов в библиотеке. Последний метод был включен в предыдущую статью нашей базы знаний «Ввод компонентов стальных соединений с помощью базы данных» . Ввод параметров для расчета стальных соединений - это тема статьи базы знаний «Расчет стальных соединений в RFEM 6».

Как только стальное соединение и соответствующие расчетные параметры заданы так, как описано в вышеупомянутых статьях, можно запустить расчет, нажав кнопку «показать результаты» в таблице «стальные соединения» или выбрав «расчет стальных соединений» на панели инструментов, как показано на рисунке 1.

Результаты расчета напряжения-деформации

После завершения расчета, результаты отобразятся в рабочем окне RFEM и в таблице «расчет стальных соединений». На рисунке 2 показаны результаты расчета напряжения-деформации, которые могут быть отображены в виде коэффициентов использования по нагрузкам, соединениям, узлам или компонентам. Подробности расчета можно отобразить с помощью значка «подробности проверки конструкции», показанного на том же рисунке.

Пример подробностей расчета показан на рисунке 3. Кроме формул, подробные результаты содержат ссылки на нормы, таким образом вы можете точно отследить вычисления и подробно исследовать выполненные расчеты. Данные формулы и ссылки на нормы можно экспортировать прямо в протокол результатов с помощью значка «печать графики в протоколе результатов», показанного на рисунке.

После этого можно отобразить результаты в стальном соединении, щелкнув по соответствующему значку «результаты в стальном соединении» в окне «подробности проверки конструкции» (показано на рисунке 3) или с помощью того же значка в таблице «расчет стальных соединений». После получения результатов, показанных на рисунке 4, их можно фильтровать по соответствующим компонентам; то есть можно отобразить результаты только для интересующих вас компонентов. Это можно сделать в разделе «отобразить» данного окна.

Результаты расчета на устойчивость

Если в параметрах расчета конфигурации предельного состояния выбран расчет на потерю устойчивости при изгибе, можно также проверить, относится ли нарушение устойчивости к компонентам соединения (для этого требуется аддон «устойчивость конструкции» к RFEM 6/RSTAB 9).

Таким образом, коэффициент критической нагрузки для всех проанализированных сочетаний нагрузок и выбранного количества собственных форм рассчитывается для модели соединения и приводится в таблице «Расчет стальных соединений» (рисунок 5). Наименьший коэффициент критической нагрузки сравнивается с предельным значением 15 из нормы EN 1993-1-1 [1] или значением, заданным пользователем. Задание этих настроек можно найти на рисунке 7 в статье Базы знаний: Расчёт стальных соединений в RFEM 6 .

Соответствующие собственные формы можно отобразить графически в разделе «Результаты в стальных соединениях», как показано на рисунке 6. Важно отметить, что в расчете на устойчивость используется адаптированная плоскостная модель, которая позволяет распознавать местные формы потери устойчивости при изгибе. Таким образом, модель расчета (включая результаты) можно сохранить в виде отдельного файла, щелкнув по значку «сохранить модель как», указанному на рисунке. Данная модель показана на рисунке 7.


Документирование исходных данных и результатов

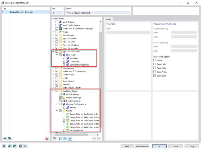
Все вводные данные и результаты, полученные для расчета стальных соединений в программе RFEM 6, могут быть задокументированы в многоязычном протоколе результатов. Объем распечатки можно настроить с помощью критериев фильтра так, чтобы были включены элементы, связанные с расчетом стальных соединений, как показано на рисунке 8. Таким образом в протоколе результатов можно задокументировать все данные, относящиеся к стержням, компонентам и их свойствам, а также результаты расчета и анализа (рисунок 9).


Вы также можете включить в протокол результатов конкретные подробности расчета, как показано на рисунке 3. Кроме того, можно экспортировать из рабочего окна графику, содержащую результаты, напрямую в протокол результатов с помощью функции «файл → печать графики в протоколе результатов» (рисунок 10).

Также можно выбрать содержимое рисунка с помощью окна выбора в графике с помощью функции «задать область в графике». Затем вы можете выбрать настройки этих графических результатов по качеству, размеру, настройкам изображения и так далее. Если вы хотите распечатать несколько изображений со стальными соединениями, это можно сделать с помощью функции «мультипечать» в RFEM 6.



Автор

Irena Kirova отвечает за написание технических статей и техподдержку пользователей ПО Dlubal.

Ссылки
Ссылки


;