3037x
001698
14-03-2022

Evaluación y documentación de los resultados del análisis de uniones de acero en RFEM 6

La ventaja del complemento RFEM 6 Steel Joints es que puede analizar las conexiones de acero utilizando un modelo de EF para el cual el modelado se ejecuta de forma totalmente automática en segundo plano. La entrada de los componentes de la junta de acero que controlan el modelado se puede realizar definiendo los componentes manualmente o utilizando las plantillas disponibles en la biblioteca. El último método se incluye en un artículo anterior de la base de conocimientos titulado "Definición de componentes de uniones de acero mediante la biblioteca". La definición de parámetros para el cálculo de uniones de acero es el tema del artículo de la base de conocimientos "Diseño de uniones de acero en RFEM 6" .

Teniendo en cuenta que la conexión de acero y los parámetros de cálculo asociados se definen como se describe en los artículos antes mencionados, puede ejecutar el cálculo haciendo clic en el botón "Mostrar resultados" en la tabla de Uniones de acero, o mediante "Cálculo de uniones de acero" en la barra de herramientas, como mostrado en la Imagen 1.

Resultados del análisis tensión-deformación

Una vez finalizado el cálculo, los resultados están disponibles en la ventana de trabajo de RFEM y en la tabla Cálculo de uniones de acero. La imagen 2 muestra los resultados del análisis de tensión-deformación, que se pueden mostrar como relaciones de cálculo por carga, unión, nudo o componente. Puede mostrar comprobaciones de diseño detalladas mediante el icono Detalles de comprobación de diseño que se indica en la misma imagen.

En la imagen 3 se muestra un ejemplo de los detalles de la verificación del diseño. Además de las fórmulas, los resultados detallados contienen referencias de la norma, de modo que puede rastrear las comprobaciones de diseño con precisión y comprender las verificaciones realizadas en detalle. Puede exportar estas fórmulas de verificación de diseño y referencias de la norma directamente al informe mediante el icono "Imprimir gráficos en informe" que se indica en la imagen.

A continuación, puede mostrar los resultados en la unión de acero haciendo clic en el icono asociado "Resultados en la unión de acero" en la ventana Detalles de verificación de diseño (indicado en la imagen 3), o mediante el mismo icono en la tabla de Cálculo de uniones de acero. Una vez que los resultados están disponibles como se muestra en la Imagen 4, puede filtrarlos según los componentes respectivos; es decir, puede mostrar solo los resultados de los componentes que le interesen. Esto es posible en la sección "Para mostrar" de esta ventana.

Resultados del análisis de estabilidad

Si se selecciona el análisis de pandeo en los parámetros de cálculo de la configuración final, también puede comprobar si el fallo de estabilidad es relevante para los componentes de la unión (para ello se requiere el complemento de Estabilidad de la estructura para RFEM 6/RSTAB 9).

Por lo tanto, se calcula el factor de carga crítica para todas las combinaciones de carga analizadas y el número seleccionado de modos propios para el modelo de la conexión y se da en la tabla de Cálculo de uniones de acero (Imagen 5). El factor de carga crítica más pequeño se compara con el valor límite 15 de la norma EN 1993-1‑1 [1] o con un valor definido por el usuario. La definición de esta configuración se puede encontrar en la Imagen 7 del artículo de la base de conocimientos: Cálculo de uniones de acero en RFEM 6 .

Puede mostrar los modos propios correspondientes gráficamente a través de "Resultados en unión de acero", como se muestra en la Imagen 6. Es importante destacar que se considera un modelo de superficies adaptado para el análisis de estabilidad para reconocer específicamente las formas de pandeo local. Por lo tanto, el modelo del análisis (incluidos los resultados) también se puede guardar como un archivo de modelo separado haciendo clic en el icono "Guardar modelo como" indicado en la imagen. Este modelo se muestra en la Imagen 7.


Documentación de datos de entrada y resultados

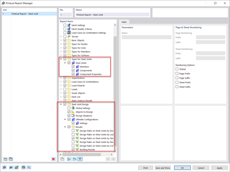
Todos los datos de entrada y los resultados obtenidos para el análisis de uniones de acero en RFEM 6 se pueden documentar en un informe de impresión multilingüe. El alcance de la impresión se puede personalizar mediante criterios de filtro para que pueda incluir elementos asociados con el diseño de la unión de acero, como se muestra en la Imagen 8. De esta manera, puede documentar todos los datos relacionados con las barras, componentes y propiedades de los componentes, así como los resultados del diseño y análisis en el informe (Imagen 9).


En éste también puede incluir detalles de verificación de diseño específicos, como se muestra en la Imagen 3. Además, puede exportar los gráficos de la ventana de trabajo que contienen los resultados directamente al informe a través de "Archivo → Imprimir gráficos en el informe" (Imagen 10).

También es posible seleccionar el contenido de la imagen a través de una selección de ventana en el gráfico utilizando la función "Definir un área en el gráfico". A continuación, puede ajustar estas impresiones de gráficos en términos de calidad, tamaño, configuración de pantalla, etc. Si está interesado en imprimir varios gráficos asociados con las uniones de acero, esto también es posible utilizando la función "Impresión múltiple" en RFEM 6.



Autor

La Sra. Kirova es responsable de la creación de artículos técnicos y proporciona soporte técnico a los clientes de Dlubal.

Enlaces
Referencias


;