3053x
001698
2022-03-14

Ocena i dokumentacja wyników analizy połączeń stalowych w RFEM 6

Zaletą modułu dodatkowego RFEM 6 Steel Joints jest możliwość analizy połączeń stalowych przy użyciu modelu MES, dla którego modelowanie przebiega w pełni automatycznie w tle. Elementy składowe złącza stalowego, które kontrolują modelowanie, można wprowadzić, definiując je ręcznie lub korzystając z dostępnych szablonów w bibliotece. Ta ostatnia metoda została opisana w poprzednim artykule z Bazy wiedzy zatytułowanym „Definiowanie komponentów połączenia stalowego przy użyciu biblioteki”. Definiowanie parametrów do wymiarowania połączeń stalowych jest tematem artykułu w bazie wiedzy „Projektowanie połączeń stalowych w RFEM 6”.

Ponieważ połączenie stalowe i związane z nim parametry obliczeniowe są zdefiniowane w sposób opisany w wyżej wymienionych artykułach, można uruchomić obliczenia za pomocą przycisku „Pokaż wyniki” w tabeli Połączenia stalowe lub poprzez opcję „Wymiarowanie połączeń stalowych” na pasku narzędzi. pokazano na rysunku 1.

Wyniki analizy naprężeniowo-odkształceniowej

Po zakończeniu obliczeń wyniki są dostępne w oknie roboczym programu RFEM oraz w tabeli Projektowanie połączeń stalowych. Rysunek 2 przedstawia wyniki analizy naprężeniowo-odkształceniowej, które mogą być przedstawione jako stopnie wykorzystania według obciążenia, połączenia, węzła lub komponentu. Szczegółowe kontrole projektu można wyświetlić za pomocą ikony Szczegóły kontroli projektu, znajdującej się na tym samym rysunku.

Przykład szczegółów warunku projektowego pokazano na rysunku 3. Wyniki szczegółowe zawierają oprócz wzorów również standardowe odniesienia, dzięki czemu można dokładnie prześledzić obliczenia i zrozumieć przebieg obliczeń. Wzory do kontroli obliczeń i odniesienia do norm można wyeksportować bezpośrednio do protokołu wydruku, korzystając z ikony „Drukuj grafikę do protokołu”.

Następnie można wyświetlić wyniki w połączeniu stalowym, klikając odpowiednią ikonę „Wyniki w połączeniu stalowym” w oknie Szczegóły kontroli obliczeń (wskazanym na rys. 3) lub przy użyciu tej samej ikony w tabeli Obliczenia połączenia stalowego. Gdy wyniki będą już dostępne, jak pokazano na rys. 4, można je przefiltrować według odpowiednich komponentów; oznacza to, że można wyświetlić tylko wyniki dla interesujących Państwa elementów. Jest to możliwe w sekcji „Do wyświetlenia” tego okna.

Wyniki analizy stateczności

W przypadku wybrania analizy wyboczenia w parametrach obliczeniowych konfiguracji granicznego nośności można również sprawdzić, czy utrata stateczności jest istotna dla elementów połączenia (wymaga to rozszerzenia Stateczność konstrukcji dla programu RFEM 6/RSTAB 9).

Dlatego współczynnik obciążenia krytycznego dla wszystkich analizowanych kombinacji obciążeń i wybranej liczby postaci własnych jest obliczany dla modelu połączenia i podawany w tabeli Wymiarowanie połączeń stalowych (rysunek 5). Najmniejszy współczynnik obciążenia krytycznego jest porównywany z wartością graniczną 15 z normy EN 1993-1‑1 [1] lub z wartością zdefiniowaną przez użytkownika. Definicje tych ustawień można znaleźć na rysunku 7 w artykule w Bazie informacji: Wymiarowanie połączeń stalowych w RFEM 6 .

Odpowiednie kształty drgań można wyświetlić graficznie za pomocą opcji „Wyniki w połączeniu stalowym”, jak pokazano na rysunku 6. Należy podkreślić, że dla analizy stateczności uwzględniany jest odpowiednio dostosowany model powierzchniowy, którego celem jest rozpoznanie lokalnych kształtów wyboczeniowych. Dlatego model analizy (wraz z wynikami) można również zapisać jako osobny plik modelu, klikając ikonę „Zapisz model jako” widoczną na rysunku. Model ten pokazano na rysunku 7.


Dokumentowanie danych wejściowych i wyników

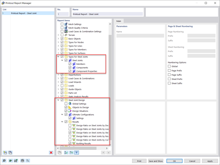
Wszystkie dane wejściowe i wyniki uzyskane do analizy połączeń stalowych w programie RFEM 6 można udokumentować w wielojęzycznym raporcie. Zakres wydruku można dostosować za pomocą kryteriów filtrowania, aby uwzględnić elementy związane z wymiarowaniem połączenia stalowego, jak pokazano na rysunku 8. W ten sposób można udokumentować wszystkie dane dotyczące prętów, części składowych i ich właściwości oraz wyniki obliczeń i analizy w protokole wydruku (rysunek 9).


W protokole wydruku można również uwzględnić określone szczegóły warunku projektowego, jak pokazano na rysunku 3. Dodatkowo można wyeksportować grafikę okna roboczego z wynikami bezpośrednio do protokołu wydruku poprzez "Plik → Wydrukować grafiki do protokołu wydruku" (Rysunek 10).

Zawartość obrazu można też wybrać poprzez wybór okna w grafice za pomocą funkcji "Zdefiniować obszar w grafice". Następnie można dostosować wydruki graficzne pod względem jakości, rozmiaru, ustawień wyświetlania itp. Jeśli chcesz wydrukować wiele grafik związanych z połączeniami stalowymi, jest to również możliwe za pomocą funkcji "Wydruk wielokrotny" w programie RFEM 6.



Autor

Pani Kirova jest odpowiedzialna za tworzenie artykułów technicznych i zapewnia wsparcie techniczne dla klientów firmy Dlubal.

Odnośniki
Odniesienia


;